

👇 目录
在传统研发流程中,需求理解偏差、代码规范混乱、单测覆盖率不足、新人上手缓慢等痛点,严重制约着研发效率与交付质量。针对这些痛点,腾讯云数据万象研发团队选取一项未上线需求作为实践案例,借助 CodeBuddy 达成研发全生命周期 AI 提效。本文将拆解其优化研发全生命周期的核心逻辑、实操步骤与技术支撑,为团队提供可落地的 AI 提效指南。
引言
整体方案:两大阶段 + 七步闭环
2.1 方案全景图

2.2 技术栈总览

第一阶段:基础设施建设
3.1 Step 1: AI 生成知识库
3.1.1 为什么需要知识库
3.1.2 知识库内容规划
推荐知识库结构:

通过 AI “读” 现有代码上关于项目的梳理, 构建项目专属知识库, 需要人工审查知识库草稿,标记错误或者缺失的内容。
新人阅读知识库 + AI 辅助答疑,上手周期大幅缩短; AI 基于知识库生成代码,质量更高、风格更一致。
3.2 Step 2: 定义 Rules 体系
3.2.1 目标
约束 AI 行为,保证输出稳定性和代码质量
3.2.2 推荐 Rules 架构
codebuddy/rules/
├── WorkflowRules.mdc # 工作流总纲
├── GitBranchRules.mdc # 分支命名与创建规范
├── CodingStandardRules.mdc # 编码规范(语言相关)
├── UnitTestRules.mdc # 单测规范(覆盖率要求)
├── SecurityRules.mdc # 安全规范(高危拦截)
└── SpecDesignRules.mdc # 方案设计规范核心 Rules 说明:

Rules 设计原则:
1. 渐进式设计

2. 可验证:规则要有明确的检查标准,如✅ "单测覆盖率 ≥ 90%" / ❌ "要有足够的测试"。
3. 语言适配:根据技术栈定制(C++/Java/Go/Python),如代码生成规范以及单侧模版。
第二阶段:日常研发循环
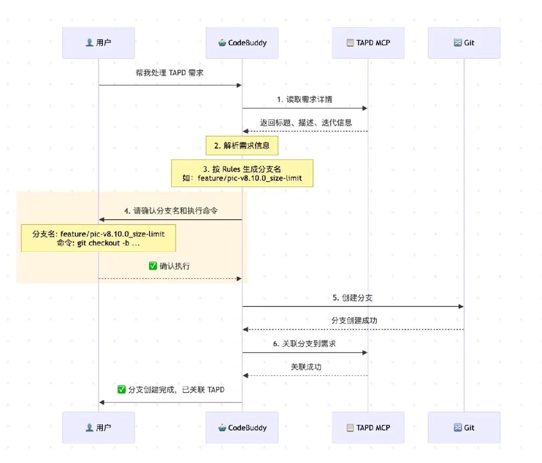
4.1 Step 3:需求读取 + 分支创建
4.1.1 传统方式痛点:
4.1.2 MCP 联动需求管理系统:
用户输入:"需求 [需求ID],或者 tapd 需求链接,建分支"
AI 自动执行:
1. 调用 MCP 获取需求详情(迭代、标题、描述、验收标准)
2. 解析需求,提取关键信息
3. 按规范生成分支名,供人工确认
4. 创建分支(提交到 git)并关联到需求
分支命名规范示例:
feature/{业务前缀}-v{版本号}_{功能描述}
bugfix/{业务前缀}-v{版本号}_{问题描述}
hotfix/{业务前缀}-v{版本号}_{紧急修复描述}

4.1.3 实际操作演示


4.2 Step 4:方案设计 + Spec 生成
4.2.1 Spec 驱动开发:
AI 生成结构化设计文档,作为代码实现的蓝图

4.2.2 Spec 文档模板:
# [功能名称] - 技术方案
##1. 需求背景
- 需求来源、业务价值、验收标准
##2. 技术方案
###2.1 整体架构
###2.2 核心流程
###2.3 数据结构设计
## 3. 接口设计
- 输入/输出定义、错误码
## 4. 实施计划
- [ ] TODO 1:xxx(预估 x 小时)
- [ ] TODO 2:xxx(预估 x 小时)
## 5. 测试策略
- 单测覆盖点、集成测试场景
## 6. 风险评估
- 潜在风险及应对措施需求管理系统回写:
● 将 Spec 摘要写入"方案设计"字段
● 保持原始需求描述不变
4.2.3 实际操作演示


4.3 Step 5:代码实现
4.3.1 基于 Spec TODO 列表逐步实现:
●AI 读取 Spec 中的数据结构定义,生成代码骨架
●参考知识库理解现有架构,保持风格一致
●遵循编码规范生成代码
●复用已有工具函数
实现过程:
## 实施计划
- [x] 1. 数据结构定义
- [x] 2. 核心逻辑实现
- [x] 3. 接口适配4.3.2 实际操作演示

4.4 Step 6:单元测试 + 覆盖率达标
4.4.1 强制约束(通过 Rules 定义):
● 覆盖率目标:行覆盖率 ≥ 90%
● 测试框架:根据语言选择
● 命名规范: Function_Scenario_Expected
4.4.2 测试用例分类:
正常路径测试:验证主流程
边界条件测试:空值、极值、特殊字符
异常路径测试:错误输入、异常状态
性能测试(可选):大数据量、高并发4.4.3 覆盖率报告:
● AI 生成测试用例后,执行覆盖率检测
● 未达标则继续补充用例,直到达标

4.4.4 实际操作演示


4.5 Step 7:AI Code Review
4.5.1 目标
在人工 Review 前,AI 先进行多维度代码审查,提前发现问题
4.5.2 触发条件:
● 代码实现完成
● 单侧覆盖率达标(90%)
Review 维度(来自 AICodeReviewRules ):

## AI Code Review 报告
### 📊 总体评估
- 变更文件数:X 个
- 代码行数:+XX / -XX
- 问题总数:X 个(Critical: X, High: X, Medium: X, Low: X)
### 🔴 Critical 问题(必须修复)
| 文件 | 行号 | 问题描述 | 修复建议 |
|------|------|---------|---------|
| xxx.cpp | 42 | SQL 拼接风险 | 使用参数化查询 |
### 🟠 High 问题(强烈建议修复)
...
### 🟡 Medium 问题(建议修复)
...
### ✅ 亮点
- 代码结构清晰
- 单测覆盖全面自动修复:
● Low/Medium 级别问题:AI 可自动修复(如格式、命名)
● High/Critical 问题:提示开发者手动确认
4.5.3 与人工 Review 的关系:
AI Code Review(自动)→ 修复问题 → 人工 Review(聚焦业务逻辑)
4.5.4 实际操作演示

4.6 Step 8:完成与归档

效果总结
5.1 量化收益

5.2 核心价值

经验总结
3.1 前提条件
6.1 成功要素
6.2 踩坑经验
结语
CodeBuddy 不仅是代码补全工具,更是研发全生命周期的 AI 协作伙伴。通过 知识库建设 + Rules 约束 + Spec 驱动 + AI Code Review + MCP 集成,实现了从需求到交付的全流程 AI 提效。
-End-
原创作者:孔唯妍 腾讯云数据万象团队