
本文基于Spring AI官方1.1.4版本,完整实现MCP(模型上下文协议)服务端与客户端的搭建,全程注解式开发,开箱即用,代码完全开源可复用。
MCP(Model Context Protocol,模型上下文协议)是由Anthropic推出的标准化协议,旨在解决大模型工具调用的碎片化问题,为大模型提供安全、统一、可扩展的外部能力接入通道。通过MCP,大模型可以无缝对接本地文件、数据库、第三方API、业务系统等各类工具,无需为不同工具编写定制化的函数调用代码。
Spring AI 从1.1.x版本开始原生深度支持MCP协议,提供了服务端自动注册、客户端自动发现、工具一键绑定的全链路能力,Java开发者只需通过几个注解,就能把普通业务方法封装成MCP标准工具,无需关注底层协议细节,完美契合Spring生态的开发习惯。
本文采用SpringBoot 3.5.11版本,这是目前最新的稳定版本,与Spring AI 1.1.4完美兼容。
组件 | 版本 | 说明 |
|---|---|---|
SpringBoot | 3.5.11 | 最新稳定版,内置Spring Framework 6.3.x |
Spring AI | 1.1.4 | 本文核心版本,原生支持MCP全特性 |
JDK | 17+ | Spring AI 1.x强制要求的最低Java版本 |
Maven | 3.6+ | 依赖管理工具 |
本文实现的MCP架构分为两大核心模块,完全对应参考仓库的两个项目:
springboot-ai-mcp-server:MCP服务端,负责封装自定义业务工具,通过STDIO和SSE协议对外提供MCP标准服务springboot-ai-mcp-client:MCP客户端,对接大模型,自动发现并绑定MCP服务端的工具,实现大模型对话时的自动工具调用
MCP服务端的核心能力,是把普通的Java业务方法,通过Spring AI的注解封装成MCP标准工具,自动注册到MCP服务器,对外提供标准化的SSE接口,无需手动编写Controller层代码。
创建Maven项目,项目结构与参考仓库完全一致:
springboot-ai-mcp-server
├── src
│ ├── main
│ │ ├── java
│ │ └── resources
│ └── test
├── .gitignore
├── mvnw
├── mvnw.cmd
└── pom.xml完整pom.xml配置如下,包含SpringBoot父依赖、Spring AI BOM、MCP服务端Starter、Web依赖:
<?xml version="1.0" encoding="UTF-8"?>
<project xmlns="http://maven.apache.org/POM/4.0.0" xmlns:xsi="http://www.w3.org/2001/XMLSchema-instance"
xsi:schemaLocation="http://maven.apache.org/POM/4.0.0 https://maven.apache.org/xsd/maven-4.0.0.xsd">
<modelVersion>4.0.0</modelVersion>
<parent>
<groupId>org.springframework.boot</groupId>
<artifactId>spring-boot-starter-parent</artifactId>
<version>3.5.11</version>
<relativePath/>
</parent>
<groupId>com.example</groupId>
<artifactId>springboot-ai-mcp</artifactId>
<version>0.0.1-SNAPSHOT</version>
<name>springboot-ai-mcp</name>
<description>Spring AI 1.1.4 MCP服务端示例</description>
<properties>
<java.version>17</java.version>
<spring-ai.version>1.1.4</spring-ai.version>
</properties>
<dependencyManagement>
<dependencies>
<!-- Spring AI BOM 统一管理版本 -->
<dependency>
<groupId>org.springframework.ai</groupId>
<artifactId>spring-ai-bom</artifactId>
<version>${spring-ai.version}</version>
<type>pom</type>
<scope>import</scope>
</dependency>
</dependencies>
</dependencyManagement>
<dependencies>
<!-- Spring AI MCP 服务端Starter 核心依赖 -->
<dependency>
<groupId>org.springframework.ai</groupId>
<artifactId>spring-ai-starter-mcp-server-webmvc</artifactId>
</dependency>
<!-- Lombok 简化代码 -->
<dependency>
<groupId>org.projectlombok</groupId>
<artifactId>lombok</artifactId>
<optional>true</optional>
</dependency>
<!-- 测试依赖 -->
<dependency>
<groupId>org.springframework.boot</groupId>
<artifactId>spring-boot-starter-test</artifactId>
<scope>test</scope>
</dependency>
</dependencies>
<build>
<plugins>
<plugin>
<groupId>org.springframework.boot</groupId>
<artifactId>spring-boot-maven-plugin</artifactId>
<configuration>
<excludes>
<exclude>
<groupId>org.projectlombok</groupId>
<artifactId>lombok</artifactId>
</exclude>
</excludes>
</configuration>
</plugin>
</plugins>
</build>
</project>在src/main/resources下创建application.yml,配置MCP服务端核心参数,Spring AI会自动根据配置完成服务端初始化:
stdio方式:
server:
port: 8088
spring:
application:
name: springboot-ai-mcp
main:
web-application-type: none # 禁用 Web 环境
banner-mode: off # 禁用启动 Banner
ai:
mcp:
server:
enabled: true
name: "天气预报 MCP 插件"
version: "1.0.0"
stdio: true # Stdio 传输模式(Trae IDE 集成用)
logging:
pattern:
console:
level:
root: OFF # 关闭所有控制台日志
com.example: OFF
org.springframework: OFF
file:
name: logs/weather-mcp-server.logsse方式:
server:
port: 8088
spring:
application:
name: springboot-ai-mcp
main:
web-application-type: servlet # 启用 Web 环境
banner-mode: console
ai:
mcp:
server:
enabled: true
name: "天气预报 MCP 插件"
version: "1.0.0"
type: async
sse-endpoint: /sse # SSE 模式(开发调试用)
sse-message-endpoint: /mcp/message
logging:
pattern:
console: "%d{HH:mm:ss.SSS} [%thread] %-5level %logger{36} - %msg%n"
level:
root: INFO
com.example: DEBUG # 开启详细日志
org.springframework.ai.mcp: DEBUG
file:
name: logs/weather-mcp-server.log这是服务端的核心代码,只需通过@McpTool或@Tool,@McpToolParam或@ToolParam注解,就能把普通的Java方法封装成MCP标准工具,Spring AI会自动扫描并注册这些工具。
创建com.example.ai.tool.WeatherMcpTool类,实现两个演示工具:
package com.example.ai.tool;
import com.example.ai.model.WeatherResponse;
import com.example.ai.service.WeatherService;
import lombok.extern.slf4j.Slf4j;
import org.springframework.ai.tool.annotation.Tool;
import org.springframework.ai.tool.annotation.ToolParam;
import org.springframework.stereotype.Component;
@Component
@Slf4j
public class WeatherMcpTool {
private final WeatherService weatherService;
public WeatherMcpTool(WeatherService weatherService) {
this.weatherService = weatherService;
}
/**
* 获取实时天气
*/
@Tool(
name = "get_current_weather",
description = """
获取指定城市的实时天气信息,包括:
- 当前温度、体感温度
- 湿度百分比
- 风速
- 天气描述(如晴、多云、雨等)
适用场景:当用户询问"现在某地天气怎么样"、"某地热不热"等问题时调用。
"""
)
public String getCurrentWeather(
@ToolParam(description = "城市名称,支持中文或英文,例如:Beijing、北京、London、New York")
String city
) {
log.info("[MCP Tool] 收到调用请求,参数city={}", city);
WeatherResponse weather = weatherService.getWeather(city);
log.info("[MCP Tool] 返回结果: {}", weather.toSummary());
return weather.toSummary();
}
}调用聚合数据查询天气预报信息:
package com.example.ai.service;
import com.example.ai.model.WeatherResponse;
import com.fasterxml.jackson.databind.JsonNode;
import com.fasterxml.jackson.databind.ObjectMapper;
import org.springframework.stereotype.Service;
import org.springframework.web.client.RestClient;
import java.util.ArrayList;
import java.util.List;
@Service
public class WeatherService {
private static final String BASE_URL = "http://apis.juhe.cn/simpleWeather/query?key=%s&city=%s";
private final RestClient restClient;
private final ObjectMapper objectMapper;
private static final String API_KEY = "your-api-key";
public WeatherService(RestClient.Builder restClientBuilder, ObjectMapper objectMapper) {
this.restClient = restClientBuilder.build();
this.objectMapper = objectMapper;
}
/**
* 获取完整天气信息(实时 + 未来预报)
*/
public WeatherResponse getWeather(String city) {
try {
String url = String.format(BASE_URL, API_KEY, city);
String response = restClient.get()
.uri(url)
.retrieve()
.body(String.class);
JsonNode root = objectMapper.readTree(response);
// 检查错误码
int errorCode = root.path("error_code").asInt();
if (errorCode != 0) {
String reason = root.path("reason").asText();
throw new RuntimeException("聚合数据 API 调用失败: " + reason);
}
JsonNode result = root.path("result");
// 解析实时天气
JsonNode realtimeNode = result.path("realtime");
WeatherResponse.RealtimeWeather realtime = new WeatherResponse.RealtimeWeather(
realtimeNode.path("temperature").asText(),
realtimeNode.path("humidity").asText(),
realtimeNode.path("info").asText(),
realtimeNode.path("wid").asText(),
realtimeNode.path("direct").asText(),
realtimeNode.path("power").asText(),
realtimeNode.path("aqi").asText()
);
// 解析未来天气预报
List<WeatherResponse.FutureWeather> futureList = new ArrayList<>();
JsonNode futureArray = result.path("future");
if (futureArray.isArray()) {
for (JsonNode futureNode : futureArray) {
WeatherResponse.FutureWeather future = new WeatherResponse.FutureWeather(
futureNode.path("date").asText(),
futureNode.path("temperature").asText(),
futureNode.path("weather").asText(),
futureNode.path("direct").asText()
);
futureList.add(future);
}
}
return new WeatherResponse(
result.path("city").asText(),
realtime,
futureList
);
} catch (Exception e) {
throw new RuntimeException("获取天气信息失败: " + e.getMessage(), e);
}
}
}package com.example.ai.config;
import com.example.ai.tool.WeatherMcpTool;
import org.springframework.ai.tool.ToolCallbackProvider;
import org.springframework.ai.tool.method.MethodToolCallbackProvider;
import org.springframework.context.annotation.Bean;
import org.springframework.context.annotation.Configuration;
@Configuration
public class McpServerConfig {
@Bean
public ToolCallbackProvider weatherTools(WeatherMcpTool weatherMcpTool) {
return MethodToolCallbackProvider.builder()
.toolObjects(weatherMcpTool)
.build();
}
}创建SpringBoot启动类com.example.mcp.SpringbootAiMcpApplication:
package com.example.mcp;
import org.springframework.boot.SpringApplication;
import org.springframework.boot.autoconfigure.SpringBootApplication;
@SpringBootApplication
public class SpringbootAiMcpApplication {
public static void main(String[] args) {
SpringApplication.run(SpringbootAiMcpApplication.class, args);
System.out.println("==================== MCP服务端启动成功 ====================");
System.out.println("SSE连接地址:http://localhost:8088/mcp/sse");
System.out.println("===========================================================");
}
}启动项目,控制台无报错,且能看到启动成功的日志,说明MCP服务端搭建完成。此时访问http://localhost:8088/mcp/sse,会看到SSE长连接已建立,服务端正常运行。
MCP客户端负责对接MCP服务端,自动发现服务端的工具列表,并将工具绑定到Spring AI的ChatClient,实现大模型在对话过程中自动判断、调用MCP工具,完成端到端的智能交互。
创建Maven项目,项目结构与参考仓库完全一致:
springboot-ai-mcp-client
├── src
│ ├── main
│ │ ├── java
│ │ └── resources
│ └── test
├── .gitignore
├── mvnw
├── mvnw.cmd
└── pom.xml完整pom.xml配置如下,包含SpringBoot父依赖、Spring AI BOM、MCP客户端Starter、大模型依赖、Web依赖:
<?xml version="1.0" encoding="UTF-8"?>
<project xmlns="http://maven.apache.org/POM/4.0.0" xmlns:xsi="http://www.w3.org/2001/XMLSchema-instance"
xsi:schemaLocation="http://maven.apache.org/POM/4.0.0 https://maven.apache.org/xsd/maven-4.0.0.xsd">
<modelVersion>4.0.0</modelVersion>
<parent>
<groupId>org.springframework.boot</groupId>
<artifactId>spring-boot-starter-parent</artifactId>
<version>3.5.11</version>
<relativePath/>
</parent>
<groupId>com.example</groupId>
<artifactId>springboot-ai-mcp-client</artifactId>
<version>0.0.1-SNAPSHOT</version>
<name>springboot-ai-mcp-client</name>
<description>Spring AI 1.1.4 MCP客户端示例</description>
<properties>
<java.version>17</java.version>
<spring-ai.version>1.1.4</spring-ai.version>
</properties>
<dependencyManagement>
<dependencies>
<!-- Spring AI BOM 统一管理版本 -->
<dependency>
<groupId>org.springframework.ai</groupId>
<artifactId>spring-ai-bom</artifactId>
<version>${spring-ai.version}</version>
<type>pom</type>
<scope>import</scope>
</dependency>
</dependencies>
</dependencyManagement>
<dependencies>
<!-- Spring Web MVC 提供HTTP接口 -->
<dependency>
<groupId>org.springframework.boot</groupId>
<artifactId>spring-boot-starter-web</artifactId>
</dependency>
<!-- Spring AI MCP 客户端Starter 核心依赖 -->
<dependency>
<groupId>org.springframework.ai</groupId>
<artifactId>spring-ai-starter-mcp-client</artifactId>
</dependency>
<!-- OpenAI兼容大模型Starter 可替换为通义千问、DeepSeek等国内模型 -->
<dependency>
<groupId>org.springframework.ai</groupId>
<artifactId>spring-ai-starter-openai</artifactId>
</dependency>
<!-- Lombok 简化代码 -->
<dependency>
<groupId>org.projectlombok</groupId>
<artifactId>lombok</artifactId>
<optional>true</optional>
</dependency>
<!-- 测试依赖 -->
<dependency>
<groupId>org.springframework.boot</groupId>
<artifactId>spring-boot-starter-test</artifactId>
<scope>test</scope>
</dependency>
</dependencies>
<build>
<plugins>
<plugin>
<groupId>org.springframework.boot</groupId>
<artifactId>spring-boot-maven-plugin</artifactId>
<configuration>
<excludes>
<exclude>
<groupId>org.projectlombok</groupId>
<artifactId>lombok</artifactId>
</exclude>
</excludes>
</configuration>
</plugin>
</plugins>
</build>
</project>在src/main/resources下创建application.yml,配置大模型参数、MCP客户端连接参数,Spring AI会自动完成客户端初始化、服务端连接、工具自动发现:
server:
port: 8080
spring:
application:
name: springboot-ai-mcp-client
ai:
openai:
api-key: your-api-key
base-url: https://api.siliconflow.cn
chat:
options:
model: deepseek-ai/DeepSeek-R1-Distill-Qwen-7B
temperature: 0.1
mcp:
client:
toolcallback:
enabled: true
transports:
# - type: sse
# url: http://localhost:8088/sse
# message-url: http://localhost:8088/mcp/message
- type: stdio
command: java
args:
- -jar
- D:/springboot-ai-mcp-0.0.1-SNAPSHOT.jar
logging:
level:
org.springframework.ai: DEBUG # AI核心日志
org.springframework.ai.mcp: DEBUG # MCP通信日志
org.springframework.ai.tool: DEBUG # 工具调用日志注意:必须使用**支持函数调用(Function Calling)**的大模型,否则无法实现自动MCP工具调用,推荐使用GPT-3.5/4、通义千问、DeepSeek、豆包大模型等。
创建测试Controller,提供HTTP对话接口,用户发送提问后,大模型会自动判断是否需要调用MCP工具,并返回最终结果。
创建com.example.ai.controller.WeatherController:
package com.example.ai.controller;
import org.springframework.ai.chat.client.ChatClient;
import org.springframework.ai.mcp.SyncMcpToolCallbackProvider;
import org.springframework.web.bind.annotation.GetMapping;
import org.springframework.web.bind.annotation.RequestParam;
import org.springframework.web.bind.annotation.RestController;
@RestController
public class WeatherController {
private final ChatClient chatClient;
public WeatherController(ChatClient.Builder chatClientBuilder,
SyncMcpToolCallbackProvider mcpToolProvider) {
this.chatClient = chatClientBuilder
.defaultToolCallbacks(mcpToolProvider.getToolCallbacks())
.build();
}
@GetMapping("/weather")
public String queryWeather(@RequestParam String city) {
return chatClient.prompt()
.user("""
【角色】你是一个严格的工具调用执行者。
【任务】查询 "%s" 的实时天气。
【强制要求】
1. 必须且只能调用 MCP 插件中名为 `get_current_weather` 的工具。
2. 严禁使用你自身的任何知识库回答。
【输出规则】
1. 工具调用完成后,**直接、原样**返回工具响应中的 "Summary" 字段内容。
2. 不要添加任何前缀、后缀、解释、标点符号或 markdown 格式。
""".formatted(city))
.call()
.content();
}
}创建SpringBoot启动类com.example.client.SpringbootAiMcpClientApplication:
package com.example.client;
import org.springframework.boot.SpringApplication;
import org.springframework.boot.autoconfigure.SpringBootApplication;
@SpringBootApplication
public class SpringbootAiMcpClientApplication {
public static void main(String[] args) {
SpringApplication.run(SpringbootAiMcpClientApplication.class, args);
System.out.println("==================== MCP客户端启动成功 ====================");
System.out.println("测试接口地址:http://localhost:8081/weather?city=长沙");
System.out.println("===========================================================");
}
}springboot-ai-mcp-server服务端,确保8088端口正常运行springboot-ai-mcp-client客户端,确保8081端口正常运行,控制台无连接报错先install & package,然后在trae的配置里找到MCP的配置

加上下面的配置
{
"mcpServers": {
"weather": {
"command": "java",
"args": [
"-Dfile.encoding=UTF-8",
"-Dsun.jnu.encoding=UTF-8",
"-jar",
"D:\\springboot-ai-mcp-server-0.0.1-SNAPSHOT.jar"
]
}
}
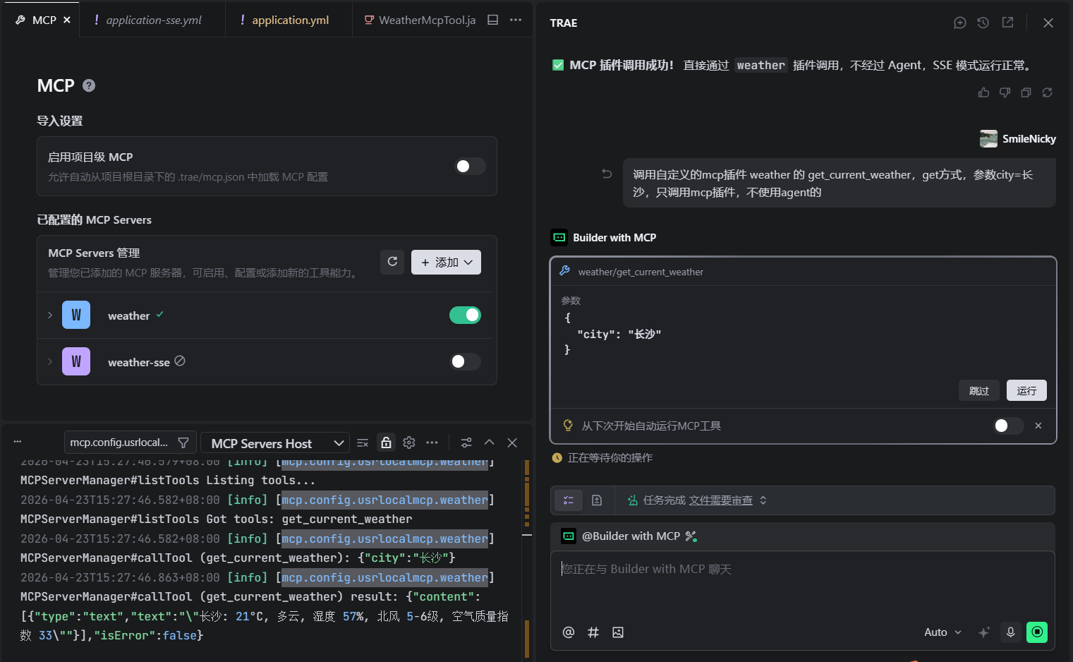
}加好之后,测试一下这个自定义MCP插件能否正常使用

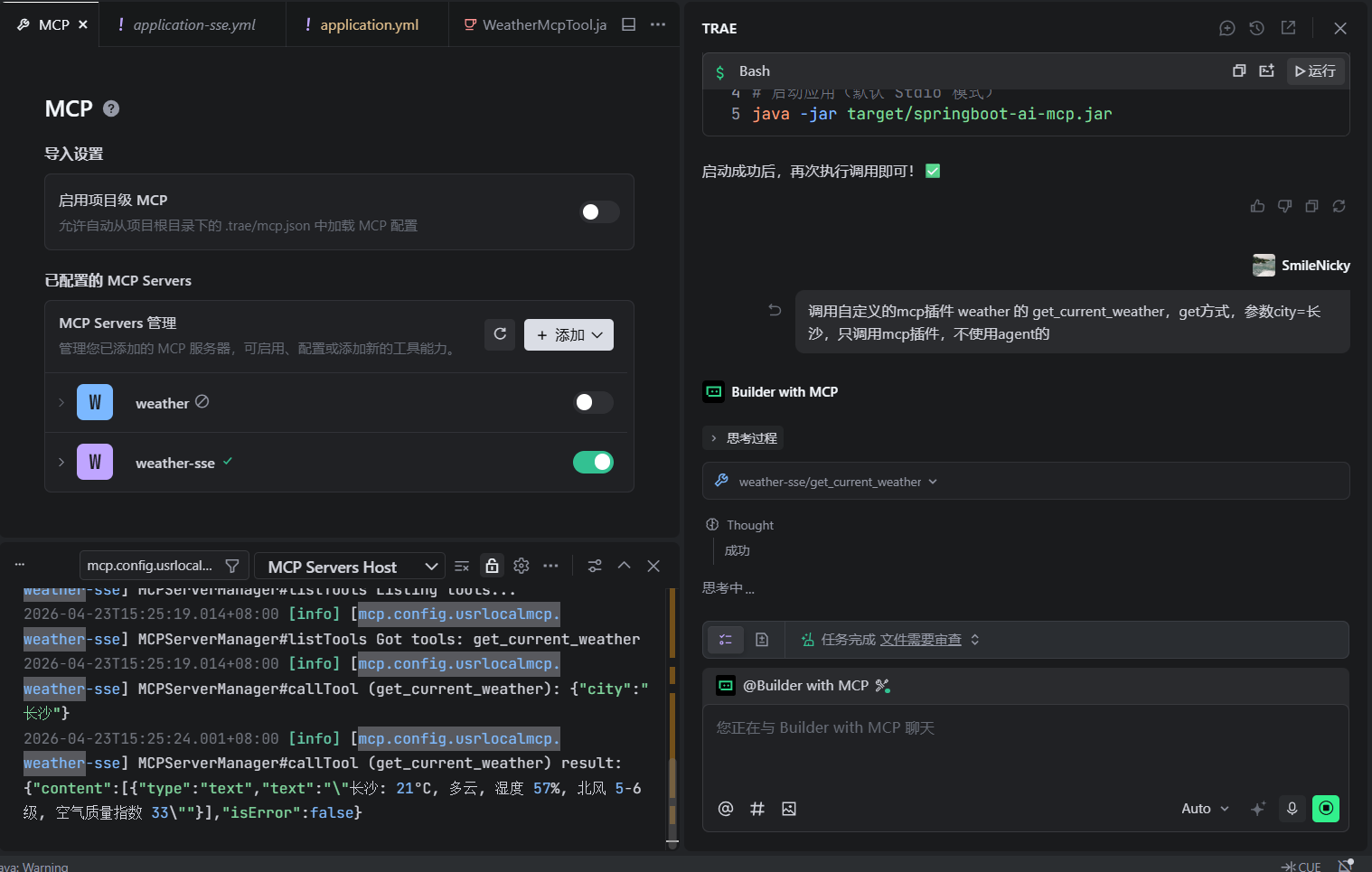
sse方式的配置:
{
"mcpServers": {
"weather-sse": {
"url": "http://localhost:8088/sse"
}
}
}测试一下sse方式配置的插件:

访问接口:http://localhost:8081/weather?city=长沙
预期结果:
get_current_weather工具长沙当前的天气为26℃,多云,南风3级,查询时间为2026-04-23T15:20:00。@McpTool和@McpToolParam的description必须写得清晰明确,大模型是通过描述来判断是否调用该工具、如何传递参数,描述模糊会导致工具调用失败。connect-timeout和read-timeout,避免网络波动导致连接断开。本文完整代码已开源,对应参考仓库地址:
通过SpringBoot 3.5.11 + Spring AI 1.1.4,我们仅用少量代码就实现了完整的MCP协议服务端与客户端,完全遵循Spring的注解式开发习惯,无需关注底层协议细节,就能让大模型快速对接业务系统的各类能力。
MCP协议正在成为大模型工具调用的行业标准,Spring AI的原生支持让Java开发者可以快速接入MCP生态,无论是对接内部业务系统,还是对接第三方MCP工具,都能实现开箱即用,大幅降低AI应用的开发成本。