面对飞书在智能时代的入口抢占的领先,企鹅也是奋起直追。
昨天刚吐槽完企微使用 OpenClaw 的坑:谁开放谁赢:使用OpenClaw一个多月,数据才是 AI 时代的护城河
今天企业微信就推出了支持长连接的官方插件,点个赞。

在使用企业微信智能机器人接入OpenClaw之前,请确认已经完成以下准备工作:
通过长连接方式创建的智能机器人,支持主动向用户发送消息。
可在客户端-工作台,点击-智能机器人-创建机器人,选择API模式创建。



配置可见范围,选择以「长连接」方式创建,并获取Bot ID 和 Secret。
1. 官方文档不全之处:确认必须是企业微信管理员权限的用户,否则没有API模式选项!! 2. 未更新之前企业微信只有使用URL回调这种方式,导致经常会出现回调失败的情况,从而出现小龙虾不回答问题的情况,而长连接方式则没有这个问题。所以必须选长连接,飞书配置就是默认长连接。
使用腾讯云轻量应用服务器Lighthouse:



以本地部署为例:
1. 在本地终端,输入以下命令,安装企微插件:
openclaw plugins install @wecom/wecom-openclaw-plugin2. 重启OpenClaw:
openclaw gateway start3. 在终端中,输入以下命令,添加渠道:
openclaw channels add4. 在select channel步骤,选择 channel 为企业微信

5. 输入企业微信机器人Bot ID、Secret

6. 选择 finish

7. 选择配对方式,选择 Pairing

8. 完成后续配置,并可看到配置渠道成功

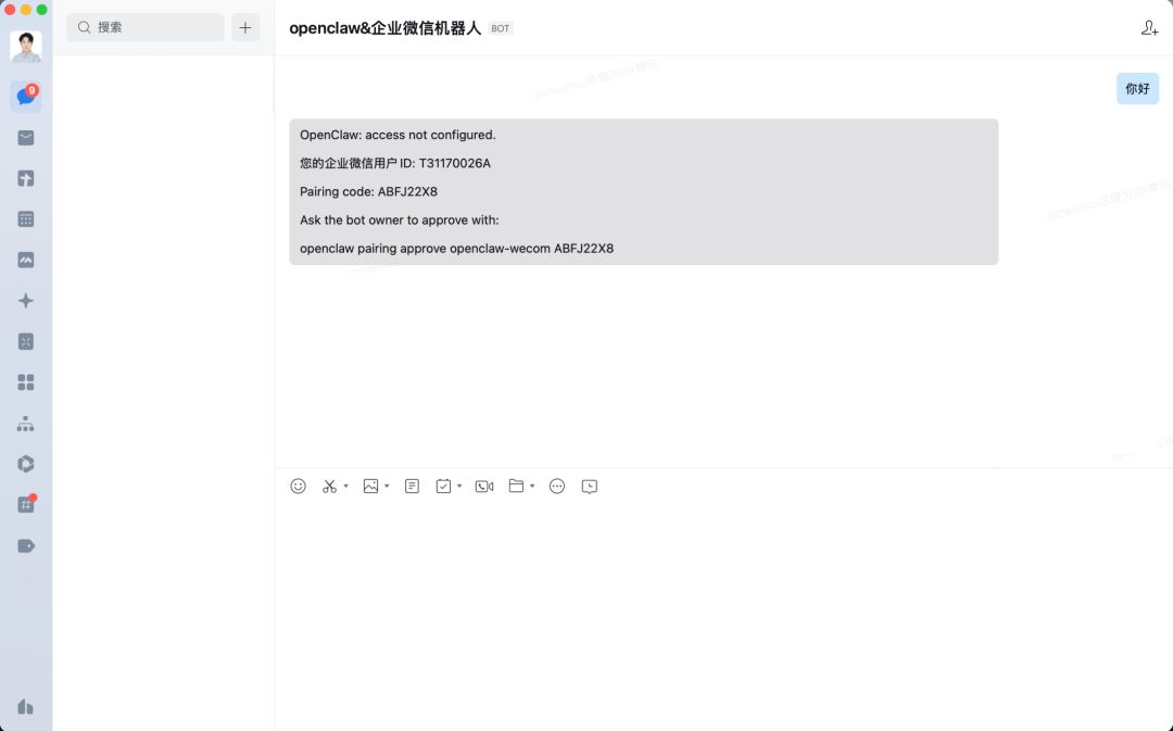
9. 在企业微信中,保存机器人,并跟他发消息

10. 会收到一个配置密钥。复制此信息最后一行,并输入在终端中,完成配对

11. 此时可在企业微信中正常对话。
实现在微信中与 OpenClaw 对话
1. 点击“我的企业”,再点击“微信插件”,右边在“邀请关注”处会显示企业的二维码,

2. 用你的个人微信扫码关注企业,然后进入到企业中,找到你刚才创建的小龙虾。

3. 跟它对话,开启你的养小龙虾之旅。

为了解决大多数人在添加了 OpenClaw 机器人之后,后续使用场景可能遇到的数据导入,功能调用等问题,企微还提供了智能表格和API调用的说明帮助。
后续我准备试试这两个功能,说明链接应该可以扔给 OpenClaw 阅读,让它自己做成 Skill 使用。如果测试跑通,发个教程给朋友们。
可以使用OpenClaw快速接入并写入数据至智能表格,配置及接入方法可参考:接收外部数据到智能表格 - https://developer.work.weixin.qq.com/document/path/101239
当用户在智能表格中开启「接收外部数据」后,系统会为该表格生成唯一的 Webhook 地址,可通过标准 HTTP POST 请求新增智能表格记录及更新智能表格记录。
我能想到表格技能适用 OpenClaw 的玩法: OpenClaw 通过 qveris 技能拿到了某只股票/黄金/ETF的日线行情,可以把这些数据写入到智能表格中,后续可以通过智能表格的查询功能,来查看这些数据。 或者 OpenClaw 通过外部接口获取了上游系统的订单数据,也可以把这些数据写入到智能表格中,后续可以通过智能表格的查询功能,来查看这些数据。 或者 OpenClaw 通过爬虫数据抓取了某行业的信息数据,可以写入到表格,后续做进一步的处理。



总之,要么购买腾讯云的轻量服务器云,或者本地部署,然后进入企业微信中配置长链接的智能机器人,再通过个人微信关注企业微信,进而跟你的小龙虾对话,让它开始干活。
好评:企微官方现在的这个版本避开了之前 IP地址需要域名备案的问题,也取消了需要配置IP白名单的要求,大大扫清了使用上的障碍。
另外,关于 token 消耗的问题,建议朋友们购买大模型的 Code Plan 版本。目前支持这些厂商:腾讯云、百炼、MiniMax,智谱AI,方舟(火山引擎)。
我用的百炼(阿里云)基础版,40元/月,支持千问、GLM、Kimi 、MiniMax 等最新版本模型,每月提供最多 18,000次请求额度。不够用的朋友,可以选择 Pro 版。
其他家应该跟这差不多,大模型厂家就只有自己的模型,云服务商则可选大模型比较全面。

参考资料:
https://open.work.weixin.qq.com/help2/pc/cat?doc_id=21657
推荐阅读: