我通过以下项目创建了一个解决方案:
VisualStudio2017 for VB.NET中缺少"Create“上下文菜单选项,但C#可用。
有人知道我错过了什么吗。在使用VB.NET语言的项目中,我需要做什么特别的事情来获得这个选项吗?
我正在使用2017。
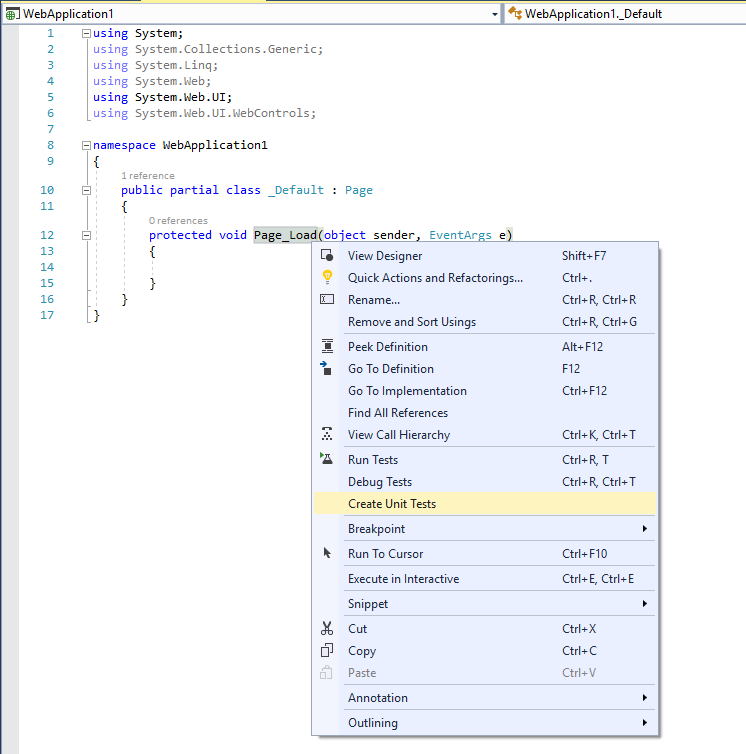
C#上下文菜单

VB.NET上下文菜单

发布于 2019-01-28 11:38:09
此选项在Visual的早期版本( VB.Net VS2015或更早版本)中被删除,尽管该选项已经存在(我肯定记得在VS2018中使用过该选项)。
https://stackoverflow.com/questions/54366271
复制相似问题