我正在制作一个android应用程序(我的第一个)来记录健身锻炼,但我不知道如何最好地构造数据库来存储这些数据。
我想要能够储存:
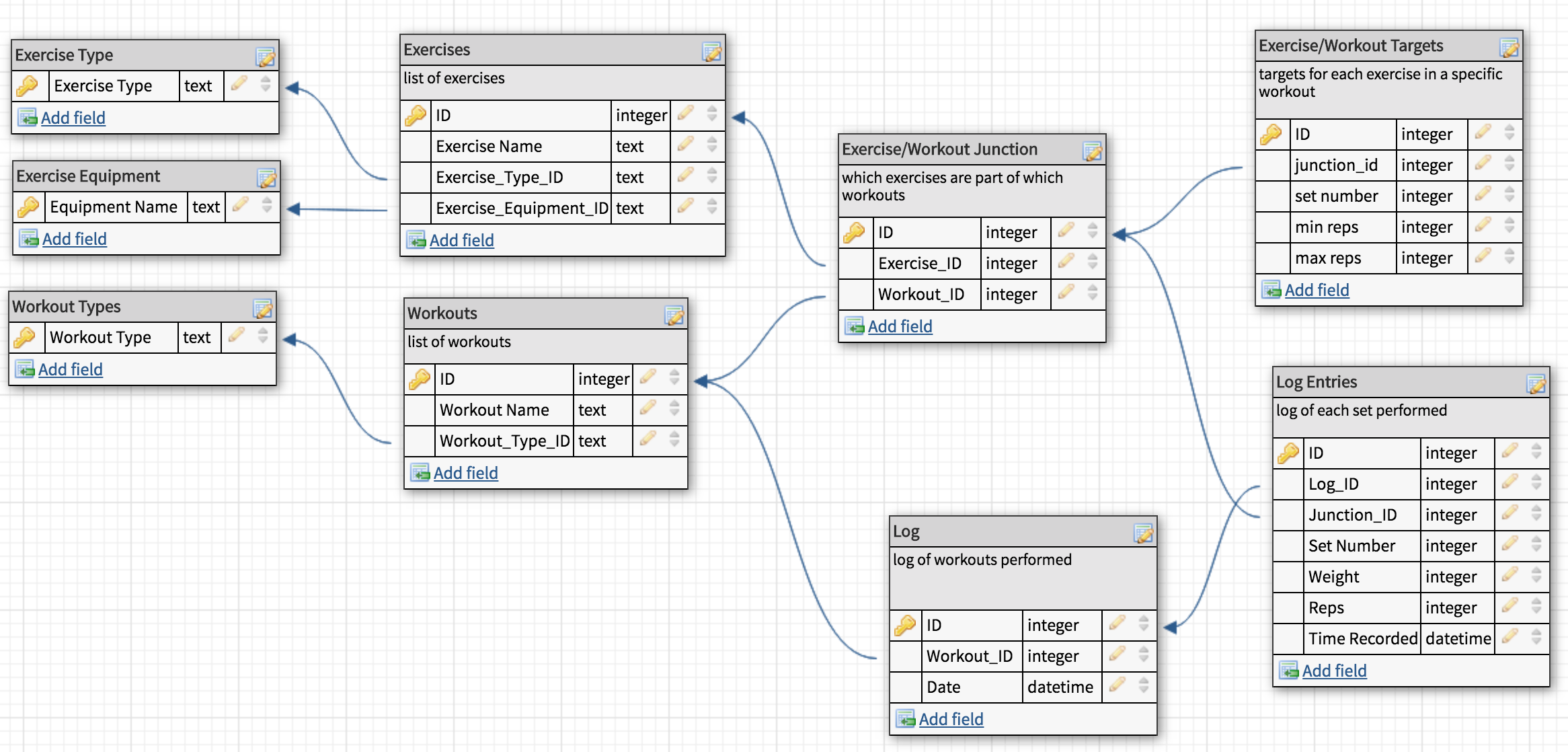
我已经为我认为可以如何实现这一点制定了以下模式:

我的主要问题是:
谢谢!
发布于 2019-01-16 19:45:47
将所有单独的集日志数据存储在一个表(日志条目)中是最优的吗?
当然,如果行数增加会对响应时间产生不利影响,则例外。
运动类型表和设备表应该是单独的还是仅仅是练习表中的列?锻炼类型也是如此
它们应该是分开的,以减少不必要的重复和问题,例如,如果您要更改一个类型或设备,那么您必须将该更改应用于练习表中的所有行,并有一个单独的表,您只需进行一次更改即可。
就性能/可用性而言,这是否是一个很好的方法?
除了日志表(按其现状,包括想要日期),它似乎是一种好的、高效的方法。不需要日志表,因为日志条目表有一个日期时间列(因此,为了响应注释是的,最好使用日志条目中的日期/时间,并取消日志表)。
https://stackoverflow.com/questions/54220956
复制相似问题