上下文:
我有多个应用程序的前提是发布实时消息的企业卡夫卡和安慰队列。信息的体积和速度相当大。从现在起,这些消息被消息处理模块消耗,并存储到实时数据存储的前提下。我们计划在GCP上移动消息处理模块和实时数据存储。
问题陈述:
由于消息处理模块和实时数据存储正在转移到GCP,因此需要发布/推送消息,从“假设的Kafka主题和Solace队列到GCP主题”。
为此,我计划在OnPre前提NiFi集群上编写一个NiFi工作流。如果已经做过类似的尝试,如果有人分享想法,那就太好了。
发布于 2018-10-06 06:16:55
我与卡夫卡和GCP PubSub都做过短暂的工作。我并不经常使用Solace,但据我所知,您可能需要在nifi-hms-bundle上做一些代码更改,以自定义JMS控制器服务,使其具有标准的JNDI连接工厂,之后您可以利用NiFi的ConsumeJMS和PublishJMS处理器来读写Solace队列。
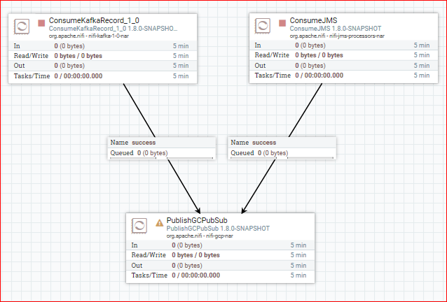
所以一般来说,你的流量会是这样的:

ConsumeKafka配置为正确的主题,ConsumeJMS配置为使用自定义JNDIConnectionFactoryProvider而不是内置JMSConnectionFactoryProvider。success输出,并将其与PublishGCPPubSub连接。我建议使用基于记录的ConsumeKafka处理器。选择计算卡夫卡API版本的处理器。
https://stackoverflow.com/questions/52675515
复制相似问题