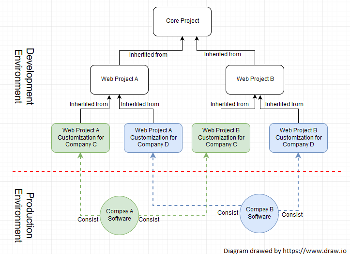
我们有这样的项目结构

如你所见,我们有以下项目:
在已知的情况下,我们使用ANT,然后切换到MAVEN。我一直困惑于为MAVEN POM选择最佳策略。首先,我认为,我们可以使用继承的项目1.7和项目8和9可以是多模块项目。在“知道”中,我有一个问题:
我知道我的问题可能听起来很愚蠢,但我在MAVEN上是新的。所以我想,你给我一个完整的答案。非常感谢。
发布于 2018-06-27 08:41:13
我想你想要这样的东西:
父母的pom
<?xml version="1.0" encoding="UTF-8"?>
<project xmlns="http://maven.apache.org/POM/4.0.0" xmlns:xsi="http://www.w3.org/2001/XMLSchema-instance" xsi:schemaLocation="http://maven.apache.org/POM/4.0.0 http://maven.apache.org/xsd/maven-4.0.0.xsd">
<modelVersion>4.0.0</modelVersion>
<groupId>com.greg</groupId>
<artifactId>abcd-parent-example</artifactId>
<version>1.0-SNAPSHOT</version>
<packaging>pom</packaging>
<name>abcd-parent-example</name>
<modules>
<module>web-a</module>
<module>web-b</module>
<module>web-a-for-c</module>
<module>core</module>
</modules>
</project>一个核心项目,是一个罐子
<?xml version="1.0"?>
<project xsi:schemaLocation="http://maven.apache.org/POM/4.0.0 http://maven.apache.org/xsd/maven-4.0.0.xsd" xmlns="http://maven.apache.org/POM/4.0.0"
xmlns:xsi="http://www.w3.org/2001/XMLSchema-instance">
<modelVersion>4.0.0</modelVersion>
<parent>
<groupId>com.greg</groupId>
<artifactId>abcd-parent-example</artifactId>
<version>1.0-SNAPSHOT</version>
</parent>
<artifactId>core</artifactId>
<dependencies>
<dependency>
<groupId>junit</groupId>
<artifactId>junit</artifactId>
<version>3.8.1</version>
<scope>test</scope>
</dependency>
</dependencies>
</project>默认web--一个依赖于核心的项目。
<?xml version="1.0"?>
<project xsi:schemaLocation="http://maven.apache.org/POM/4.0.0 http://maven.apache.org/xsd/maven-4.0.0.xsd" xmlns="http://maven.apache.org/POM/4.0.0"
xmlns:xsi="http://www.w3.org/2001/XMLSchema-instance">
<modelVersion>4.0.0</modelVersion>
<parent>
<groupId>com.greg</groupId>
<artifactId>abcd-parent-example</artifactId>
<version>1.0-SNAPSHOT</version>
</parent>
<artifactId>web-a</artifactId>
<packaging>war</packaging>
<dependencies>
<dependency>
<groupId>junit</groupId>
<artifactId>junit</artifactId>
<version>3.8.1</version>
<scope>test</scope>
</dependency>
<dependency>
<groupId>com.greg</groupId>
<artifactId>core</artifactId>
<version>${project.version}</version>
</dependency>
</dependencies>
<build>
<finalName>web-a</finalName>
</build>
</project>自定义的web-a- for -c,它使用maven覆盖自定义默认的web-a
<project xsi:schemaLocation="http://maven.apache.org/POM/4.0.0 http://maven.apache.org/xsd/maven-4.0.0.xsd" xmlns="http://maven.apache.org/POM/4.0.0"
xmlns:xsi="http://www.w3.org/2001/XMLSchema-instance">
<modelVersion>4.0.0</modelVersion>
<parent>
<groupId>com.greg</groupId>
<artifactId>abcd-parent-example</artifactId>
<version>1.0-SNAPSHOT</version>
</parent>
<artifactId>web-a-for-c</artifactId>
<packaging>war</packaging>
<dependencies>
<dependency>
<groupId>com.greg</groupId>
<artifactId>web-a</artifactId>
<version>${project.version}</version>
<type>war</type>
</dependency>
<dependency>
<groupId>junit</groupId>
<artifactId>junit</artifactId>
<version>3.8.1</version>
<scope>test</scope>
</dependency>
</dependencies>
<build>
<plugins>
<plugin>
<groupId>org.apache.maven.plugins</groupId>
<artifactId>maven-war-plugin</artifactId>
<version>2.1.1</version>
<configuration>
<overlays>
<overlay>
<groupId>com.greg</groupId>
<artifactId>web-a</artifactId>
</overlay>
</overlays>
</configuration>
</plugin>
</plugins>
</build>
下面是一些用maven原型创建项目的帮助:
首先创建一个父级
mvn archetype:generate -DarchetypeGroupId=org.codehaus.mojo.archetypes -DarchetypeArtifactId=pom-root -DarchetypeVersion=RELEASE然后将cd传给父级,创建一个基本核心jar。
mvn archetype:generate -DarchetypeArtifactId=maven-archetype-quickstart然后创建一个基本的web项目
mvn archeype:generate -DarchetypeArtifactId=maven-archetype-webapphttps://stackoverflow.com/questions/51056813
复制相似问题