我有两个数据帧,并在5列上执行外部连接。下面是我的数据集的示例。
uniqueFundamentalSet|^|PeriodId|^|SourceId|^|StatementTypeCode|^|StatementCurrencyId|^|FinancialStatementLineItem.lineItemId|^|FinancialAsReportedLineItemName|^|FinancialAsReportedLineItemName.languageId|^|FinancialStatementLineItemValue|^|AdjustedForCorporateActionValue|^|ReportedCurrencyId|^|IsAsReportedCurrencySetManually|^|Unit|^|IsTotal|^|StatementSectionCode|^|DimentionalLineItemId|^|IsDerived|^|EstimateMethodCode|^|EstimateMethodNote|^|EstimateMethodNote.languageId|^|FinancialLineItemSource|^|IsCombinedItem|^|IsExcludedFromStandardization|^|DocByteOffset|^|DocByteLength|^|BookMark|^|ItemDisplayedNegativeFlag|^|ItemScalingFactor|^|ItemDisplayedValue|^|ReportedValue|^|EditedDescription|^|EditedDescription.languageId|^|ReportedDescription|^|ReportedDescription.languageId|^|AsReportedInstanceSequence|^|PhysicalMeasureId|^|FinancialStatementLineItemSequence|^|SystemDerivedTypeCode|^|AsReportedExchangeRate|^|AsReportedExchangeRateSourceCurrencyId|^|ThirdPartySourceCode|^|FinancialStatementLineItemValueUpperRange|^|FinancialStatementLineItemLocalLanguageLabel|^|FinancialStatementLineItemLocalLanguageLabel.languageId|^|IsFinal|^|FinancialStatementLineItem.lineItemInstanceKey|^|StatementSectionIsCredit|^|CapitalChangeAdjustmentDate|^|ParentLineItemId|^|EstimateMethodId|^|StatementSectionId|^|SystemDerivedTypeCodeId|^|UnitEnumerationId|^|FiscalYear|^|IsAnnual|^|PeriodPermId|^|PeriodPermId.objectTypeId|^|PeriodPermId.objectType|^|AuditID|^|AsReportedItemId|^|ExpressionInstanceId|^|ExpressionText|^|FFAction|!|
192730239205|^|235|^|1|^|FTN|^|500186|^|221|^|Average Age of Employees|^|505074|^|30.00000|^||^||^|False|^|1.00000|^|False|^|EMP|^||^|False|^|ARV|^||^|505074|^||^|False|^|False|^||^||^||^||^|0|^||^||^||^|505074|^||^|505074|^||^||^|122880|^|NA|^||^||^|TK |^||^||^|505126|^|True|^|1235002211206722736|^|True|^||^||^|3019656|^|3013652|^|3019679|^|1010066|^|1976|^|True|^||^|1000220295|^||^||^||^||^||^|I|!|
192730239205|^|235|^|1|^|FTN|^|500186|^|498|^|Shareholders' Equity Per Share|^|505074|^|91.37000|^|678.74654|^|500186|^|False|^|1.00000|^|False|^|TAN|^||^|False|^|ARV|^||^|505074|^||^|False|^|False|^||^||^||^||^|0|^||^||^||^|505074|^||^|505074|^||^||^|474880|^|NA|^||^||^|TK |^||^||^|505126|^|True|^|1235004981302988315|^|True|^||^||^|3019656|^|3013751|^|3019679|^|1010066|^|1976|^|True|^||^|1000220295|^||^||^||^||^||^|I|!|
192730239205|^|235|^|1|^|FTN|^|500186|^|500|^|Number of Shares Outstanding at Period End-Common Shares|^|505074|^|90000000.00000|^|12115420.96161|^||^|False|^|1000.00000|^|False|^|TAN|^||^|False|^|ARV|^||^|505074|^||^|False|^|False|^||^||^||^||^|3|^||^||^||^|505074|^||^|505074|^||^||^|499712|^|NA|^||^||^|TK |^||^||^|505126|^|True|^|1235005001178855709|^|True|^||^||^|3019656|^|3013751|^|3019679|^|1010067|^|1976|^|True|^||^|1000220295|^||^||^||^||^||^|I|!|
192730239205|^|235|^|1|^|FTN|^|500186|^|562|^|Number of Employees|^|505074|^|2924.00000|^||^||^|False|^|1.00000|^|False|^|EMP|^||^|False|^|ARV|^||^|505074|^||^|False|^|False|^||^||^||^||^|0|^||^||^||^|505074|^||^|505074|^||^||^|464864|^|NA|^||^||^|TK |^||^||^|505126|^|True|^|1235005621461877526|^|True|^||^||^|3019656|^|3013652|^|3019679|^|1010066|^|1976|^|True|^||^|1000220295|^||^||^||^||^||^|I|!|
192730239205|^|235|^|1|^|FTN|^|500186|^|655|^|Total number of shareholders|^|505074|^|11792.00000|^||^||^|False|^|1.00000|^|False|^|OTH|^||^|False|^|ARV|^||^|505074|^||^|False|^|False|^||^||^||^||^|0|^||^||^||^|505074|^||^|505074|^||^||^|466927|^|NA|^||^||^|TK |^||^||^|505126|^|True|^|1235006551335570418|^|True|^||^||^|3019656|^|3013716|^|3019679|^|1010066|^|1976|^|True|^||^|1000220295|^||^||^||^||^||^|I|!|
192730239205|^|235|^|1|^|FTN|^|500186|^|657|^|Total dividends paid (common stock)|^|505074|^|540000000.00000|^||^|500186|^|False|^|1000000.00000|^|False|^|OTH|^||^|False|^|ARV|^||^|505074|^||^|False|^|False|^||^||^||^||^|6|^||^||^||^|505074|^||^|505074|^||^||^|233463|^|NA|^||^||^|TK |^||^||^|505126|^|True|^|12350065712483219|^|True|^||^||^|3019656|^|3013716|^|3019679|^|1010068|^|1976|^|True|^||^|1000220295|^||^||^||^||^||^|I|!|
192730239205|^|235|^|1|^|FTN|^|500186|^|1452|^|Order received|^|505074|^|26936000000.00000|^||^|500186|^|False|^|1000000.00000|^|False|^|OTH|^||^|False|^|ARV|^||^|505074|^||^|False|^|False|^||^||^||^||^|6|^||^||^||^|505074|^||^|505074|^||^||^|350195|^|NA|^||^||^|TK |^||^||^|505126|^|True|^|1235014521608462544|^|True|^||^||^|3019656|^|3013716|^|3019679|^|1010068|^|1976|^|True|^||^|1000220295|^||^||^||^||^||^|I|!|
192730239205|^|235|^|1|^|FTN|^|500186|^|1453|^|Order backlogs|^|505074|^|1447000000.00000|^||^|500186|^|False|^|1000000.00000|^|False|^|OTH|^||^|False|^|ARV|^||^|505074|^||^|False|^|False|^||^||^||^||^|6|^||^||^||^|505074|^||^|505074|^||^||^|350195|^|NA|^||^||^|TK |^||^||^|505126|^|True|^|1235014531922884465|^|True|^||^||^|3019656|^|3013716|^|3019679|^|1010068|^|1976|^|True|^||^|1000220295|^||^||^||^||^||^|I|!|
192730239205|^|235|^|1|^|FTN|^|500186|^|1457|^|Export amount|^|505074|^|3924000000.00000|^||^|500186|^|False|^|1000000.00000|^|False|^|OTH|^||^|False|^|ARV|^||^|505074|^||^|False|^|False|^||^||^||^||^|6|^||^||^||^|505074|^||^|505074|^||^||^|291829|^|NA|^||^||^|TK |^||^||^|505126|^|True|^|1235014571728332413|^|True|^||^||^|3019656|^|3013716|^|3019679|^|1010068|^|1976|^|True|^||^|1000220295|^||^||^||^||^||^|I|!|
192730239205|^|235|^|1|^|FTN|^|500186|^|1459|^|Capital expenditures (Note)|^|505074|^|659000000.00000|^||^|500186|^|False|^|1000000.00000|^|False|^|OTH|^||^|False|^|ARV|^||^|505074|^||^|False|^|False|^||^||^||^||^|6|^||^||^||^|505074|^||^|505074|^||^||^|350195|^|NA|^||^||^|TK |^||^||^|505126|^|True|^|1235014591148256870|^|True|^||^||^|3019656|^|3013716|^|3019679|^|1010068|^|1976|^|True|^||^|1000220295|^||^||^||^||^||^|I|!|
192730239285|^|236|^|1|^|FTN|^|500186|^|255|^|Number of Employees|^|505074|^|10152.00000|^||^||^|False|^|1.00000|^|False|^|EMP|^||^|False|^|ARV|^||^|505074|^||^|False|^|False|^||^||^||^||^|0|^||^||^||^|505074|^||^|505074|^||^||^|12288|^|NA|^||^||^|TK |^||^||^|505126|^|True|^|1236002551128894330|^|True|^||^||^|3019656|^|3013652|^|3019679|^|1010066|^|1976|^|True|^||^|1000220295|^||^||^||^||^||^|I|!|
192730239285|^|236|^|1|^|FTN|^|500186|^|256|^|Average Age of Employees|^|505074|^|34.00000|^||^||^|False|^|1.00000|^|False|^|EMP|^||^|False|^|ARV|^||^|505074|^||^|False|^|False|^||^||^||^||^|0|^||^||^||^|505074|^||^|505074|^||^||^|122880|^|NA|^||^||^|TK |^||^||^|505126|^|True|^|1236002561111316467|^|True|^||^||^|3019656|^|3013652|^|3019679|^|1010066|^|1976|^|True|^||^|1000220295|^||^||^||^||^||^|I|!|
192730239285|^|236|^|1|^|FTN|^|500186|^|542|^|Shareholders' Equity Per Share|^|505074|^|160.20000|^|691.93184|^|500186|^|False|^|1.00000|^|False|^|TAN|^||^|False|^|ARV|^||^|505074|^||^|False|^|False|^||^||^||^||^|0|^||^||^||^|505074|^||^|505074|^||^||^|471038|^|NA|^||^||^|TK |^||^||^|505126|^|True|^|1236005421170597389|^|True|^||^||^|3019656|^|3013751|^|3019679|^|1010066|^|1976|^|True|^||^|1000220295|^||^||^||^||^||^|I|!|
192730239285|^|236|^|1|^|FTN|^|500186|^|545|^|Number of Shares Outstanding at Period End-Common Shares|^|505074|^|679468000.00000|^|157314300.64243|^||^|False|^|1000.00000|^|False|^|TAN|^||^|False|^|ARV|^||^|505074|^||^|False|^|False|^||^||^||^||^|3|^||^||^||^|505074|^||^|505074|^||^||^|472064|^|NA|^||^||^|TK |^||^||^|505126|^|True|^|1236005451445165969|^|True|^||^||^|3019656|^|3013751|^|3019679|^|1010067|^|1976|^|True|^||^|1000220295|^||^||^||^||^||^|I|!|
192730239285|^|236|^|1|^|FTN|^|500186|^|718|^|Total dividends paid (common stock)|^|505074|^|4750000000.00000|^||^|500186|^|False|^|1000000.00000|^|False|^|OTH|^||^|False|^|ARV|^||^|505074|^||^|False|^|False|^||^||^||^||^|6|^||^||^||^|505074|^||^|505074|^||^||^|458752|^|NA|^||^||^|TK |^||^||^|505126|^|True|^|1236007181118043352|^|True|^||^||^|3019656|^|3013716|^|3019679|^|1010068|^|1976|^|True|^||^|1000220295|^||^||^||^||^||^|I|!|
192730239285|^|236|^|1|^|FTN|^|500186|^|1364|^|Export amount|^|505074|^|15379000000.00000|^||^|500186|^|False|^|1000000.00000|^|False|^|OTH|^||^|False|^|ARV|^||^|505074|^||^|False|^|False|^||^||^||^||^|6|^||^||^||^|505074|^||^|505074|^||^||^|459752|^|NA|^||^||^|TK |^||^||^|505126|^|True|^|1236013641649895533|^|True|^||^||^|3019656|^|3013716|^|3019679|^|1010068|^|1976|^|True|^||^|1000220295|^||^||^||^||^||^|I|!|
192730239285|^|236|^|1|^|FTN|^|500186|^|1407|^|Total number of shareholders|^|505074|^|57288.00000|^||^||^|False|^|1.00000|^|False|^|OTH|^||^|False|^|ARV|^||^|505074|^||^|False|^|False|^||^||^||^||^|0|^||^||^||^|505074|^||^|505074|^||^||^|460752|^|NA|^||^||^|TK |^||^||^|505126|^|True|^|1236014071623011361|^|True|^||^||^|3019656|^|3013716|^|3019679|^|1010066|^|1976|^|True|^||^|1000220295|^||^||^||^||^||^|I|!|第二个数据集的结构也是相同的。
我在前5栏表演。正如您所看到的,所有前5列的组合不能为我提供足够的分区,这会导致数据倾斜。
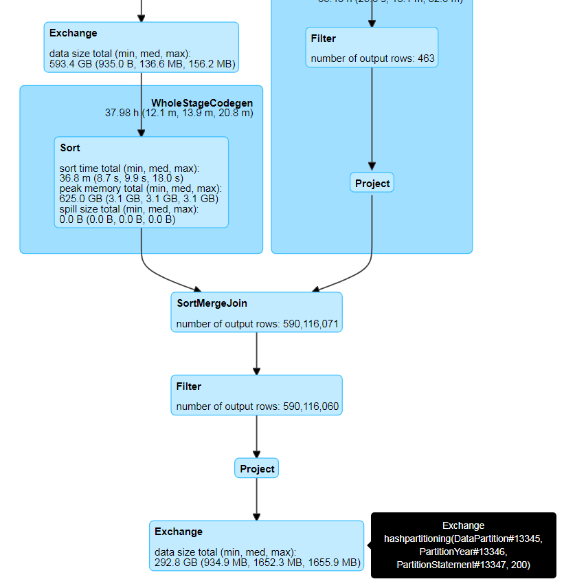
火花工作卡在一些执行者身上。
第一个数据集的大小为270 GB,第二个数据集的大小为5GB,但预计会增加。
分区1128的总no
这就是我的加入方式
val dfMainOutput = (dataMain.join(latestForEachKey, Seq("uniqueFundamentalSet", "PeriodId", "SourceId", "StatementTypeCode", "StatementCurrencyId", "FinancialStatementLineItem_lineItemId"), "outer") select (exprsExtended: _*)).filter(!$"FFAction|!|".contains("D|!|"))我试着实现广播连接,但没有影响。
因此,在这种情况下,我可以对联接键使用盐析或散列,这样连接键就会变得随机,并且不会出现倾斜。
这是我的查询和应用详细信息

以下是加载数据时的集群详细信息。

下面是大多数容器处于空闲状态时的集群详细信息。

添加任务的细节,其中一些是10,而在一些执行者上只有3到4。

发布于 2018-03-27 07:39:50
请考虑以下几点:
1)由于每个执行器有60个执行器和10个核心,所以分区应该至少为60x10=600个分区。
2)在您的情况下,您有270 be / 1128 ~241 me,这大约是分区大小,在我看来是相当大的(考虑到洗牌期间的数据交换)。首先尝试重新划分一些更现实的东西,例如8K,甚至16K。
3)由于我无法清楚地看到有多少执行者参与了作业执行,所以您需要再次检查它,找出参与执行程序的确切数量,以及数据是否均匀分布。如果执行器之间的数据偏差很低,那么您的数据就会很好地分布,否则您将面临倾斜。
4)如果重分区后偏斜坚持重分发连接键,如here所述
https://stackoverflow.com/questions/49490720
复制相似问题