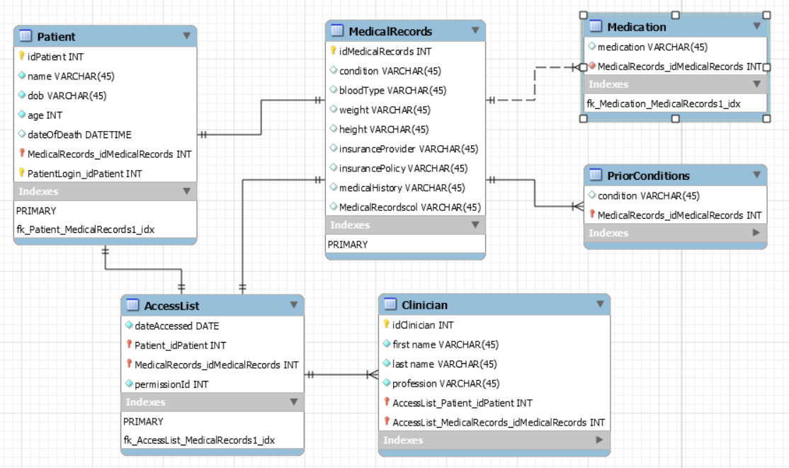
我正在努力实现一个网站,病人可以在那里查阅医疗记录。我的问题是那里的临床医生可以查阅记录。因此,他们应该能够查看病人的记录,如果他们是在一个访问控制名单,其中规定哪些医生可以查看病人的记录。我的问题是,临床医生对出入控制列表会有什么样的关系?是多对一,还是多对多,等等?另外,我也不完全确定外键。
这是我所认为的样子,任何帮助都是很棒的。

发布于 2017-10-19 12:44:46
问题:
问题:
如何使用迄今为止的信息设置数据:
有耐心的
医疗记录
临床医师
AccessList
这样可以做到以下几点:
发布于 2017-10-16 20:28:34
AccessList表表示Patient表中的病人与Clinician表中的临床医生之间的多到多关系。因此,Clinician表中的一位临床医生将多次出现在AccessList表中,因为他们可以访问许多患者的记录,也就是说,这些表之间是一对多的关系。Patient表中的病人也是如此,他们可能有几个临床医生,即一对多的AccessList表关系。因此,AccessList表中应该有外键,从Patient表到idPatient,从Clinician表中有idClinician。
https://stackoverflow.com/questions/46778536
复制相似问题