我有一个windows服务,它使用winsock与另一个使用winsock的windows服务通信。我们正在使用JSON在TCP/IP上进行讨论。
我试图证明我的服务运行正常,并且它所通信的服务没有发送预期的数据。
我设置了wireshark来捕获我在本地机器上使用的以太网卡,并在ip.addr ==上使用过滤器,我可以看到流量。
我期待包含“消息一”的消息,我可以看到它们,数千条。当我收到所有这些信息时,我希望有一些包含"Message 2“的消息。
如何设置过滤器以证明我没有收到“消息二”消息?
我在谷歌上搜索了一下,有人说使用包含"Message 2“的数据文本行,但这是行不通的。我可以通过查看包含"Message One“的消息,然后过滤包含"Message One”的数据行来验证它是否有效,它们都在不应该的情况下消失,我有一种感觉,那就是http。
我用什么做过滤器?
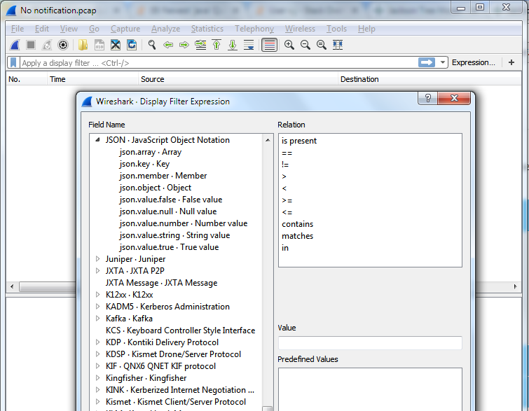
编辑-回复V.J的回复并具有上传img的能力:
我没有看到“表达式”按钮。这里有一些截图。


发布于 2017-08-02 14:11:49
Wireshark也支持JSON的过滤器。转到“分析->显示筛选器”,然后单击“表达式”按钮配置不同的筛选字符串,如-> JSON对象、JSON等,以及“包含”或“存在”等关系。

这将有助于设置与JSON相关的过滤器。
编辑:附加关于如何通过按钮访问表达式的屏幕截图

EDIT2:表达式可以在WiresharkVersion2.4.0中访问,如下所示

发布于 2018-09-17 18:51:52
用这个:
http.content_type == "application/json"https://stackoverflow.com/questions/44807279
复制相似问题