我的场景课程创建时,动态课程id值通过管理课程屏幕。Step1:我已经为课程创建配置了正则表达式提取器


Step2:在“管理课程”屏幕中获取该课程id作为参数,.But获取错误的课程id作为参数。

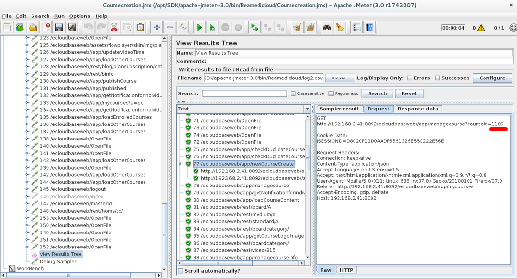
生成的课程id是1109,在管理课程屏幕上,接收到的课程id是2016。


I need server generated course id(1109) in manage course screen.
So,Kindly give me a solution for this scenario.
Kindly refer this attachment.
Thanks,Vairamuthu发布于 2016-10-02 03:38:46
您的Regular Expression Extractor配置应该类似于:
Reference name: AA
Regular Expression: courseid=(\d+)
Template: $1$
Match No.(0 For Random): 1有关Regex测试,请参见此处:https://regex101.com/r/1xZTqT/1
有关正则表达式抽取器参数的详细信息,请参阅这里。
https://stackoverflow.com/questions/39790013
复制相似问题