使用Eclipse编写STM32F0xx发现板的程序。试图做一些数学,买TIM2时钟计数器,并除以48000000,以达到一个时期。
如果我将我的工作变量声明为uint32_t,它将给出截断的答案。我想要的是一个十进制值,我会认为把它声明为浮点数可以解决这个问题,但是当我这样做的时候,什么都不会被打印出来。
variable = (TIM2->CNT)/48000000;
trace_printf("%i",variable);但是,使用uint32_t声明的变量,将位置保持器更改为%f,甚至离开浮点声明,都会产生nada。它需要作为一个浮子来铸造吗?
我已经很久没有做任何C代码了,我确信我在使用CooCox时也遇到过同样的问题,但我不记得当时的解决方案是什么。
发布于 2016-09-29 14:15:20
TY @harmic!http://www.ece.uvic.ca/~brent/ceng355/printf.html
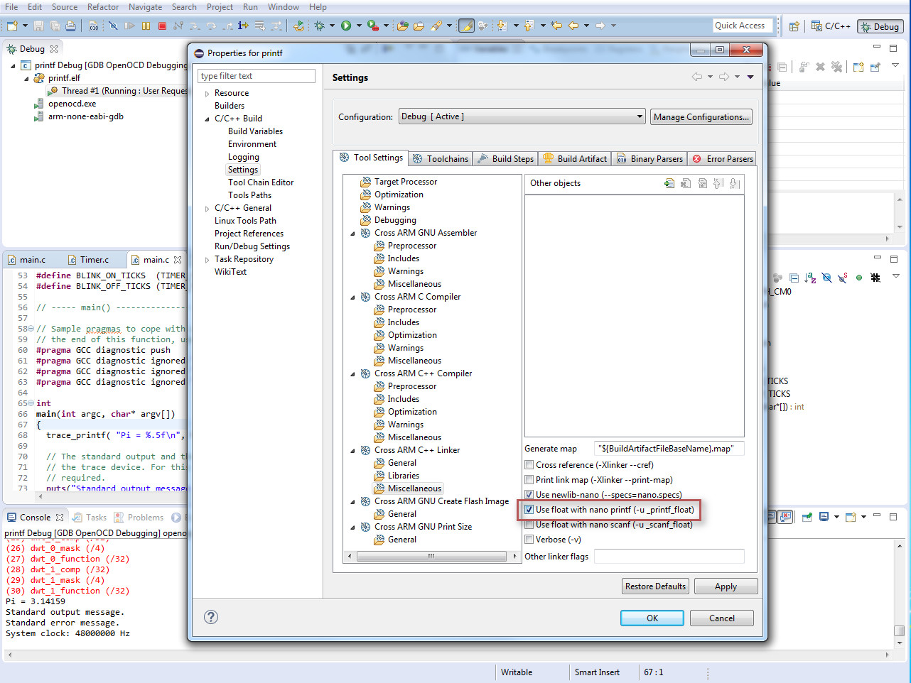
用trace_printf打印浮点数 若要使trace_printf能够打印浮点数,请在项目中执行以下操作。
有关配置设置和带有结果的示例代码,请参见下图。

这正是我所需要的。我会在课堂上传开关于那个链接的消息。
https://stackoverflow.com/questions/39764433
复制相似问题