我已经将数据从另一个表显示到一个表或一个模型。看上去像这样

当我试图更新记录时,情况会是这样的

我应该怎么做才能使图像1中的数据显示在“更新”中?
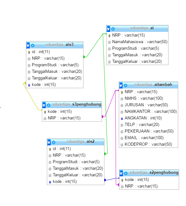
这是我的关系图

我将Jurusan从表aitambah显示到ais3,从表ai显示NamaMahasiswa到通道3E 212。我制作了s3penghubung表,以便表aitambah可以与ais3相关。
发布于 2016-08-25 14:18:13
看起来像是多模型处理..。试试他们的解决方案:http://www.yiiframework.com/doc-2.0/guide-input-multiple-models.html
它应该适用于你的情况,很少调整。
发布于 2016-08-26 06:48:46
您可以引用Yii2文件工具包,用于上传文件https://github.com/trntv/yii2-file-kit,其中包括文件上传小部件、由file系统管理的文件。
https://stackoverflow.com/questions/39147474
复制相似问题