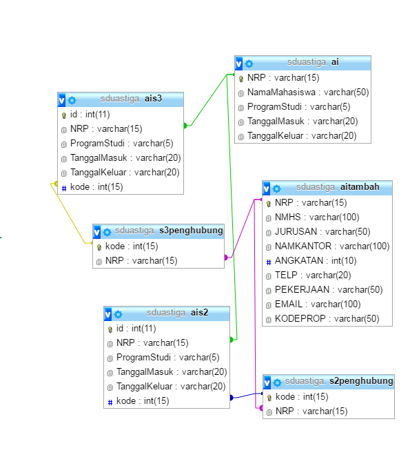
在使用yii2进行模型搜索时,我遇到了问题。这是关系图

我希望将Jurusan从表aitambah显示到表ais3,并将NamaMahasiswa从表aiE 210显示到E 111通道3E 212。我制作了s3penghubung表,以便表aitambah可以与ais3相关。我能展示它们。但是,当我尝试在Jurusan字段中键入"BIO“时,搜索无法正常工作。这是刷新页面。显示的行没有任何更改。那么,我该怎么做才能解决这个问题?

模型搜索代码
<?php
namespace app\models;
use Yii;
use yii\base\Model;
use yii\data\ActiveDataProvider;
use app\models\Ais3;
use app\models\AiTambah;
/**
* Ais3Search represents the model behind the search form about `app\models\Ais3`.
*/
class Ais3Search extends Ais3
{
/**
* @inheritdoc
*/
public function rules()
{
return [
[['id', 'kode'], 'integer'],
[['NRP', 'NRP1', 'NRP2', 'NRP3', 'NRP4', 'NRP5', 'NRP6', 'NRP7', 'namaMahasiswaText', 'ProgramStudi', 'TanggalMasuk', 'TanggalKeluar', 'jURUSANText','NAMKANTOR','ANGKATAN'], 'safe'],
];
}
public $NamaMahasiswa;
public $namaMahasiswaText;
public $NRP1;
public $NRP2;
public $NRP3;
public $NRP4;
public $NRP5;
public $NRP6;
public $NRP7;
public $JURUSAN;
public $jURUSANText;
public $NAMKANTOR;
public $ANGKATAN;
/**
* @inheritdoc
*/
public function scenarios()
{
// bypass scenarios() implementation in the parent class
return Model::scenarios();
}
/**
* Creates data provider instance with search query applied
*
* @param array $params
*
* @return ActiveDataProvider
*/
public function search($params)
{
$query = Ais3::find();
$query->joinWith('ai');
// add conditions that should always apply here
$dataProvider = new ActiveDataProvider([
'query' => $query,
]);
$this->load($params);
if (!$this->validate()) {
// uncomment the following line if you do not want to return any records when validation fails
// $query->where('0=1');
return $dataProvider;
}
// grid filtering conditions
$query->andFilterWhere([
'id' => $this->id,
'kode' => $this->kode,
]);
$query->andFilterWhere(['like', 'ais3.NRP', $this->NRP])
->andFilterWhere(['like', 'ai.NamaMahasiswa', $this->namaMahasiswaText])
->andFilterWhere(['like', 'ais3.ProgramStudi', $this->ProgramStudi])
->andFilterWhere(['like', 'ai.TanggalMasuk', $this->TanggalMasuk])
->andFilterWhere(['like', 'ais3.TanggalKeluar', $this->TanggalKeluar])
->andFilterWhere(['like', 'aitambah.JURUSAN', $this->JURUSAN]);
return $dataProvider;
}
}我的GRIDVIEW代码
<?= GridView::widget([
'dataProvider' => $dataProvider,
'filterModel' => $searchModel,
'columns' => [
['class' => 'yii\grid\SerialColumn'],
//'id',
'NRP',
'namaMahasiswaText',
'ProgramStudi',
//'TanggalMasuk',
[
'attribute' => 'TanggalMasuk',
'value' => function($data) {
return $data->ai->TanggalMasuk;
},],
'TanggalKeluar',
//YANG DITAMBAH
/*[
'attribute'=>'NRP1',
'value'=>'s3penghubung.aitambah.JURUSAN',
'label' => 'Jurusan',
],*/
'jURUSANText',
[
'attribute'=>'NRP2',
'value'=>'s3penghubung.aitambah.NAMKANTOR',
'label' => 'Nama Kantor',
],
[
'attribute'=>'NRP3',
'value'=>'s3penghubung.aitambah.ANGKATAN',
'label' => 'Angkatan',
],
[
'attribute'=>'NRP4',
'value'=>'s3penghubung.aitambah.TELP',
'label' => 'Nomor HP/Telp',
],
[
'attribute'=>'NRP5',
'value'=>'s3penghubung.aitambah.PEKERJAAN',
'label' => 'Pekejaan',
],
[
'attribute'=>'NRP6',
'value'=>'s3penghubung.aitambah.EMAIL',
'label' => 'Email',
],
[
'attribute'=>'NRP7',
'value'=>'s3penghubung.aitambah.KODEPROP',
'label' => 'KodeProp',
],
// 'kode',
['class' => 'yii\grid\ActionColumn'],
],
]); ?>我的模型的代码
<?php
namespace app\models;
use Yii;
/**
* This is the model class for table "ais3".
*
* @property integer $id
* @property string $NRP
* @property string $ProgramStudi
* @property string $TanggalMasuk
* @property string $TanggalKeluar
* @property integer $kode
*
* @property Ai $nRP
* @property S3penghubung $kode0
*/
class Ais3 extends \yii\db\ActiveRecord
{
/**
* @inheritdoc
*/
public static function tableName()
{
return 'ais3';
}
/**
* @inheritdoc
*/
public function rules()
{
return [
[['kode'], 'required'],
[['kode'], 'integer'],
[['NRP'], 'string', 'max' => 15],
[['ProgramStudi'], 'string', 'max' => 5],
[['TanggalMasuk', 'TanggalKeluar'], 'string', 'max' => 20],
[['NRP'], 'exist', 'skipOnError' => true, 'targetClass' => Ai::className(), 'targetAttribute' => ['NRP' => 'NRP']],
[['kode'], 'exist', 'skipOnError' => true, 'targetClass' => S3penghubung::className(), 'targetAttribute' => ['kode' => 'kode']],
];
}
/**
* @inheritdoc
*/
public function attributeLabels()
{
return [
'id' => Yii::t('app', 'ID'),
'NRP' => Yii::t('app', 'Nrp'),
'ProgramStudi' => Yii::t('app', 'Program Studi'),
'TanggalMasuk' => Yii::t('app', 'Tanggal Masuk'),
'TanggalKeluar' => Yii::t('app', 'Tanggal Keluar'),
'kode' => Yii::t('app', 'Kode'),
'namaMahasiswaText' => Yii::t('app', 'Nama Mahasiswa'),
'jURUSANText' => Yii::t('app', 'Jurusan'),
];
}
/**
* @return \yii\db\ActiveQuery
*/
public function getai()
{
return $this->hasOne(Ai::className(), ['NRP' => 'NRP']);
}
/**
* @return \yii\db\ActiveQuery
*/
public function getS3penghubung()
{
return $this->hasOne(S3penghubung::className(), ['kode' => 'kode']);
}
//YANG DITAMBAH
public function getRelasiS3()
{
return array(
'aitambah'=>array(self::MANY_MANY, 'Aitambah', 'S3Penghubung(AiS3.id, Aitambah.NRP)'),
);
}
public function getNamaMahasiswaText()
{
$ai = ai::findOne(['NRP'=> $this->NRP]);
if (empty($ai))
return '';
return $ai->NamaMahasiswa;
}
public function getJURUSANText()
{
$aitambah = aitambah::findOne(['NRP'=> $this->NRP]);
if (empty($aitambah))
return '';
return $aitambah->JURUSAN;
}
}我不知道怎么修正那些密码。你能帮我解决这个问题吗?谢谢你
发布于 2016-08-24 07:12:30
您的代码很难调试。尽量保持命名约定的一致性。Yii方式是用下划线分隔的小写字母。
请阅读有关显示和排序关系的这和这。
至于解决方案,您可以尝试以下几点:
在模型中创建一个新的关系:
/**
* @return \yii\db\ActiveQuery
*/
public function getAitambah()
{
return $this->hasOne(Aitambah::className(), ['NRP' => 'NRP']);
}然后在你的SearchModel
public function rules()
{
return [
[['id', 'kode'], 'integer'],
[['NRP', 'NRP1', 'NRP2', 'NRP3', 'NRP4', 'NRP5', 'NRP6', 'NRP7', 'namaMahasiswaText', 'ProgramStudi', 'TanggalMasuk', 'TanggalKeluar', 'jURUSANText','NAMKANTOR','ANGKATAN', 'JURUSAN'], 'safe'],
];
}在你的搜索方法中:
...
$query = Ais3::find();
query->joinWith(['ai ai', 'aitambah aitambah']);
...最后,在你看来:
[
'attribute' => 'JURUSAN',
'value' => 'aitambah.JURUSAN',
'label' => 'JURUSAN',
],https://stackoverflow.com/questions/39113690
复制相似问题