下面的代码显示DNS客户端中缓存的域名。当内存泄漏发生在int stat = DnsGetCacheDataTable(pEntry);行时,有人能帮我找到它吗?
PS:编译代码时请使用DNSAPI.lib。
#include "stdafx.h"
#include <windows.h>
#include <stdio.h>
#include <stdlib.h>
#include <WinDNS.h>
#include <stdarg.h>
typedef struct _DNS_CACHE_ENTRY {
struct _DNS_CACHE_ENTRY* pNext; // Pointer to next entry
PWSTR pszName; // DNS Record Name
unsigned short wType; // DNS Record Type
unsigned short wDataLength; // Not referenced
unsigned long dwFlags; // DNS Record FlagsB
} DNSCACHEENTRY, *PDNSCACHEENTRY;
typedef int(WINAPI *DNS_GET_CACHE_DATA_TABLE)(PDNSCACHEENTRY);
void UpdateDNS(void)
{
PDNSCACHEENTRY pEntry = (PDNSCACHEENTRY) malloc(sizeof(DNSCACHEENTRY));
// Loading DLL
HINSTANCE hLib = LoadLibrary(TEXT("DNSAPI.dll"));
// Get function address
DNS_GET_CACHE_DATA_TABLE DnsGetCacheDataTable = (DNS_GET_CACHE_DATA_TABLE) GetProcAddress(hLib, "DnsGetCacheDataTable");
int stat = DnsGetCacheDataTable(pEntry);
printf("stat = %d\n", stat);
pEntry = pEntry->pNext;
while (pEntry) {
wprintf(L"%s : %d \n", (pEntry->pszName), (pEntry->wType));
pEntry = pEntry->pNext;
}
free(pEntry);
}
int main(int argc, char **argv) {
while (TRUE)
{
Sleep(100);
UpdateDNS();
}
return 0;
}发布于 2015-08-08 11:49:09
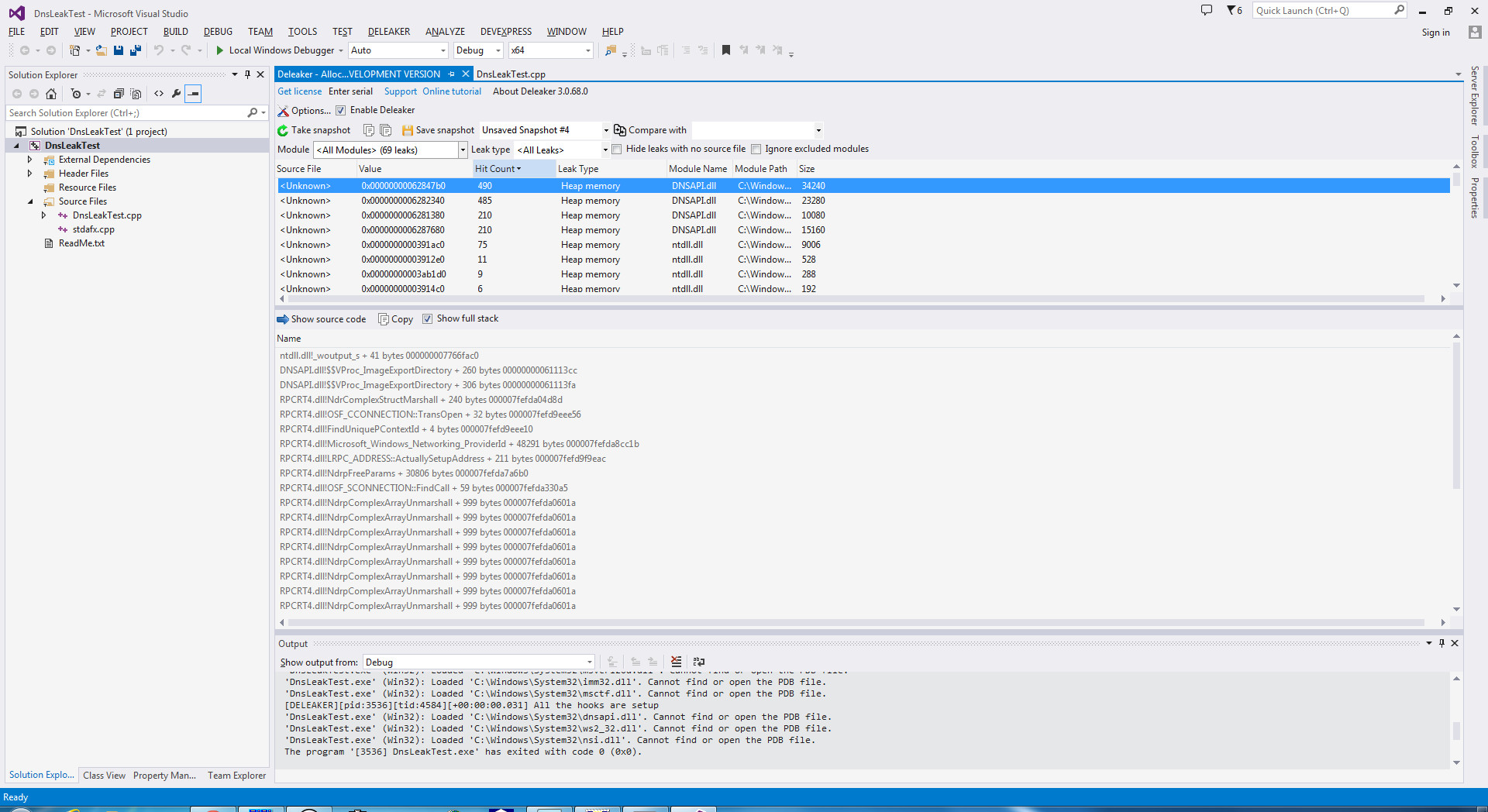
尝试使用Deleaker,因为乍一看,代码看起来很好:

然后开始调试..。当然还有!您释放的不是原始的pEntry,而是修改的一个。
在这里,更正的代码:
void UpdateDNS(void)
{
PDNSCACHEENTRY pEntry = (PDNSCACHEENTRY) malloc(sizeof(DNSCACHEENTRY) + 0x10000);
PDNSCACHEENTRY pFirstEntry = pEntry;
// Loading DLL
HINSTANCE hLib = LoadLibrary(TEXT("DNSAPI.dll"));
// Get function address
DNS_GET_CACHE_DATA_TABLE DnsGetCacheDataTable = (DNS_GET_CACHE_DATA_TABLE) GetProcAddress(hLib, "DnsGetCacheDataTable");
int stat = DnsGetCacheDataTable(pEntry);
printf("stat = %d\n", stat);
pEntry = pEntry->pNext;
while (pEntry) {
wprintf(L"%s : %d \n", (pEntry->pszName), (pEntry->wType));
pEntry = pEntry->pNext;
}
free(pFirstEntry);
}UPDATE:实际上,您不需要分配任何内存,因为DnsGetCacheDataTable本身就分配了它。试图使用DnsRecordListFree释放内存,但似乎不起作用。仍有泄漏:

最后,我得到了不会泄漏的代码:
typedef int(WINAPI *DNS_GET_CACHE_DATA_TABLE)(PDNSCACHEENTRY*);
typedef void (WINAPI *P_DnsApiFree)(PVOID pData);
void UpdateDNS(void)
{
PDNSCACHEENTRY pEntry = NULL;
// Loading DLL
HINSTANCE hLib = LoadLibrary(TEXT("DNSAPI.dll"));
// Get function address
DNS_GET_CACHE_DATA_TABLE DnsGetCacheDataTable = (DNS_GET_CACHE_DATA_TABLE)GetProcAddress(hLib, "DnsGetCacheDataTable");
P_DnsApiFree pDnsApiFree = (P_DnsApiFree)GetProcAddress(hLib, "DnsApiFree");
int stat = DnsGetCacheDataTable(&pEntry);
PVOID pFirstEntry = pEntry;
printf("stat = %d\n", stat);
pEntry = pEntry->pNext;
while (pEntry) {
wprintf(L"%s : %d \n", (pEntry->pszName), (pEntry->wType));
pDnsApiFree(pEntry->pszName);
PVOID p = pEntry;
pEntry = pEntry->pNext;
pDnsApiFree(p);
}
}发布于 2015-08-08 06:51:04
这个代码有几个问题。
假设您在开始时调用LoadLibrary,而不是在结束时调用FreeLibrary。虽然技术上不是内存泄漏,但这可能不是最聪明的想法.
考虑一下,通过在循环之前直接移动到pEntry->pNext,您将跳过一个条目。当您对malloc返回的值赋值时,内存泄漏发生在同一代码行中。
PDNSCACHEENTRY pEntry = (PDNSCACHEENTRY) malloc(sizeof(DNSCACHEENTRY));
/* ... */
pEntry = pEntry->pNext;您甚至不需要malloc,但更糟糕的是,您应该只返回malloc返回的free值,这样做是错误的:
free(pEntry);事实上,您不仅不需要malloc (或free)来实现这一点,而且您需要的实际上是DnsRecordListFree。
下面是您的代码应该是什么样子:
PDNS_RECORD entry;
HINSTANCE hLib = LoadLibrary(TEXT("DNSAPI.dll"));
DNS_GET_CACHE_DATA_TABLE DnsGetCacheDataTable = (DNS_GET_CACHE_DATA_TABLE) GetProcAddress(hLib, "DnsGetCacheDataTable");
int stat = DnsGetCacheDataTable(&entry);
printf("stat = %d\n", stat);
for (DNSCACHEENTRY *pTemp = &entry; pTemp; pTemp = pTemp->pNext) {
wprintf(L"%s : %d \n", pTemp->pszName, pTemp->wType);
}
DnsRecordListFree(entry, DnsFreeRecordList);https://stackoverflow.com/questions/31889957
复制相似问题