我正在尝试安装和测试Oracle推出的新的移动应用程序框架
我有:
从JDeveloper内部安装MAF
所需的SDK工具包括Android支持库、Google驱动程序、Intel HAXM安装程序和Google消息传递。


以下是错误消息,在此之间没有任何更改,只是再次运行。
[03:36:18 PM] Shutting down Android Debug Bridge server...
[03:36:19 PM] Deployment cancelled.
[03:36:19 PM] ---- Deployment incomplete ----.
[03:36:19 PM] The ADB server indicates the emulator is currently offline. The emulator may not be completely started. Retry the deployment when the emulator has completely started. Otherwise, manually restart the Android emulator and ADB server. The following results were provided by ADB:
List of devices attached
emulator-5554 offline
(oracle.adfmf.framework.dt.deploy.android.deployers.CheckAttachedDevicesDeployer)下一首
[03:39:42 PM] Shutting down Android Debug Bridge server...
[03:39:43 PM] Deployment cancelled.
[03:39:43 PM] ---- Deployment incomplete ----.
[03:39:43 PM] Illegal character in path at index 43: file:/C:/Users/aaron.parkes/Desktop/Working Directory/HelloWorld/deploy/MAF_for_Android_Profile/java_res/assets/jvm/lib/cvm.properties完整日志,包括两次尝试。
[03:36:09 PM] ---- Deployment started. ----
[03:36:09 PM] Target platform is (Android).
[03:36:09 PM] Beginning deployment of MAF application "HelloWorld" to Android using profile "MAF_for_Android_Profile".
[03:36:13 PM] Checking state of Android Debug Bridge server...
[03:36:18 PM] Started Android Debug Bridge server.
[03:36:18 PM] Verifying a single Android emulator is online and connected to the ADB server...
[03:36:18 PM] Shutting down Android Debug Bridge server...
[03:36:19 PM] Deployment cancelled.
[03:36:19 PM] ---- Deployment incomplete ----.
[03:36:19 PM] The ADB server indicates the emulator is currently offline. The emulator may not be completely started. Retry the deployment when the emulator has completely started. Otherwise, manually restart the Android emulator and ADB server. The following results were provided by ADB:
List of devices attached
emulator-5554 offline
(oracle.adfmf.framework.dt.deploy.android.deployers.CheckAttachedDevicesDeployer)
[03:37:49 PM] ---- Deployment started. ----
[03:37:49 PM] Target platform is (Android).
[03:37:50 PM] Beginning deployment of MAF application "HelloWorld" to Android using profile "MAF_for_Android_Profile".
[03:37:50 PM] Checking state of Android Debug Bridge server...
[03:37:55 PM] Started Android Debug Bridge server.
[03:37:55 PM] Verifying a single Android emulator is online and connected to the ADB server...
[03:37:56 PM] Verifying this is a MAF application...
[03:37:56 PM] Verifying existence of the .adf source directory of the MAF application...
[03:37:56 PM] Verifying Application Controller project exists...
[03:37:56 PM] Verifying application dependencies...
[03:37:56 PM] Running dependency analysis...
[03:37:56 PM] Building...
[03:37:59 PM] Deploying 3 profiles...
[03:38:00 PM] Verifying project is a MAF project...
[03:38:01 PM] Wrote Archive Module to C:\Users\aaron.parkes\Desktop\Working Directory\HelloWorld\ViewController\deploy\ViewController_MobileFeatureArchive1.jar
[03:38:01 PM] Verifying project is a MAF project...
[03:38:01 PM] Wrote Archive Module to C:\Users\aaron.parkes\Desktop\Working Directory\HelloWorld\ApplicationController\deploy\ApplicationController_MobileFeatureArchive1.jar
[03:38:02 PM] Starting to prepare the packaging...
[03:38:26 PM] Verifying project dependencies...
[03:38:26 PM] Validating application XML files...
[03:38:30 PM] Validating XML files in project ApplicationController...
[03:38:30 PM] Validating XML files in project ViewController...
[03:38:39 PM] Copying FARs to the MAF application...
[03:38:39 PM] Extracting Feature Archive file, "ApplicationController_MobileFeatureArchive1.jar" to deployment folder, "ApplicationController".
[03:38:39 PM] Extracting Feature Archive file, "ViewController_MobileFeatureArchive1.jar" to deployment folder, "ViewController".
[03:38:39 PM] Copying framework resource files...
[03:38:46 PM] Copying framework java resource files...
[03:39:08 PM] Copying common javascript files...
[03:39:41 PM] Copying application image files...
[03:39:42 PM] Shutting down Android Debug Bridge server...
[03:39:43 PM] Deployment cancelled.
[03:39:43 PM] ---- Deployment incomplete ----.
[03:39:43 PM] Illegal character in path at index 43: file:/C:/Users/aaron.parkes/Desktop/Working Directory/HelloWorld/deploy/MAF_for_Android_Profile/java_res/assets/jvm/lib/cvm.properties我所要做的就是发布一个简单的HelloWorld,帮助欣赏。
发布于 2015-02-03 20:43:28
首先,确保Android模拟器已经启动并运行。只有这样,才能尝试部署。(如果您有一个真正的设备,实际上部署到一个真正的设备上会更快)。
如前所述,您应该移动项目,以便目录路径中没有空格。
发布于 2015-01-30 19:17:17
这个问题可能是应用程序路径Working Directory中的一个空间。请参考Oracle MAF提示,以确保所有设置都已正确到位
发布于 2017-09-10 14:24:02
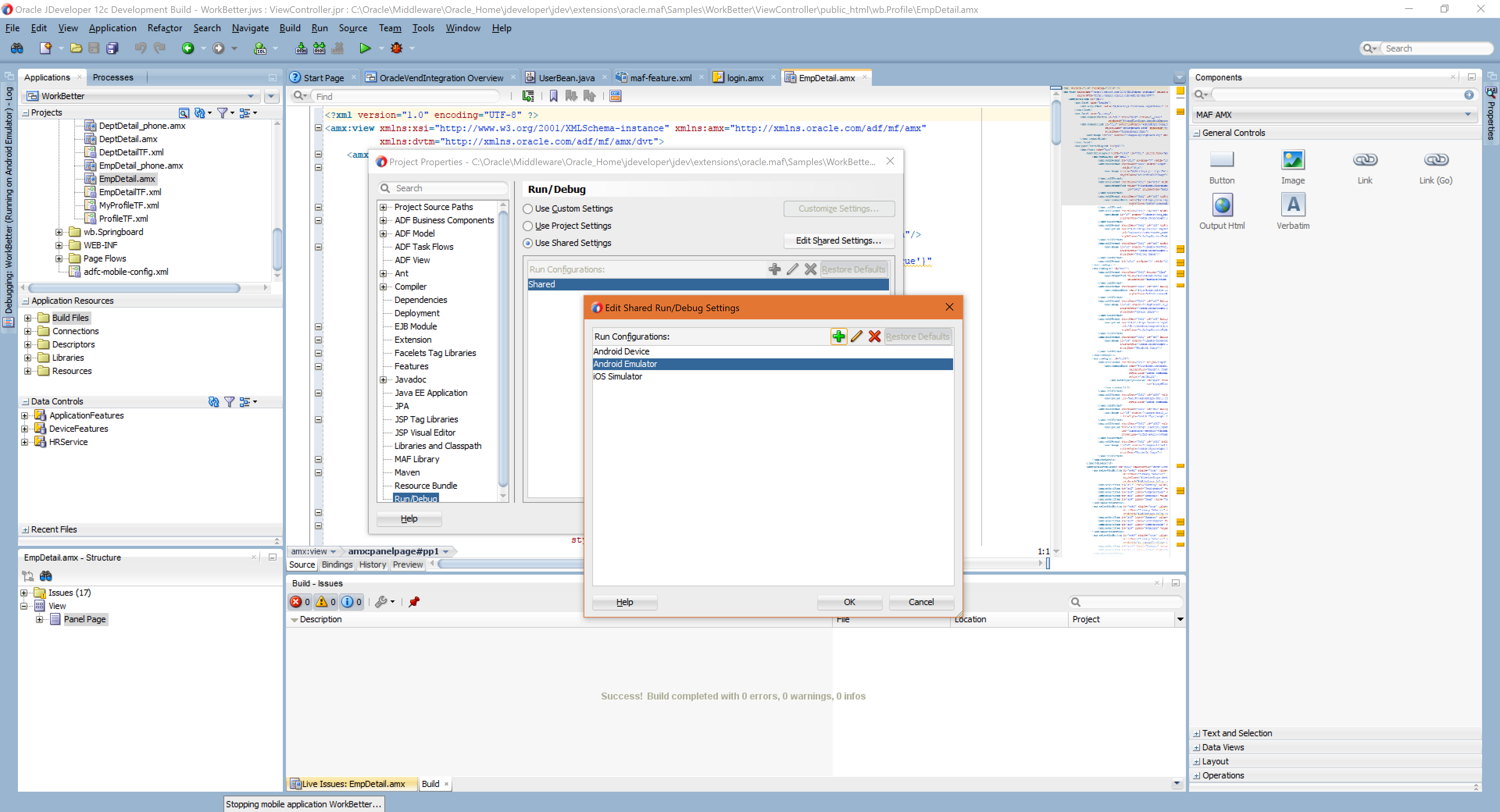
即使在启动Android仿真程序并运行该项目之后,也会引发您提到的错误。您必须做的是,从“Debug”下拉菜单中更改“运行配置”。然后去‘运行/调试’边菜单->‘编辑共享设置’按钮->选择‘安卓模拟器’从列表->单击'OK‘按钮。以下是供您参考的截图:

https://stackoverflow.com/questions/28239508
复制相似问题