我在2012中使用SSIS。
我使用变量在文件夹中创建文件夹和文件夹。
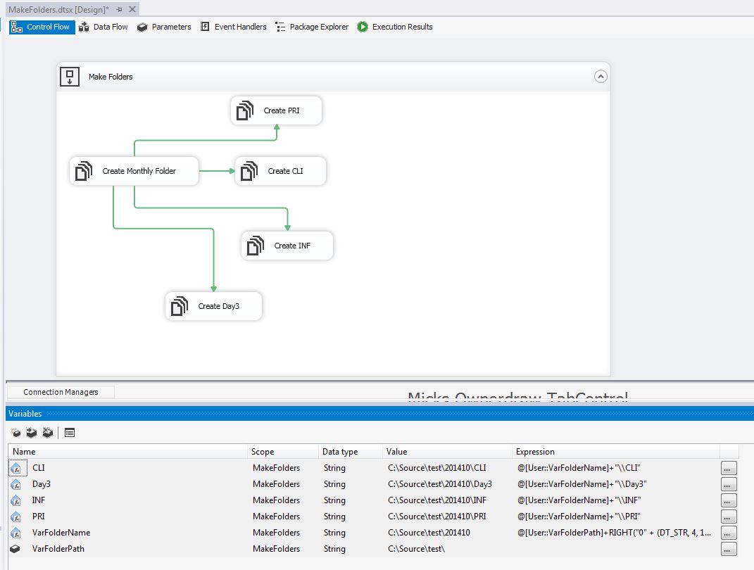
父文件夹是静态的VarFolderPath =c:\VarFolderPath\test\
其中的第一个子目录是基于yyyymm的动态子目录。我使用以下表达式使此文件夹存储在变量VarFolderName中。
@[User::VarFolderPath]+RIGHT("0" + (DT_STR, 4, 1252) DATEPART("yy" , GETDATE()), 4) + (DT_STR, 2, 1252) DATEPART("mm" , GETDATE())然后在VarFolderName中创建其他四个文件夹: CLI、Day3、INF、PRI。一切都在起作用

然后,我希望在Day3文件夹中复制CLI、INF和PRI。我想要两个版本的CLI,INF和PRI。一个直接在VarFolderName,另一个在Day3。我可以创建更多的变量来实现这一点,但是由于我已经创建了目录,所以我希望复制它们。但是,使用“文件系统任务”>“复制目录”不复制文件夹,而是复制文件夹中的所有文件。
因此,除了添加三个附加变量之外,还有一种方法可以利用我已经创建的目录(CLI、INF、PRI),并将它们的副本放置在Day3中,如下面的数字5、6、7所示。
1. VarFolderName\CLI
2. VarFolderName\INF
3. VarFolderName\PRI
4. VarFolderName\Day3
5. VarFolderName\Day3\CLI
6. VarFolderName\Day3\INF
7. VarFolderName\Day3\PRI
发布于 2014-10-28 14:52:02
文件系统任务在SSIS中是非常有限的-它实际上是用于最基本的操作。即使到目前为止,您已经拥有了这些,但是与您在脚本任务中所能做的相比,它变得有点复杂了。请查看此代码示例,并尝试在c#或vb中重写该代码:
http://msdn.microsoft.com/en-us/library/bb762914(v=vs.110).aspx
发布于 2014-10-29 15:43:21
通过执行过程任务使用xcopy怎么样?
为此,将可执行任务配置为cmd.exe,参数设置为/C,后面是要执行的完整命令行。例如,要将PRI目录复制到Day3\PRI,并根据需要创建目标目录,请使用/C xcopy /I /E PRI Day3\PRI。
如果您希望使用单个执行Process来复制所有三个目录,请尝试\C xcopy /I /E CLI Day3\CLI & xcopy /I /E INF Day3\INF & xcopy /I /E PRI Day3\PRI的参数。
https://stackoverflow.com/questions/26598274
复制相似问题