嗯,我花了一天时间寻找解决方案,阅读了所有内容,但我无法部署我的Qt应用程序,所以我决定问。
我正在通过Visual外接程序使用QT5.2.1与2013年的终极版本,Qt版本是msvcr2012。我有Qt5.2的x86版本(现在是Qt下载页面底部的第三个版本)。
我的目标是Win7 32位。
我的操作系统是Windows7 64位,我正在构建win32应用程序,release /o2 (max speed)优化,/MD (dynamic C runtime),并链接了库:
qtmain.lib
Qt5Core.lib
Qt5Gui.lib
Qt5Widgets.lib
Qt5PlatformSupport.lib //this one is added by me, the others are automatically set with the Qt-AddIn template.我构建它,并在发布文件夹中放置以下内容:
编辑:由于我的编译器的版本,我还分发了vs2012 dll.s,如您所见。

.../release /plugins /platforms我已经设置了附加库路径(只是为了100%的机会找到它们):
void registerPluginsDir(QDir& exeDir)
{
QString pluginsRelPath = "plugins";
QString platformsRelPath = "platforms";
QString pluginsPath = exeDir.absoluteFilePath(pluginsRelPath);
QString platformsPath = QDir(pluginsPath).absoluteFilePath(platformsRelPath);
QStringList pathes = QCoreApplication::libraryPaths();
pathes << pluginsPath;
pathes << platformsPath;
QCoreApplication::setLibraryPaths(pathes);
for (auto i : pathes)
qDebug() << i << "\n";
};
int main(int argc, char *argv[])
{
QString exePath = QString::fromUtf8(argv[0]);
QFileInfo exeInfo(exePath);
QDir exeDir(exeInfo.absolutePath());
registerPluginsDir(exeDir);
QApplication a(argc, argv);
KeyGenerator w;
w.show();
return a.exec();
};路径是正确的。在调试器中,我看到它们是从我的app文件夹加载的,而不是从Qt主文件夹加载的。
用depends.exe,我检查了所有的东西。我只收到两个警告,没有错误:
Warning: At least one delay-load dependency module was not found.
Warning: At least one module has an unresolved import due to a missing export function in a delay-load dependent module.我已经根据在Visual中调试应用程序时加载的..dll s复制了..dll s。depends.exe和调试之间唯一的区别是,VS系统dll-s是从SysWOW64加载的,而不是从system32加载的。
所有这些都在我的(开发人员) pc上运行,任何错误都可以运行,但是在测试(在上运行的Win7 32位) pc上,我得到了“臭名昭著”的错误:
Failed to load platform plugin “windows”. Available platforms are:
(and here there are the full pathes to the .dll-s,
eg: D:\cproj\keygen\win32\Release\plugins\platforms\qwindows.dll, so it must have found them.我也跟着这个:Windows。
改名为Qt-dir,控制台只将发布文件夹输出为库输入(而不是像我第一次测试那样的Qt文件夹)。它从应用程序文件夹中加载dll-s,启动良好。然而,在我的虚拟PC上,或者在我哥哥的pac (Win7 32位)上,它给了我一个错误。ˇ--关于这个的图片:

如何在32位机上运行?我试过每个版本,版本- with 32,调试-with 32,它们都不起作用。我不能在更多的机器上测试它,在XP上它甚至不能加载C运行时,但这不是一个目标平台。
如需更多信息,请评论。
编辑:目标pc上的依赖步行器显示与dev pc上相同的内容。它仍然可以找到插件,但无法加载。
发布于 2014-03-19 17:11:25
问题不是插件的问题,而是它也要求VS2010的改革者。
在我尝试了所有的东西之后,我在Qt文件夹中找到了它,并尝试通过安装来运行我的应用程序。现在它也运行在Virtual上,但是,它没有在依赖项中列出(或者是我监督了这个)。它只列出了2012年和2013年的版本。
发布于 2014-03-18 22:05:55
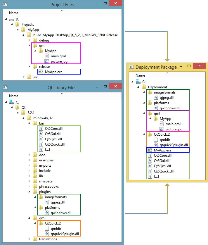
我不知道为什么要设置路径等等。您链接的Qt wiki文章显示您没有plugins文件夹,但是该文件夹中的所有内容都应该进入可执行文件的文件夹。

他们给出的建议很简单:
.dll目录中的每个bin都需要复制到可执行文件的文件夹中。plugins和qml文件夹中的所有内容(文件和文件夹)都需要复制到可执行文件的文件夹中。然后,您可以将其缩减为不使用的模块。对我来说很好。
如果说“我必须将..dll s添加到发行版构建中,因为我没有使用商业版本”,这也是不正确的。如果您使用follow my advice,可以轻松地使用Qt 5和MSVC 2012构建静态链接的可执行文件,我甚至提供了关于如何针对Windows的详细信息。在LGPL条件下,您可以做得很好,您只需要让用户重新链接您的项目(这并不意味着提供C++源代码!)。
https://stackoverflow.com/questions/22490869
复制相似问题