首页
学习
活动
专区
圈层
工具
发布
社区首页 >问答首页 >$.getJSON ParseError

$.getJSON ParseError
EN

Stack Overflow用户
提问于 2014-01-15 21:02:11
回答 1查看 400关注 0票数 0

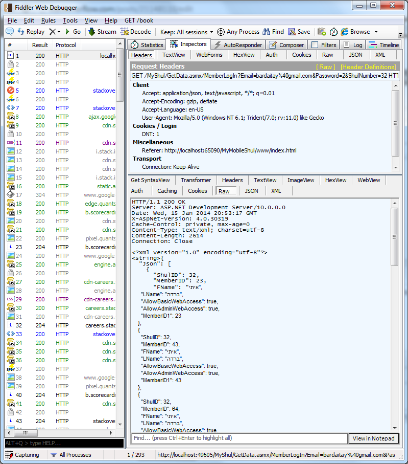
我使用的是$.getJSON,我得到了这个错误“无效字符”。我的服务器端返回了一个漂亮的json,在fiddler中,我认为它看起来也不错。我做错了什么?

谢谢。

EN

回答 1

Stack Overflow用户

回答已采纳

发布于 2014-01-15 21:09:30

您的响应中混合了XML和JSON。这显然是行不通的。它只需要是有效的JSON。

票数 0
EN
页面原文内容由Stack Overflow提供。腾讯云小微IT领域专用引擎提供翻译支持
原文链接:

https://stackoverflow.com/questions/21148110

复制
相关文章

相似问题

领券
问题归档专栏文章快讯文章归档关键词归档开发者手册归档开发者手册 Section 归档