该项目是进口的,并保证无故障.但是,我不能使用2013RC将其构建到.exe中。
最后我犯了三个错误。因为正如前面提到的,在代码方面它是没有错误的,所以我想这些问题只是一些小的组织错误。

对于这三个错误,可能导致的原因是什么?
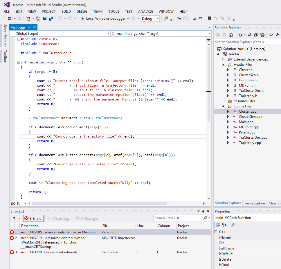
_main already defined in Main.objunresolved external symbol1 unresolved externals,我能做些什么来修复它?
发布于 2013-10-02 10:03:18
此代码设计用于控制台应用程序,但您已经将其放入GUI子系统项目中。
切换到访问控制台子系统。在“链接器选项”中,选择“系统”页并将SubSystem设置更改为“控制台”。或者,重新启动一个新项目,但在使用新项目向导时选择一个控制台应用程序。
在此基础上,您的代码中似乎定义了另一个main。您需要精确地定义一个main函数。显然,您需要找到其他的main,并想出如何处理它。错误消息告诉您链接器在Param.obj中找到了它。所以,我建议你看看Param.cpp。
https://stackoverflow.com/questions/19134388
复制相似问题