我试图了解如何在TortoiseGit中做一些在TortoiseHG中非常直观的事情。
TortoiseHG有工作台,它基本上是我将本地存储库与远程存储库同步的核心工具:上游和原点。
很容易看出我在本地(所以我需要获取它们)或远程(所以我需要推送它们)所缺少的更改。
TortoiseGit中类似的功能是什么?
也许TortoiseGit没有这些;如果没有,请推荐工具。
发布于 2013-09-11 14:36:31
我的回答并不直接适用于TortoiseGit,但我确信您会很容易地找到相应的特性。
Git是一个分布式版本控制系统。为了查看遥控器的更改,您需要先获取它们:
git fetch然后可以使用git diff查看当前分支之间的差异,甚至是当前(脏)工作目录之间的差异。
或者,您可以使用git merge --dry-run查看必须合并的内容。
要查看您已更改但未实现的内容,只需键入git status即可。
发布于 2013-09-12 07:09:32
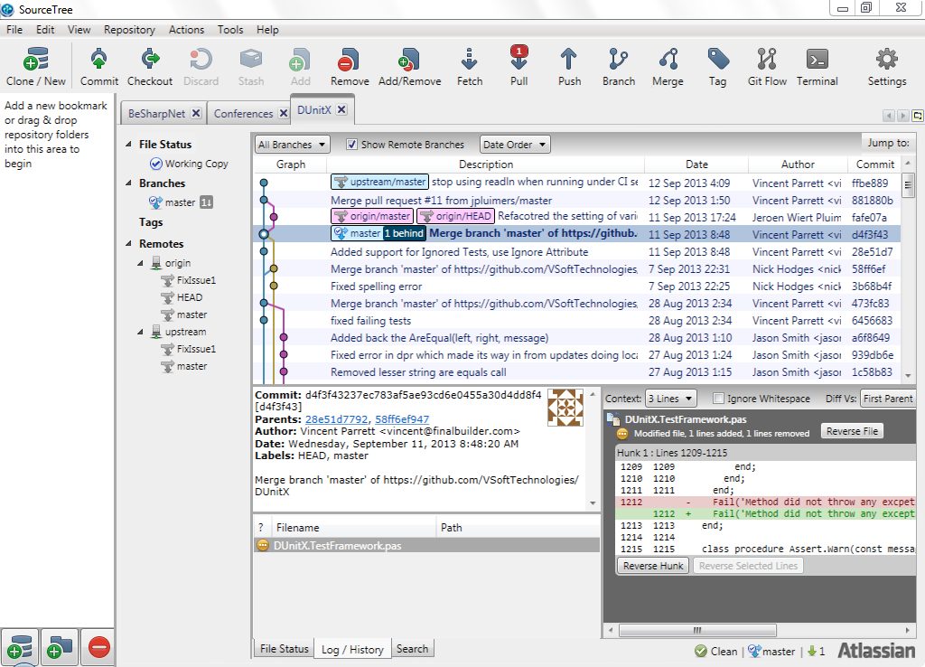
SourceTree可以做到这一点:不需要抓取,它表明我在上游遥控器上落后了一个变化。
拉过它后,显示原点遥控器在母版上有2个变化。


https://stackoverflow.com/questions/18743920
复制相似问题