我有一个相对较大的系统(到目前为止大约有25000条线路)用于监测与无线电有关的设备.它使用最新版本的ZedGraph显示图表等。该程序是用C#在VS2010上用Win7编写的。问题是:
我想让程序一直运行得这么快!
解决方案中的每个项目都被设置为发布,调试托管代码被禁用,定义调试和跟踪常量被禁用,优化代码--我尝试过,警告级别--我尝试过,抑制了JIT --我尝试了,总之,我尝试了在StackOverflow上已经提出的所有解决方案--都没有工作。程序外部分析器速度慢,在分析器中速度快。我不认为问题在我的代码中,因为如果我将分析器附加到其他不相关的过程中,它会变得很快!
请帮帮我!我真的需要它在任何地方都这么快,因为它是一个业务关键的应用程序,性能问题是不能容忍的。
更新1-8跟随
--------------------Update1:--------------------
这个问题似乎与ZedGraph无关,因为在我用自己的基本绘图替换了ZedGraph之后,它仍然表现出来。
--------------------Update2:--------------------
在虚拟机中运行程序时,程序仍然运行缓慢,从主机运行分析器并不能使其运行得很快。
--------------------Update3:--------------------
启动屏幕截图视频也加快了程序的速度!
--------------------Update4:--------------------
如果我打开英特尔图形驱动程序设置窗口(这件事:new.jpg),只是不停地用光标悬停在按钮上,所以它们会发光等等,我的程序就会加速!不过,如果我运行GPUz或Kombustor,它不会加速,所以GPU上也不会出现下行现象--它将保持稳定的850 the。
--------------------Update5:--------------------
在不同机器上的测试:
-On我的核心i5-2400S与英特尔HD2000,UI运行缓慢,CPU使用率约为15%。
-On一个同事的核心2二重奏与英特尔的G41快车,UI运行很快,但使用的CPU是90%(这也是不正常的)
-On内核i5-2400S具有专用的Radeon X1650,UI运行速度快,CPU使用率约为50%。
--------------------Update6:--------------------
显示如何更新单个图的代码片段(graphFFT是对ZedGraphControl的封装,以便于使用):
public void LoopDataRefresh() //executes in a new thread
{
while (true)
{
while (!d.Connected)
Thread.Sleep(1000);
if (IsDisposed)
return;
//... other graphs update here
if (signalNewFFT && PanelFFT.Visible)
{
signalNewFFT = false;
#region FFT
bool newRange = false;
if (graphFFT.MaxY != d.fftRangeYMax)
{
graphFFT.MaxY = d.fftRangeYMax;
newRange = true;
}
if (graphFFT.MinY != d.fftRangeYMin)
{
graphFFT.MinY = d.fftRangeYMin;
newRange = true;
}
List<PointF> points = new List<PointF>(2048);
int tempLength = 0;
short[] tempData = new short[2048];
int i = 0;
lock (d.fftDataLock)
{
tempLength = d.fftLength;
tempData = (short[])d.fftData.Clone();
}
foreach (short s in tempData)
points.Add(new PointF(i++, s));
graphFFT.SetLine("FFT", points);
if (newRange)
graphFFT.RefreshGraphComplete();
else if (PanelFFT.Visible)
graphFFT.RefreshGraph();
#endregion
}
//... other graphs update here
Thread.Sleep(5);
}
}SetLine是:
public void SetLine(String lineTitle, List<PointF> values)
{
IPointListEdit ip = zgcGraph.GraphPane.CurveList[lineTitle].Points as IPointListEdit;
int tmp = Math.Min(ip.Count, values.Count);
int i = 0;
while(i < tmp)
{
if (values[i].X > peakX)
peakX = values[i].X;
if (values[i].Y > peakY)
peakY = values[i].Y;
ip[i].X = values[i].X;
ip[i].Y = values[i].Y;
i++;
}
while(ip.Count < values.Count)
{
if (values[i].X > peakX)
peakX = values[i].X;
if (values[i].Y > peakY)
peakY = values[i].Y;
ip.Add(values[i].X, values[i].Y);
i++;
}
while(values.Count > ip.Count)
{
ip.RemoveAt(ip.Count - 1);
}
}RefreshGraph是:
public void RefreshGraph()
{
if (!explicidX && autoScrollFlag)
{
zgcGraph.GraphPane.XAxis.Scale.Max = Math.Max(peakX + grace.X, rangeX);
zgcGraph.GraphPane.XAxis.Scale.Min = zgcGraph.GraphPane.XAxis.Scale.Max - rangeX;
}
if (!explicidY)
{
zgcGraph.GraphPane.YAxis.Scale.Max = Math.Max(peakY + grace.Y, maxY);
zgcGraph.GraphPane.YAxis.Scale.Min = minY;
}
zgcGraph.Refresh();
}。
--------------------Update7:--------------------
只是查了一下蚂蚁分析器。它告诉我,当程序快的时候,ZedGraph刷新的计数要比慢的时候高两倍。以下是截图:


我觉得很奇怪,考虑到截面长度的微小差异,在数学精度上,性能相差两倍。
另外,我更新了GPU驱动程序,这没有帮助。
--------------------Update8:--------------------
不幸的是,有几天,我无法重现这个问题.我得到了稳定的可接受的速度(这看起来比两周前我在分析器中的速度慢一点),它不受两周前影响它的任何因素的影响--分析器、视频捕捉或GPU驱动窗口。我仍然无法解释是什么导致了它..。
发布于 2016-07-15 19:48:38
Luaan在上面的评论中发布了解决方案,这是系统范围内的计时器分辨率。默认分辨率为15.6ms,分析器将分辨率设置为1ms。
我也遇到了同样的问题,执行速度非常慢,当分析器打开时会加快速度。这个问题在我的个人电脑上消失了,但在其他PC上似乎是随机出现的。我们还注意到,在Chrome中运行一个Join Me窗口时,这个问题消失了。
我的应用程序通过CAN总线传输文件。该应用程序加载一条包含8个字节数据的CAN消息,并将其发送并等待确认。当计时器设置为15.6ms时,每次往返只需15.6ms,整个文件传输大约需要14分钟。当计时器设置为1ms时,往返时间会变化,但最低可达4ms,整个传输时间将下降到不到2分钟。
您可以验证您的系统定时器解析,并通过以管理员身份打开命令提示符并输入:
powercfg -energy duration 5
输出文件将包含以下内容:
平台定时器解析:平台定时器解析默认平台计时器分辨率为15.6ms (15625000 is ),系统空闲时应使用。如果计时器分辨率提高,处理器电源管理技术可能不会有效。由于多媒体回放或图形动画,计时器分辨率可以增加。当前计时器分辨率(100单位) 10000最大定时器周期(100单位) 156001
我目前的分辨率是1ms (10,000单位100 is ),然后是要求增加分辨率的程序列表。
这些信息以及更多的细节可以在这里找到:https://randomascii.wordpress.com/2013/07/08/windows-timer-resolution-megawatts-wasted/
下面是一些提高计时器分辨率的代码(最初发布的是这个问题的答案:如何将定时器分辨率从C#设置为1ms?):
public static class WinApi
{
/// <summary>TimeBeginPeriod(). See the Windows API documentation for details.</summary>
[System.Diagnostics.CodeAnalysis.SuppressMessage("Microsoft.Interoperability", "CA1401:PInvokesShouldNotBeVisible"), System.Diagnostics.CodeAnalysis.SuppressMessage("Microsoft.Security", "CA2118:ReviewSuppressUnmanagedCodeSecurityUsage"), SuppressUnmanagedCodeSecurity]
[DllImport("winmm.dll", EntryPoint = "timeBeginPeriod", SetLastError = true)]
public static extern uint TimeBeginPeriod(uint uMilliseconds);
/// <summary>TimeEndPeriod(). See the Windows API documentation for details.</summary>
[System.Diagnostics.CodeAnalysis.SuppressMessage("Microsoft.Interoperability", "CA1401:PInvokesShouldNotBeVisible"), System.Diagnostics.CodeAnalysis.SuppressMessage("Microsoft.Security", "CA2118:ReviewSuppressUnmanagedCodeSecurityUsage"), SuppressUnmanagedCodeSecurity]
[DllImport("winmm.dll", EntryPoint = "timeEndPeriod", SetLastError = true)]
public static extern uint TimeEndPeriod(uint uMilliseconds);
}这样使用它可以提高分辨率:WinApi.TimeBeginPeriod(1);
如下所示,返回默认值:WinApi.TimeEndPeriod(1);
传递给TimeEndPeriod()的参数必须与传递给TimeBeginPeriod()的参数匹配。
发布于 2013-05-19 15:53:14
在有些情况下,减缓线程可以显著加快其他线程的速度,通常是当一个线程频繁轮询或锁定某些公共资源时。
例如,当主线程在一个紧密的循环中而不是使用计时器检查总体进度时(这是一个windows窗体示例):
private void SomeWork() {
// start the worker thread here
while(!PollDone()) {
progressBar1.Value = PollProgress();
Application.DoEvents(); // keep the GUI responisive
}
}放慢速度可以提高性能:
private void SomeWork() {
// start the worker thread here
while(!PollDone()) {
progressBar1.Value = PollProgress();
System.Threading.Thread.Sleep(300); // give the polled thread some time to work instead of responding to your poll
Application.DoEvents(); // keep the GUI responisive
}
}正确地执行此操作时,应该避免同时使用DoEvents调用:
private Timer tim = new Timer(){ Interval=300 };
private void SomeWork() {
// start the worker thread here
tim.Tick += tim_Tick;
tim.Start();
}
private void tim_Tick(object sender, EventArgs e){
tim.Enabled = false; // prevent timer messages from piling up
if(PollDone()){
tim.Tick -= tim_Tick;
return;
}
progressBar1.Value = PollProgress();
tim.Enabled = true;
}当GUI内容没有被禁用,用户第二次同时启动其他事件或同一事件时,调用Application.DoEvents()可能会导致分配问题,从而导致堆栈爬升,而堆栈爬升自然会使新事件后面的第一个动作排队,但我将不再讨论这个话题。
该示例可能过于特定于winforms,我将尝试制作一个更一般的示例。如果有一个正在填充由其他线程处理的缓冲区的线程,请确保在循环中留下一些System.Threading.Thread.Sleep()间隙,以便其他线程在检查缓冲区是否需要再次填充之前进行一些处理:
public class WorkItem {
// populate with something usefull
}
public static object WorkItemsSyncRoot = new object();
public static Queue<WorkItem> workitems = new Queue<WorkItem>();
public void FillBuffer() {
while(!done) {
lock(WorkItemsSyncRoot) {
if(workitems.Count < 30) {
workitems.Enqueue(new WorkItem(/* load a file or something */ ));
}
}
}
}由于工作线程一直被填充线程锁定,因此很难从队列中获取任何内容。添加睡眠()(锁外)可以显著加快其他线程:
public void FillBuffer() {
while(!done) {
lock(WorkItemsSyncRoot) {
if(workitems.Count < 30) {
workitems.Enqueue(new WorkItem(/* load a file or something */ ));
}
}
System.Threading.Thread.Sleep(50);
}
}在某些情况下,连接分析器可能会产生与睡眠功能相同的效果。
我不确定我是否给出了一些有代表性的例子(很难想出一些简单的东西),但我想要点是很清楚的,把睡眠()放在正确的位置可以帮助改进其他线程的流程。
我会完全删除那个LoopDataRefresh()线程。相反,在窗口中放置至少20帧的计时器(如果没有跳过,则为每秒50帧):
private void tim_Tick(object sender, EventArgs e) {
tim.Enabled = false; // skip frames that come while we're still drawing
if(IsDisposed) {
tim.Tick -= tim_Tick;
return;
}
// Your code follows, I've tried to optimize it here and there, but no guarantee that it compiles or works, not tested at all
if(signalNewFFT && PanelFFT.Visible) {
signalNewFFT = false;
#region FFT
bool newRange = false;
if(graphFFT.MaxY != d.fftRangeYMax) {
graphFFT.MaxY = d.fftRangeYMax;
newRange = true;
}
if(graphFFT.MinY != d.fftRangeYMin) {
graphFFT.MinY = d.fftRangeYMin;
newRange = true;
}
int tempLength = 0;
short[] tempData;
int i = 0;
lock(d.fftDataLock) {
tempLength = d.fftLength;
tempData = (short[])d.fftData.Clone();
}
graphFFT.SetLine("FFT", tempData);
if(newRange) graphFFT.RefreshGraphComplete();
else if(PanelFFT.Visible) graphFFT.RefreshGraph();
#endregion
// End of your code
tim.Enabled = true; // Drawing is done, allow new frames to come in.
}
}下面是优化的SetLine(),它不再获取点的列表,而是获取原始数据:
public class GraphFFT {
public void SetLine(String lineTitle, short[] values) {
IPointListEdit ip = zgcGraph.GraphPane.CurveList[lineTitle].Points as IPointListEdit;
int tmp = Math.Min(ip.Count, values.Length);
int i = 0;
peakX = values.Length;
while(i < tmp) {
if(values[i] > peakY) peakY = values[i];
ip[i].X = i;
ip[i].Y = values[i];
i++;
}
while(ip.Count < values.Count) {
if(values[i] > peakY) peakY = values[i];
ip.Add(i, values[i]);
i++;
}
while(values.Count > ip.Count) {
ip.RemoveAt(ip.Count - 1);
}
}
}我希望你能做到这一点,就像我之前评论的那样,我没有机会编译或检查它,所以那里可能会有一些bug。还有更多需要优化的地方,但与跳过帧相比,优化应该是微不足道的,只有当我们有时间在下一个框架开始之前实际绘制框架时,才能收集数据。
如果你仔细研究iZotope视频中的图表,你会发现它们也跳过了帧,有时还有点不稳定。这一点也不错,这是前台线程的处理能力和后台工作人员之间的权衡。
如果您真的希望在一个单独的线程中完成绘图,则必须将该图形绘制到位图(调用drawing ()并传递位图设备上下文)。然后将位图传递到主线程并使其更新。这样,您确实失去了IDE中的设计器和属性网格的便利性,但是您可以使用其他空置的处理器核心。
-编辑答复
是的,有一种方法可以说什么叫什么。看你的第一个屏幕截图,你已经选择了“呼叫树”图。每一行都有一点跳跃(这是一个树视图,而不仅仅是一个列表!)在调用图中,每个树节点表示由其父树节点(方法)调用的方法。
在第一个映像中,WndProc被调用了大约1800次,它处理了872条消息,其中62条触发了ZedGraphControl.OnPaint() (依次占主线程总时间的53% )。
您没有看到另一个根节点的原因,是因为第三个下拉框选择了"604 Mian Thread“,这一点我以前没有注意到。
至于更流畅的图表,我对此有第二想法,现在看了更仔细的屏幕截图。主线程显然收到了更多(双)更新消息,CPU仍然有一些空间。
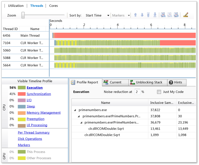
看起来线程在不同的时间出现了不同步和不同步的情况,更新消息到达的太晚了(当WndProc完成并休眠了一段时间),然后突然及时到达了一段时间。我对蚂蚁不是很熟悉,但是它是否有一个并行的时间线,包括睡眠时间?你应该能在这样的视野里看到正在发生的事情。Microsofts 螺纹视图工具会在这方面派上用场:

发布于 2013-05-20 03:12:08
当我从未听说或看到类似的东西时,我会推荐一种常识方法,在函数顶部注释掉代码/注入返回,直到找到产生副作用的逻辑为止。您知道您的代码,并可能有一个受过教育的猜测,从哪里开始切割。否则,大部分都是作为一个健全的测试,并开始添加块回来。我经常感到惊讶的是,人们能如此快地找到那些看似不可能的bug来追踪。一旦您找到相关代码,您将有更多的线索来解决您的问题。
https://stackoverflow.com/questions/16612236
复制相似问题