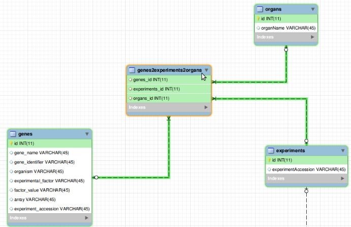
下面您可以看到我的数据库中的一些表是如何关联的。

如您所见,中间的表是将三个表与多到多的关系连接起来.
我使用SQLAlchemy插入数据。我知道如何用连接两个表的表添加一个多到多的关系,大致上是这样做的:
def add_data():
session=Session()
gene = "BRCA2"
gene_to_add = Gene(gene_name = gene)
session.add(gene_to_add)
experiment = "experiment1"
experiment_to_add = Experiment(experimentAccession = experiment)
gene_to_add.experiment_rel.append(experiment_to_add)
organ = "brain"
organ_to_add = Organ(organName = organ)
session.commit()
session.close()但我不知道如何添加新的关系(在这种情况下,器官表)。我试过用扩展而不是附加,但它不起作用.
有人知道如何解决这种情况吗?也许数据库的结构应该改变。任何帮助都将不胜感激。
发布于 2013-04-21 10:58:05
您可以始终使用关联对象
class Genes2Experiments2Organs(Base):
__tablename__ = 'genes2experiments2organs'
gene_id = Column(Integer, ForeignKey('genes.id'), primary_key=True)
experiment_id = Column(Integer, ForeignKey('experiments.id'), primary_key=True)
organ_id = Column(Integer, ForeignKey('organs.id'), primary_key=True)
# relationships
gene = relationship("Gene", backref="map")
experiment = relationship("Experiment", backref="map")
organ = relationship("Organ", backref="map")
class Gene(Base):
__tablename__ = 'genes'
id = Column(Integer, primary_key=True)
gene_name = Column(String)
class Experiment(Base):
__tablename__ = 'experiments'
id = Column(Integer, primary_key=True)
experimentAccession = Column(String)
class Organ(Base):
__tablename__ = 'organs'
id = Column(Integer, primary_key=True)
organName = Column(String)
###########################################
def add_data():
session = Session()
gene = "BRCA2"
gene_to_add = Gene(gene_name = gene)
#session.add(gene_to_add)
experiment = "experiment1"
experiment_to_add = Experiment(experimentAccession = experiment)
#session.add(experiment_to_add)
organ = "brain"
organ_to_add = Organ(organName = organ)
#session.add(organ_to_add)
#gene_to_add.experiment_rel.append(experiment_to_add)
assoc_obj_to_add = Genes2Experiments2Organs(
gene = gene_to_add,
experiment = experiment_to_add,
organ = organ_to_add,
)
session.add(assoc_obj_to_add)
session.commit()
session.close()
add_data()https://stackoverflow.com/questions/16103009
复制相似问题