我试着寻找一个快速而肮脏的开始使用wordpress主题开发教程。现在我知道如何自己去发现事情了,我正在寻找“程序员的十大常见问题”在开始wordpress开发时。(例如,打开调试和调试选项所在的位置),如何最好地设置dev环境。
我所能找到的只是精细的、过低的或过高的指南。来自创建自定义wordpress类应用程序的背景让我感到沮丧。
所以也许有人可以列出我需要的几件事。我不需要知道wordpress是如何工作的,数据库、小部件或页面是什么。
我专门搜索的问题是: 1.如何让wordpress监视我的IDE中的更改主题文件夹(我真不敢相信有人会通过wordpress管理主题editor...No撤销历史来开发!)在我重新安装主题之前,更改文件似乎不会生效。调试模式需要为真吗?
发布于 2012-10-22 15:46:32
WordPress使用文件的层次结构来确定最终显示给用户的结果。首先,创建WordPress主题所需的只是一个style.css和index.php。
为了使其成为有效的style.css主题,您必须在WordPress中添加以下内容:
/*
Theme Name: Your theme name
Theme URI: http://www.example.com/
Description: Describe your theme.
Author: Your name or company
Author URI: http://www.example.com/
Version: 1.0
Tags: black, blue, white, two-columns, fixed-width, custom-header, custom-background, threaded-comments, sticky-post, translation-ready, microformats, rtl-language-support, editor-style, custom-menu (optional)
License:
License URI:
General comments (optional).
*/您真正需要包含的是您的主题的唯一名称,WordPress将识别它并将其列在您的其他主题中。尽管这是可行的,但我建议尽可能多地包含信息。
只要有两个文件,index.php就会为每个页面视图运行,而不管用户要求的内容类型如何。您可以通过添加像page.php这样的文件来显示所有页面,通过添加single.php来以不同的方式显示单个帖子等等,从而扩展这一点。
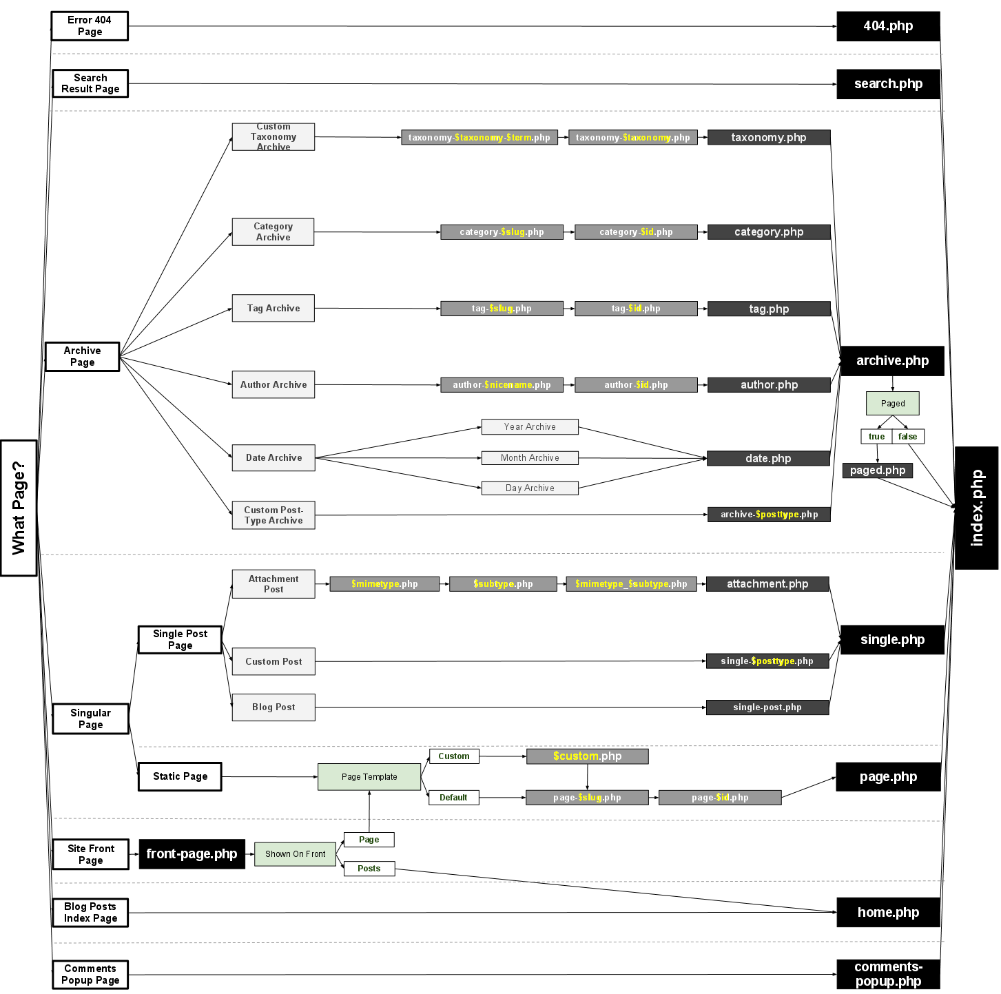
我强烈建议熟悉WordPress法典。这是一个很好的起点:Hierarchy
下面的图像解释了层次结构和最终服务的文件。我有时会用它作为参考,没有必要把它完全背下来。

发布于 2012-10-22 01:17:15
您需要熟悉一些基本的wordpress函数,如the_permalink、the_title、the_content等--这些都很容易记住,如果您不想使用任何开箱即用的功能,并且更加注重设计,您可以随时查阅wordpress.org文档。
如果您打算向wordpress.org提交主题,而不是打开调试wile开发并在启动Review之前阅读此主题
发布于 2013-09-19 22:52:55
初学者的主题开发可以通过将其建立在现有主题(如“二十二个主题”)的基础上而变得更加容易。我在这里写了一篇博文,http://johnadavies.me/2013/09/19/wordpress-child-theme-development/约翰
https://stackoverflow.com/questions/13003816
复制相似问题