我已经成为AS3Signals (https://github.com/robertpenner/as3-signals)的忠实粉丝,所以我想在Haxe找到类似的东西。HSL (http://code.google.com/p/hxhsl/)似乎是个好答案。
在导言(http://code.google.com/p/hxhsl/wiki/PrefaceAndIntroduction)中,作者解释了如何添加要编译的HXML。
使用时,必须告诉编译器您使用的是库。有几种方法可以做到这一点。 如果使用HXML文件编译项目,只需向该文件添加以下行:-lib hsl-1
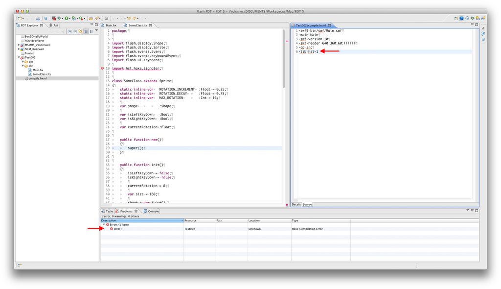
因为FDT也在使用HXML文件,所以我只是这样做了,但是我在problems视图中得到了一个错误,但是没有描述。
有什么事我应该做不同的吗?
我以前试过一些这样的东西,然后我尝试了你的建议,这是我发现的。
我已经通过haxelib安装HSL (因为这是作者的建议)。我检查了我安装的东西,这里是:

在FDT中发生了一些奇怪的事情:如果我使用在终端(/usr/bin/haxe)中找到的路径,FDT就会抛出一个错误。

因此,出于某种原因,我不得不使用/usr/lib/haxe。

如果我试图简单地在Haxe类中编写导入代码,就会得到一个正确的错误:

但是,如果我试图在hxml参数中添加库,就会得到一个错误,而没有解释:

然后,我尝试了在项目中添加库源文件的选项,但仍然得到了一个错误:

所以我想我的问题是:我在哪里没有正确地遵守你的指示?
发布于 2012-06-07 02:47:46
Haxe编译器无法访问HSL。
通常,当引用缺少的源代码时,错误如下所示:

有两种方法可以使其可见
使用Haxelib
要使用Haxelib & FDT,请确保FDT和您的$PATH指向相同的Haxe编译器。此外,确保HSL已经安装(它不是默认的)。了解如何在上面的Haxelib链接上这样做。
如果您在OSX上,则无法导航到FDT包中的SDK。你可以复制和粘贴它。如下所示: /Applications/FDT 5.haxe/Contents/FDT 5/haxe/Haxe-2.09-OSX



直接向FDT添加源
这很简单。只需查看HSL存储库的源代码即可。添加‘hsl源’的内容到您的项目。然后将其添加为源文件夹。

https://stackoverflow.com/questions/10922386
复制相似问题