我正在通过一个ArgoUML旅游,我被困在构建类图:步骤11上。
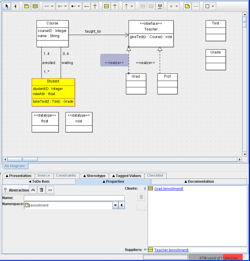
这个步骤要求您在Teacher接口与Grad和Prof类之间构建匿名实现。我可以构建单独的实现,如下面的图1所示;但是,我还没有弄清楚如何使Grad和Prof都能像在巡演的第11步中那样显示出来。
除了旅游之外,ArgoUML文档相当稀少;我无法在ArgoUML用户手册中找到有关此类实现的信息。有人能带领我通过这些步骤使我的图表看起来像他们的(,图2,)吗?我使用的是ArgoUML的最新稳定版本(版本0.32.2)。
图1:我绘制Teacher实现的尝试

图2:类图,如ArgoUML Tours-构建类图:步骤11中所示

编辑:
最初,我认为Grad和Prof是同一个接口的多个实现。感谢汤姆·莫里斯的澄清。
发布于 2011-06-20 19:18:27
我怀疑你只是看到了绘画风格的不同,而不是多个客户的实际实现。如果您抓住每个实现的中间,并在每个实现中放置两个弯曲,使它们成为锯齿形,然后拖动箭头,使它们相互覆盖(如果默认单击网格打开,则更容易),您将能够使您的图表看起来像图片中的样子。
如果您想一想,这是有意义的,因为类接口关系实际上是两个独立的1:1关系。
https://stackoverflow.com/questions/6409837
复制相似问题