通过阅读这个文档,我尝试以这样的方式应用于我的代码:
三重
@Entity
@Table(name = "triple")
@NodeEntity
public class TripleDBMoldelNeoImpl implements TripleDBModel{
protected List<Annotation> annotations;
@RelatedTo(type = "subject", elementClass = (Class<? extends NodeBacked>) Concept.class) //This is the suggestion Eclipse gives me
public Concept subject;
@RelatedTo(type = "object", elementClass = Concept.class)
public Concept object;
@RelatedTo(type = "predicate", elementClass = Concept.class)
public Concept predicate;
@ManyToMany(
cascade={CascadeType.ALL },
fetch=FetchType.LAZY
)
@JoinTable(name = "triple_has_annotation",
joinColumns={@JoinColumn(name="uri_concept_subject"), @JoinColumn(name="uri_concept_object"), @JoinColumn(name="uri_concept_predicate") },
inverseJoinColumns=@JoinColumn(name="annotation_id") )
public List<Annotation> getAnnotations() {
return annotations;
}
public void setAnnotations(List<Annotation> annotations) {
this.annotations = annotations;
}
@Id
@Column(name = "subject", length = 100)
public Concept getSubject() {
return subject;
}
public void setSubject(Concept subject) {
this.subject = subject;
}
@Id
@Column(name = "object", length = 100)
public Concept getObject() {
return object;
}
public void setObject(Concept object) {
this.object = object;
}
@Id
@Column(name = "predicate", length = 100)
public Concept getPredicate() {
return predicate;
}
public void setPredicate(Concept predicate) {
this.predicate = predicate;
}概念
@NodeEntity(partial = true)
public class ConceptNeoImpl implements java.io.Serializable, Concept {
private static final long serialVersionUID = 1L;
private String uri;
private String label;
private String ontologyElement;
private List<Annotation> annotations;
@RelatedTo(type = "conceptSub", elementClass = TripleDBModel.class)
private TripleDBModel triple;
public TripleDBModel getTriple() {
return triple;
}
public void setTriple(TripleDBModel triple) {
this.triple = triple;
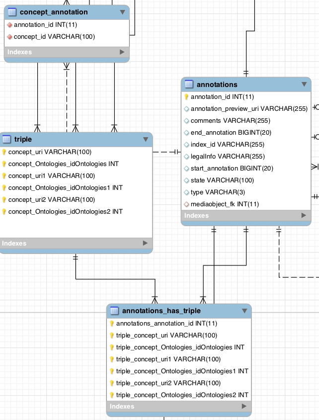
}下面的图片解释了我想要的用法

然后,表三元组将使用neo4j,概念将使用jpa和neo4j。我正在使用Eclipse编程,它给出了纠正错误的建议。第一项是:
@RelatedTo(type = "conceptUriSubject", elementClass = Concept.class)纠正到
@RelatedTo(type = "conceptUriSubject", elementClass = (Class<? extends NodeBacked>) Concept.class)然后,这个问题没有得到解决,并给出了nex消息。
这一行中的多个标记--注释属性RelatedTo.elementClass的值必须是类文字类型安全性:从类到类NodeBacked>的未选中转换--注释属性RelatedTo.elementClass的值必须是类文字类型安全性:从类到类的未选中转换
任何想法,我在这个问题上都是新的,所以我很迷茫,我已经在春季论坛上问过了,但没有成功。提前感谢
在我的pom.xml上编辑插件
<plugins>
<plugin>
<!-- Execute the main class -->
<groupId>org.codehaus.mojo</groupId>
<artifactId>exec-maven-plugin</artifactId>
<executions>
<execution>
<goals>
<goal>exec</goal>
</goals>
</execution>
</executions>
<configuration>
<mainClass>org.springframework.data.neo4j.examples.hellograph.App</mainClass>
</configuration>
</plugin>
<plugin>
<!-- IntelliJ Idea Support -->
<groupId>org.apache.maven.plugins</groupId>
<artifactId>maven-idea-plugin</artifactId>
<version>2.2</version>
<configuration>
<downloadSources>true</downloadSources>
<dependenciesAsLibraries>true</dependenciesAsLibraries>
</configuration>
</plugin>
<plugin>
<groupId>org.apache.maven.plugins</groupId>
<artifactId>maven-compiler-plugin</artifactId>
<configuration>
<source>1.6</source>
<target>1.6</target>
</configuration>
</plugin>
<plugin>
<groupId>org.codehaus.mojo</groupId>
<artifactId>aspectj-maven-plugin</artifactId>
<version>1.0</version>
<dependencies>
<!-- NB: You must use Maven 2.0.9 or above or these are ignored (see
MNG-2972) -->
<dependency>
<groupId>org.aspectj</groupId>
<artifactId>aspectjrt</artifactId>
<version>${aspectj.version}</version>
</dependency>
<dependency>
<groupId>org.aspectj</groupId>
<artifactId>aspectjtools</artifactId>
<version>${aspectj.version}</version>
</dependency>
</dependencies>
<executions>
<execution>
<goals>
<goal>compile</goal>
<goal>test-compile</goal>
</goals>
</execution>
</executions>
<configuration>
<outxml>true</outxml>
<aspectLibraries>
<aspectLibrary>
<groupId>org.springframework</groupId>
<artifactId>spring-aspects</artifactId>
</aspectLibrary>
<aspectLibrary>
<groupId>org.springframework.data</groupId>
<artifactId>spring-data-neo4j</artifactId>
</aspectLibrary>
</aspectLibraries>
<source>1.6</source>
<target>1.6</target>
</configuration>
</plugin>
</plugins>安装在eclipse中的软件

发布于 2011-05-16 22:39:20
请使用以下更新站点在eclipse中安装AspectJ插件:
http://download.eclipse.org/tools/ajdt/36/dev/update
然后,您应该能够使用上下文菜单为您的项目启用AspectJ支持。
您的域类将被增强以实现NodeBacked接口,然后IDE将不会在注释或其他地方给出任何错误。
很抱歉给你造成了混乱。我们将在下一个版本中解决这些问题。
更新:
对不起,我之前没有注意到这一点,但是您在elementClass中添加的概念实际上是一个接口,因为它既没有使用@NodeEntity注释,也没有扩展NodeBacked,这才是真正的问题。
我想您在Spring 论坛中也提出了这个问题,下面是我的建议:
您的概念是一个接口,目前还没有扩展NodeBacked。
通常: NodeBacked接口被添加到具有@NodeEntity注释的类中。
那么,您可以尝试相同的解决方案。
重要: elementClass应该引用具体的实现(虽然它只是用于检查与目标的兼容性),但这可能适用于接口。
发布于 2011-05-16 14:00:44
Spring数据使用一些编织技巧(aspectJ)来生成类。您必须在pom中添加一些插件,比如https://github.com/SpringSource/spring-data-graph-examples/blob/master/hello-worlds/pom.xml。
https://stackoverflow.com/questions/6017767
复制相似问题