我正在尝试用分层架构来实现DDD应用程序。我有:
。
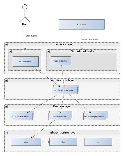
经典的3层(+基础结构)体系结构非常清晰。但我的申请不是很经典。除了UI之外,我还安排了任务,应该定期运行。我考虑将这样的任务放入接口层,因为这些任务实际上处理像UI这样的事件。但是有一个问题,我无法决定应该在哪一层设置调度器,以激发调度任务的事件。
我画了个素描

我应该把调度器对象放在哪一层?也可能是使用内部事件生成器设计应用程序的另一种方式。
发布于 2010-10-15 04:49:37
对我来说,调度器是任务执行器的主机(就像JSP容器是UI的主机一样)。我将把它建模为一个外部实体,并将其作为另一个基础设施项目来实施。
https://stackoverflow.com/questions/3912823
复制相似问题