我正在为我正在开发的ASP应用程序开发一个简单的调查模块,我想得到一些关于数据模型的建议。
问题可以分为三种类型之一:多个选择、多个答案、多个选择、一个答案和自由回答。
我在想下面的表格:
问题类型鉴别器ifeld
我是不是说得太简单了?
发布于 2009-10-30 20:02:43
请看一下
即使只是为了“灵感”,模特#76-81似乎也是中肯的。
这在很大程度上取决于你所管理的调查的复杂程度,因为有些调查,特别是动态调查(旨在消除某些偏见),需要额外的字段来存储属性,例如使用特定问题(或答复)的概率、问题的多种形式和相关概率,以及有效提供给调查人员的问题和建议答复的记录。
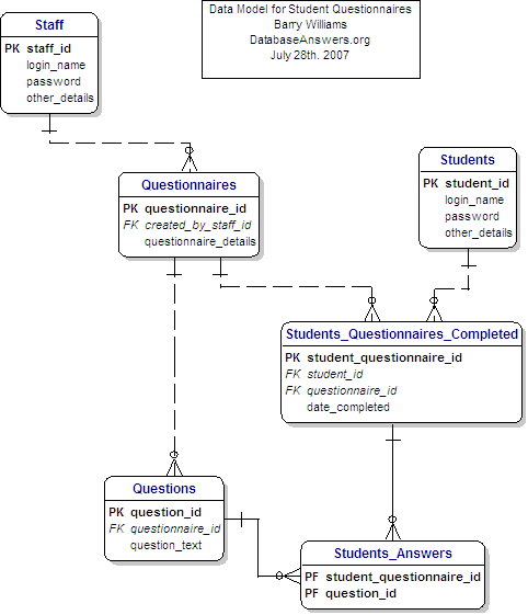
上述链接的模型如下:

https://stackoverflow.com/questions/1651849
复制相似问题