首页
学习
活动
专区
圈层
工具
发布
社区首页 >问答首页 >如何使用正则表达式提取器或css提取器或xpath提取器提取jmeter中隐藏的输入类型

如何使用正则表达式提取器或css提取器或xpath提取器提取jmeter中隐藏的输入类型
EN

Stack Overflow用户
提问于 2021-10-18 11:56:57
回答 2查看 390关注 0票数 0

我想得到输入类型=“隐藏”名称= "CRAFT_CSRF_TOKEN“value="dfsdgdg”的值。

下面是我的第一次请求得到的答复。我想读取第一个请求中的值,并在随后的请求中使用它。我试过使用正则表达式提取器、CSS选择器提取器和XPath提取器--它们都不工作在这里输入图像描述在这里输入图像描述 input type=“隐藏的”name="CRAFT_CSRF_TOKEN“

EN

回答 2

Stack Overflow用户

回答已采纳

发布于 2021-10-18 12:12:39

  1. XPath//input[@type='hidden' and @name='CRAFT_CSRF_TOKEN']/@value

但是,最好使用XPath2 (可以使用相同的语法)。

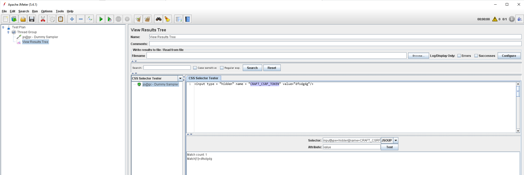
  1. CSSinput[type=hidden][name=CRAFT_CSRF_TOKEN]
票数 0
EN

Stack Overflow用户

发布于 2021-10-18 16:41:45

您可以使用XPath萃取器XPath2萃取器CSS抽取器作为另一个答案。如果您的响应是有效的HTML,它们都能很好地工作。

下面是使用正则表达式抽取器的另一个选项。

正则表达式

代码语言:javascript
复制
name="CRAFT_CSRF_TOKEN" value="(.*?)"

备注:您可以在视图结果树中验证正则表达式、CSS、XPath等的语法。

票数 0
EN
页面原文内容由Stack Overflow提供。腾讯云小微IT领域专用引擎提供翻译支持
原文链接:

https://stackoverflow.com/questions/69615645

复制
相关文章

相似问题

领券
问题归档专栏文章快讯文章归档关键词归档开发者手册归档开发者手册 Section 归档