是否有人遇到过用于设计前端应用程序的材料(从功能性和非功能性需求开始)。我会举个例子
https://www.youtube.com/watch?v=3MADCVqL534&t=1171s https://www.youtube.com/watch?v=utWopFyY5cE
也许还有可用的材料?
发布于 2021-08-19 04:51:58
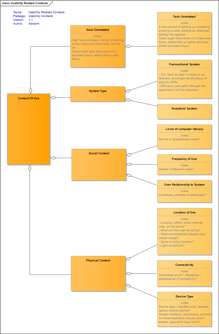
从架构/设计的角度来看,我喜欢考虑使用system / UI的上下文:

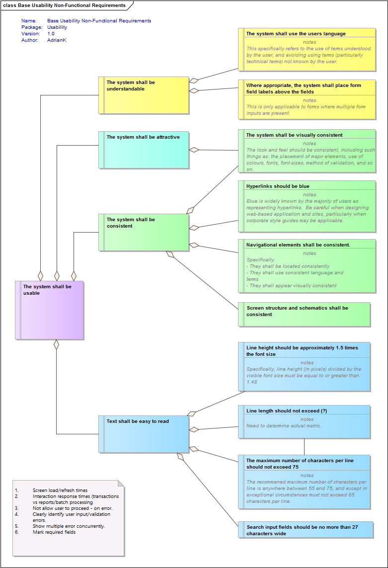
考虑可用性原则的...and:

考虑过这些之后,我会从使用钢笔和纸张/白板开始设计。具体地说:
我没有任何专门的NFR--NFR为设计提供信息,但我确实有一些基本的“初学者”可用性要求:

https://stackoverflow.com/questions/68820270
复制相似问题