这两种安卓回调方法和iOS生命周期阶段都有相似和不同之处。例如,如果后台应用程序,Android有onStop()回调方法,而iOS有后台阶段?
我需要了解以下iOS生命周期阶段与安卓生命周期之间的区别和相似之处。
发布于 2020-06-07 14:16:14

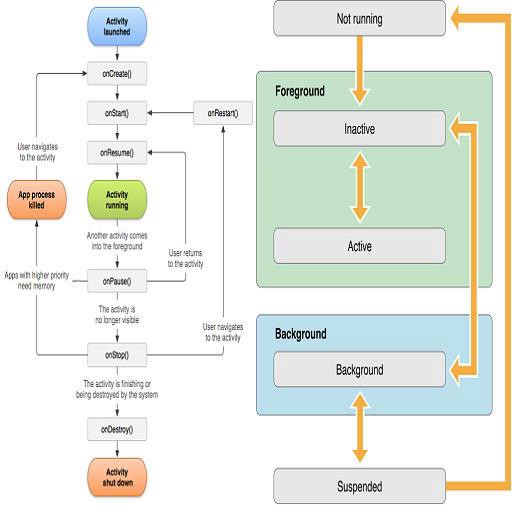
未运行 - ,应用程序尚未启动或正在运行,并且已被系统终止。
非活动 - 应用程序正在前台运行,但没有接收到任何事件。这可能发生在接到电话或消息的情况下。应用程序也可以在转换到不同状态时保持这种状态。在这种状态下,我们不能与应用程序的UI交互。
Active - 应用程序正在前台运行并接收事件。这是前台应用程序的正常模式。进入或离开活动状态的唯一途径是通过非活动状态。用户通常与UI交互,并且可以看到用户操作的响应/结果。
Background — An应用程序正在后台运行并执行代码。刚启动的应用程序直接进入活动状态,然后进入活动状态。挂起的应用程序将回到这个后台状态,然后转换为活动的→活动状态。此外,直接启动到后台的应用程序将进入此状态而不是非活动状态。
Suspended — An应用程序处于后台,但没有执行代码。系统自动将应用程序移动到此状态,并且不通知。在内存不足的情况下,系统可以在没有通知的情况下清除挂起的应用程序,为前台应用程序腾出空间。通常在后台花费5秒之后,应用程序将过渡到暂停状态,但是如果应用程序需要的话,我们可以延长时间。
来源:本网站
https://stackoverflow.com/questions/62246570
复制相似问题