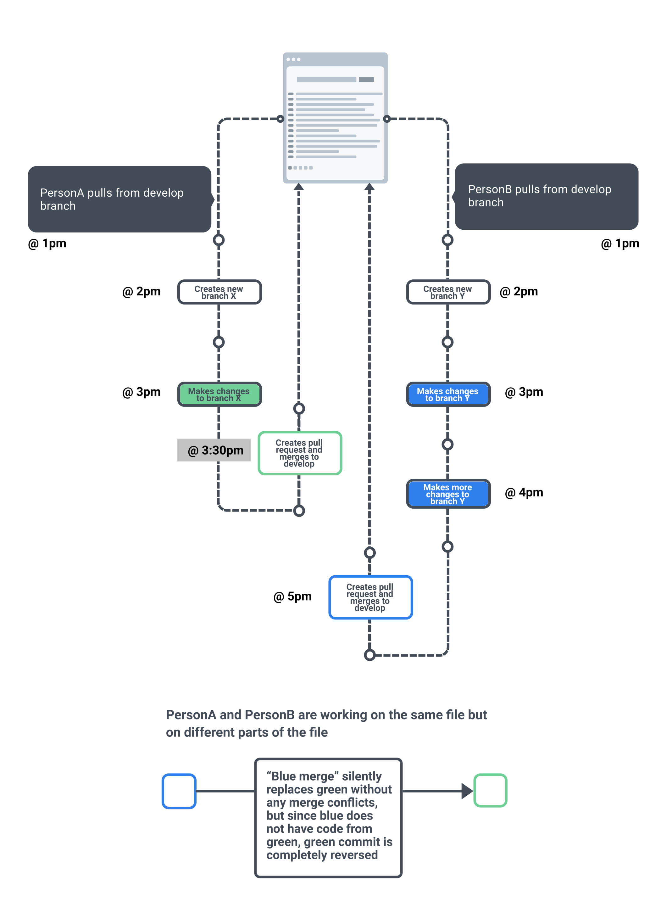
我添加了一个图像来描述我们的git提交的流程。基本上,两个用户签出一个开发分支。然后,他们创建自己的特性分支,并对一个文件进行更改(文件的不同部分,因此没有冲突)。首先,用户更改文件并尽早合并到开发分支。后来的第二个用户,谁一直在处理文件的早期副本,作出他们的新的变化,合并,以及开发。从第二用户合并而不发生冲突,但恢复第一用户所做的更改。我们怎样才能防止这种情况发生?有时,在检查没有任何合并冲突的拉请求时,忽略了一些次要的细节。

发布于 2020-04-27 10:59:37
很抱歉延迟了回复。该解决方案比使用重基更容易。第二个用户只需在合并拉请求之前在其特性分支中调用git pull origin development。如果在拖动时存在冲突,则用户必须解决冲突并将其推送到分支。然后,审阅者应该再次检查拉请求并批准。
发布于 2020-04-11 11:08:22
请让第二个用户在合并前从开发中提取更改。
git pull --rebase发布于 2020-04-11 11:17:11
尝试重新定位并修复可能出现的冲突:
git rebase origin/BRANCH如果有冲突,试着先解决它。
这将确保它们的更改首先传递给您,并且您可以在提交/推送之前处理它们。因此,您所做的更改仍然在提交中。
https://stackoverflow.com/questions/61154820
复制相似问题