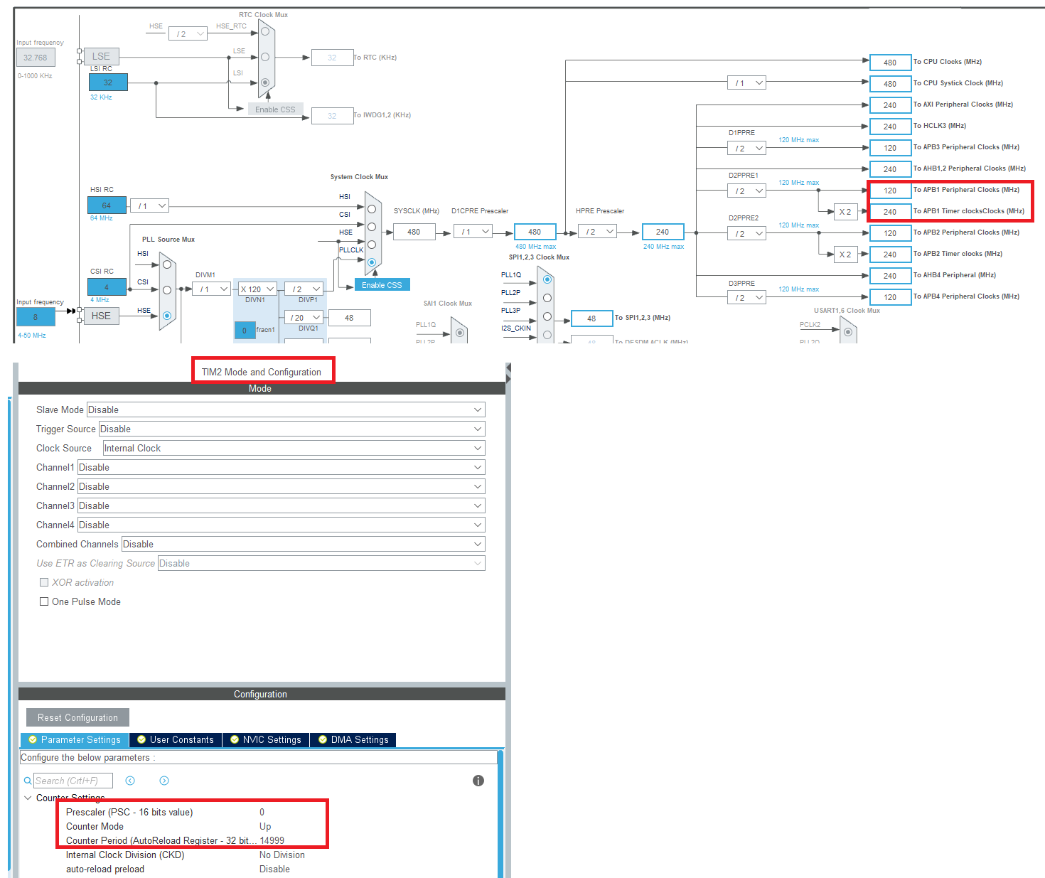
我试图了解内部时钟上的计时器是如何工作的。我在下面附加了我的CubeMX配置。
目前,我已经将主时钟设置为480 MHz,这是这个STM32H743ZI芯片的最大时钟。我正在使用提姆2,所以我看的是APB1。
从时钟树中我看到,目前定时器时钟是240个MHz,外围时钟是120个MHz。
,
这是一个很长的机会,但根据我所读到的是,这个芯片的最大定时器时钟是200 MHz。因此,240大于200,也许芯片是自动应用/2除法器?我认为时钟配置树会说些什么,而不是允许应用“240个MHz”?
。

发布于 2020-07-22 21:17:33
你是怎么用显微镜检查的?它在芯片里吗?
据我所读到的
,这个芯片的最大定时器时钟是200 MHz。
你在哪里读到的?官方文件说的是不同的东西

https://stackoverflow.com/questions/63041951
复制相似问题