我的要求是,我希望将Bitbucket回购与Azure DevOps CI服务器集成,以便一旦我在bitbucket回购中推送代码,我的管道就应该在Azure DevOps CI服务器中触发,因为我已经在Bitbucket回购中创建了一个Web钩子。
我在网址部分添加了Azure DevOps CI服务器URL,并在Bitbucket的webhook的一个秘密部分添加了机密。秘密是在Azure DevOps服务器中生成的个人访问令牌。但是当我创建一个网络钩子的时候
Resource not available for anonymous access. Client authentication required. - Azure DevOps server即使我添加了一个秘密,为什么它会给客户端身份验证带来所需的错误?可能是什么原因?
P.S. - Bitbucket回购和Azure DevOps CI服务器之间集成的文档很少。

Update:我已经按照Vito MSFT在“答案”中的建议在触发器选项卡上启用了持续集成,但是当我将代码推到bitbucket中的feature/POC分支时,我的管道仍然不会被自动触发。

Yml文件如下所示
resources:
repositories:
- repository: myRepo
type: externalgit
name: 'myRepo'
endpoint: myrepo
ref: feature/POC
trigger:
- feature/POC发布于 2021-01-11 10:40:38
通过替换{}大括号中的值,我终于从URL下面创建了web钩子。现在我在web钩子上得到了200条响应
https://{hostName}/{collectionName}/_apis/public/pipelines/webhooks/{projectName}/{buildDefinitionId}/{repositoryKey}?api-version=6.0-preview.1 发布于 2021-01-07 06:51:58
我将代码推送到bitbucket回购中,我的管道应该在Azure DevOps CI服务器中触发
我们可以在Azure DevOps中创建服务连接,在Azure DevOps中创建管道,并选择Bitbucket Cloud作为源,然后在Triggers选项卡上选择Enable continuous integration。有关更多细节,我们可以参考这个文档。
Update1
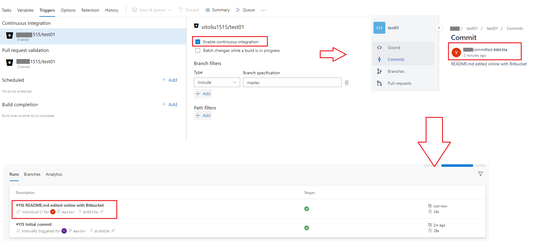
是的,如果在触发器选项卡上启用持续集成,我们就不需要Bitbucket中的Web钩子。我已经分享了我的测试结果,你可以查看下面的图片。

Update2
根据图中所示,您似乎使用Azure Repos Git作为源,而不是Bitbucket Cloud,请注意源图标

Update3
在Azure DevOps中创建yaml管道,我们需要选择Bit斗云作为代码资源。

然后选择Bitbucket存储库,它将将yaml文件保存在Bitbucket repo中,而不是Azure DevOps回购,这样我们就可以配置CI触发器了。

我正在使用默认的yaml模板做测试。
注意:我们需要更新字段触发器,Azure DevOps已经将默认分支更新为主,而不是主。

注意:如果yml文件保存在Azure DevOps回购中,如果我们将代码推送到Bitbucket回购中,它将不会触发构建。
结果:

发布于 2021-07-15 12:23:38
BitBucket on-perm服务器托管在哪里?你能用外部互联网访问BitBucket内部存储库吗?如果是的话,那么宿主代理也可以访问它们。
但是,如果您不能从外部internet访问存储库,那么托管代理也将无法访问BitBucket的前提存储库。因此,您必须在互联网上公开BitBucket服务器。
另一个解决方法是在BitBucket on-perm服务器或位于与BitBucket on-perm服务器相同的网络中的任何其他机器上部署私有代理(自托管代理)。因此,私有代理可以访问BitBucket存储库.
https://stackoverflow.com/questions/65598750
复制相似问题