我开始学大写符号。当我深入研究文档时,我不禁注意到,大多数元素都有两个符号并排排列。
以应用层为例。除Data object之外,每个元素都有两个符号:
这两个在大主教世界中是可以互换使用的吗?如果没有,我如何决定在图表中使用哪一个?

发布于 2021-07-01 00:07:26
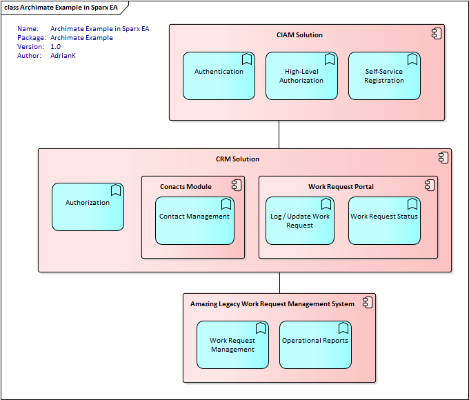
我没有经常使用Archimate,但是在像Sparx这样允许您在模型中包含Archimate元素的工具中,使用的是方框符号(左边)。这使得它与其他元素类型(类、组件等)保持一致,如果需要混合-n匹配的话。
下面是一个简单的示例,用于将Archimate元素放入其中以描述系统/组件的职责:

你使用的符号可能取决于你在做什么--比如在演示文稿中,你可以选择右边的符号。
因此,简单地说,符号可能会根据您使用的工具来选择,如果两者都是--任何适合您所做的事情。
除此之外,试着在你所在的地区找到一些在线社区或当地的从业者,他们有着丰富的Archimate经验,看看他们是怎么说的。
发布于 2022-07-08 15:04:58
锐角和圆角矩形是广义的--结构或行为。
右上角添加的符号是专门化的,例如协作(专业行为元素)或组件(专门结构元素)。
专门化表示法可以单独使用,而不需要封装泛化,因此有两种使用ArchiMate的方法。
https://stackoverflow.com/questions/68191940
复制相似问题