我正在开发一个简单的应用程序。
的原则构建一个应用程序
我不明白UseCase在哪里。你能向我解释一下这里应该使用哪种UseCase吗?

发布于 2022-05-18 13:09:06
你需要有这样的东西:
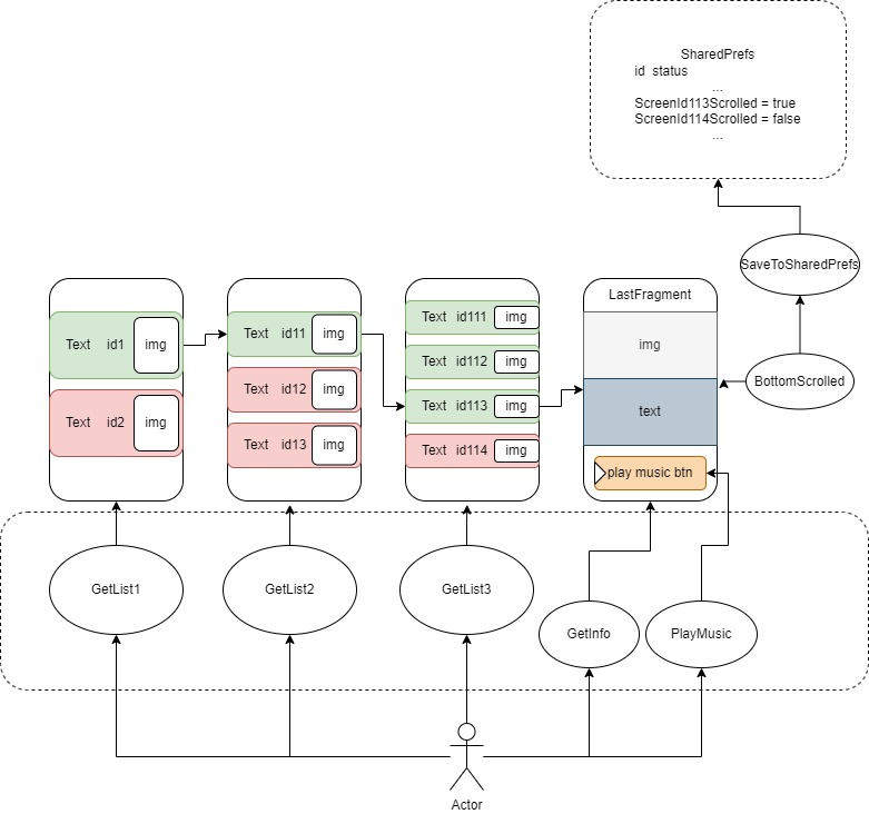
PersistEndWasReachedUseCase
或者您喜欢的任何名称都将称为:"SaveToSharePrefs“逻辑。
它们应该是域层的一部分:
https://developer.android.com/topic/architecture/domain-layer
但与此同时,你需要保持干净。这意味着您的逻辑不应该知道它在哪里保存状态。它可能是DB、SharePrefs、远程服务器等。
这就是为什么您应该使用存储库模式:
https://developer.android.com/codelabs/basic-android-kotlin-training-repository-pattern#0
https://www.raywenderlich.com/24509368-repository-pattern-with-jetpack-compose
因此,您还需要有一个数据层:
https://developer.android.com/topic/architecture/data-layer
但长话短说--清洁意味着什么--你把你的业务逻辑放在了内层。它们依赖于在这些层中声明的接口。然后外部层实现这些接口。
基本上这是控制的倒置。检查实心。
https://miro.medium.com/max/1400/1*B4LEEv0PbmqvYolUH-mCzw.png
根据图像-您推送实现的细节:房间,SharedPrefs等在外层。内部层是纯Kotlin/Java代码。它对实现细节一无所知--它们被接口所隐藏。
https://stackoverflow.com/questions/72198638
复制相似问题