我试图过滤掉队列中的消息,以便能够找到特定的消息。我无法过滤嵌套数组值上的消息。我不知道我做错了什么。我正在使用https://github.com/paolosalvatori/ServiceBusExplorer。
例如:
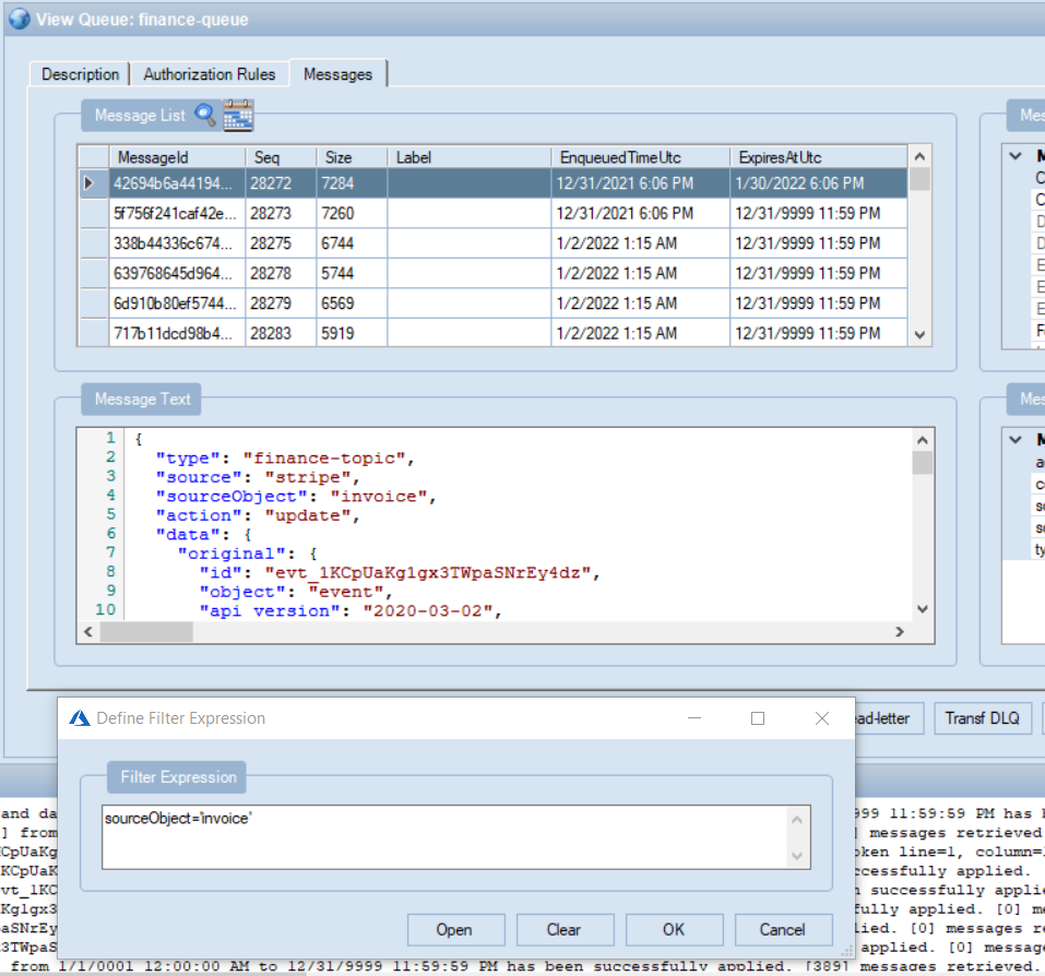
data/original/id='evt_1KCpUaKg1gx3TWpaSNrEy4dz‘
下面是JSON消息的片段:
{
**"type": "finance-topic"**,
"source": "stripe",
"sourceObject": "invoice",
"action": "update",
"data": {
"original": {
**"id": "evt_1KCpUaKg1gx3TWpaSNrEy4dz",**
"object": "event",
"api_version": "2020-03-02",
"created": 1640973976,
"data": {
"object": {
"id": "in_1Jm09kKg1gx3TWpaArKJYrMM",
"object": "invoice",
"account_country": "US",

发布于 2022-01-14 19:34:27
筛选正在对自定义标头(用户/应用程序属性)进行操作。必须将sourceObject传播到标头中,这就是筛选器表达式工作的原因。
https://stackoverflow.com/questions/70715550
复制相似问题