
随着后疫情时代的到来,在过去的2022年,全国的经济情况,想必是很多学者和研究对象都非常关心的事。而这些数据在国家统计局网站上都有相应的记录。通过分析这些数据,可以从某一个角度来验证和观察当下的经济情况。
全国共计有1279个县级单位已经披露了2022年GDP和一般公共预算收入数据情况,企业预警通根据这些数据整理出中国百强县gdp排行榜和百强县一般公共预算收入排行榜。其中昆山市以5006.66亿元GDP蝉联榜单榜首,江阴市、晋江市位列百强县第二三位,长沙县是湖南省唯一进入全国前十的(Top7)。来源:2023中国县城GDP百强榜揭晓 2023中国百强县排行榜一览。


第一张图是以图片的形式发布的,第二种是采用Html的表格(table)形式展示的。在离线分析使用数据的时候非常不方便。作为程序猿,这一定难不倒您。我们可以采用网页抓取的技术对数据进行整理。本文将以Java语言为编程语言,讲解使用Jsoup对Web网页知识进行爬取,文中给出了详细的示例代码,希望对大家有帮助。
在使用Jsoup对页面进行抓取时,需要对网页的结构进行初步的分析,便于制定相对应的抓取策略。首先打开浏览器,输入目标网站的地址,同时打开F12进入调试,找到目标网页的元素。

打开上面gdp百强榜表格中的div下table表格,找到如下的数据

同理,对于一般公共预算收入的数据处理也是同样的处理办法,在此不再赘述。
这里我们采用Maven的jar进行包的依赖处理管理。因此先定义Pom.xml,关键代码如下所示:
<project xmlns="http://maven.apache.org/POM/4.0.0"
xmlns:xsi="http://www.w3.org/2001/XMLSchema-instance"
xsi:schemaLocation="http://maven.apache.org/POM/4.0.0 http://maven.apache.org/xsd/maven-4.0.0.xsd">
<modelVersion>4.0.0</modelVersion>
<groupId>com.yelang</groupId>
<artifactId>jsoupdemo</artifactId>
<version>0.0.1-SNAPSHOT</version>
<dependencies>
<dependency>
<groupId>org.jsoup</groupId>
<artifactId>jsoup</artifactId>
<version>1.11.3</version>
</dependency>
<dependency>
<groupId>com.alibaba</groupId>
<artifactId>easyexcel</artifactId>
<version>3.0.5</version>
</dependency>
</dependencies>
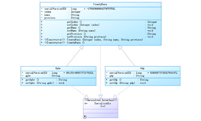
</project>对比发现两个表格处理具体的指标不一样,前面的排名和县名称,所在省份名称都是一样的。因此我们采用面向对象的设计方法对信息处理的类进行开发。相应的类图如下所示:

package com.yelang.entity;
import java.io.Serializable;
import com.alibaba.excel.annotation.ExcelProperty;
public class CountyBase implements Serializable {
private static final long serialVersionUID = -1760099890427975758L;
@ExcelProperty(value= {"序号"},index = 1)
private Integer index;
@ExcelProperty(value= {"县级地区"},index = 2)
private String name;
@ExcelProperty(value= {"所属省"},index = 3)
private String province;
public Integer getIndex() {
return index;
}
public void setIndex(Integer index) {
this.index = index;
}
public String getName() {
return name;
}
public void setName(String name) {
this.name = name;
}
public String getProvince() {
return province;
}
public void setProvince(String province) {
this.province = province;
}
public CountyBase(Integer index, String name, String province) {
super();
this.index = index;
this.name = name;
this.province = province;
}
public CountyBase() {
super();
}
}在上面的代码中,将排序、县级地区、省作为父类抽象出来,设计两个子类:GDP类和一般公共收入类。这里需要注意的是,由于这里我们需要将采集的数据保存到本地的Excel表格中,这里我们采用EasyExcel作为技术生成组件。@ExcelProperty这个属性中,我们定义了写入的Excel表头以及具体的排序。
package com.yelang.entity;
import java.io.Serializable;
import com.alibaba.excel.annotation.ExcelProperty;
public class Gdp extends CountyBase implements Serializable {
private static final long serialVersionUID = 5265057372502768147L;
@ExcelProperty(value= {"GDP(亿元)"},index = 4)
private String gdp;
public String getGdp() {
return gdp;
}
public void setGdp(String gdp) {
this.gdp = gdp;
}
public Gdp(Integer index, String name, String province, String gdp) {
super(index,name,province);
this.gdp = gdp;
}
public Gdp(Integer index, String name, String province) {
super(index, name, province);
}
}package com.yelang.entity;
import java.io.Serializable;
import com.alibaba.excel.annotation.ExcelProperty;
public class Gpbr extends CountyBase implements Serializable {
private static final long serialVersionUID = 8612514686737317620L;
@ExcelProperty(value= {"一般公共预算收入(亿元)"},index = 4)
private String gpbr;// General public budget revenue
public String getGpbr() {
return gpbr;
}
public void setGpbr(String gpbr) {
this.gpbr = gpbr;
}
public Gpbr(Integer index, String name, String province, String gpbr) {
super(index, name, province);
this.gpbr = gpbr;
}
public Gpbr(Integer index, String name, String province) {
super(index, name, province);
}
}下面是处理GDP数据的转换代码,如果不熟悉Jsoup可以先熟悉下相关语法,如果有类似Jquery的开发经验,对于Jsoup上手非常快。
static void grabGdp() {
String target = "https://www.maigoo.com/news/665462.html";
try {
Document doc = Jsoup.connect(target)
.ignoreContentType(true)
.userAgent(FetchCsdnCookie.ua[1])
.timeout(300000)
.header("referer","https://www.maigoo.com")
.get();
Elements elements = doc.select("#t_container > div:eq(3) table tr");
List<Gdp> list = new ArrayList<Gdp>();
for(int i = 1;i<elements.size();i++) {
Element tr = elements.get(i);//获取表头
Elements tds = tr.select("td");
Integer index = Integer.valueOf(tds.get(0).text());
String name = tds.get(1).text();
String province = tds.get(2).text();
String gdp = tds.get(3).text();
Gdp county = new Gdp(index, name, province, gdp);
list.add(county);
}
String fileName = "E:/gdptest/2023全国百强县GDP排行榜 .xlsx";
EasyExcel.write(fileName, Gdp.class).sheet("GDP百强榜").doWrite(list);
System.out.println("完成...");
} catch (Exception e) {
System.out.println(e.getMessage());
System.out.println("发生异常,继续下一轮循环");
}
}这里需要注意的是在jsoup中如何进行网页的元素定位及抓取。在上面这里,我们使用类似jquery的Dom获取方法。
Elements elements = doc.select("#t_container > div:eq(3) table tr");通过这一行去获取表格下的每一个tr,然后再循环每个td就可以获取对应的数据。
这里采用对源程序进行debug的方法对网页进行抽丝剥茧的分析。使用jsou进行网页模拟访问

采用select(xxx)的方法获取页面元素,

获取tr下的td单元格数据,

上述代码运行完成后,在目的磁盘可以看到以下两个文件,

打开上述两个excel文件可以看到想要采集的数据已经采集完毕,数据的顺序也是完全按照网页上的顺序来进行生成的。总结
以上就是本文的主要内容。本文将以Java语言为编程语言,详细讲解了如何使用Jsoup对Web网页知识进行爬取,结合EasyExcel将网页表格转换成Excel表格,同时文中给出了详细的示例代码。由于行文仓促,难免有误,欢迎批评指正交流。

以上就是本文的主要内容。本文将以Java语言为编程语言,详细讲解了如何使用Jsoup对Web网页知识进行爬取,结合EasyExcel将网页表格转换成Excel表格,同时文中给出了详细的示例代码。由于行文仓促,难免有误,欢迎批评指正交流。
原创声明:本文系作者授权腾讯云开发者社区发表,未经许可,不得转载。
如有侵权,请联系 cloudcommunity@tencent.com 删除。
原创声明:本文系作者授权腾讯云开发者社区发表,未经许可,不得转载。
如有侵权,请联系 cloudcommunity@tencent.com 删除。