
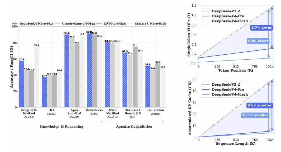
1M token 上下文设置下,DeepSeek-V4-Pro 的单 token 推理 FLOPs 仅为 DeepSeek-V3.2 的 27%,KV Cache 仅为 V3.2 的 10%;V4-Flash 更激进——FLOPs 10%、KV Cache 7%。百万上下文从演示用 demo,变成了可以日常跑的工作负载。

过去两年大模型的进步基本沿着两条主线:一条是 reasoning 模型靠更长的思考链做 test-time scaling 刷指标;另一条是 agentic 工作流——动辄要处理跨多文档、多工具调用的长 horizon 任务。这两条路都十分需要 context length,而 vanilla attention 是 O(n²) 的:上下文每翻一倍,attention 部分的算力和显存都要翻四倍。这就是为什么大多数开源模型号称 128K,但是到了真实 64K 已经卡顿。
DeepSeek-V4 想解决的正是这个问题,用混合稀疏注意力(CSA + HCA)把 KV Cache 沿序列维度狠压一刀,用 mHC(流形约束的超连接)顶住深层堆叠的数值不稳定,用 Muon 优化器加快收敛,再用 FP4 量化感知训练把 MoE 权重砍一半,这样1M 上下文的边际成本被压到能用的程度。
本文围绕三个问题:长上下文效率到底怎么破(架构);万亿 MoE 怎么稳定训练(基础设施 + trick);十几个领域专家如何合并成一个模型(后训练)。
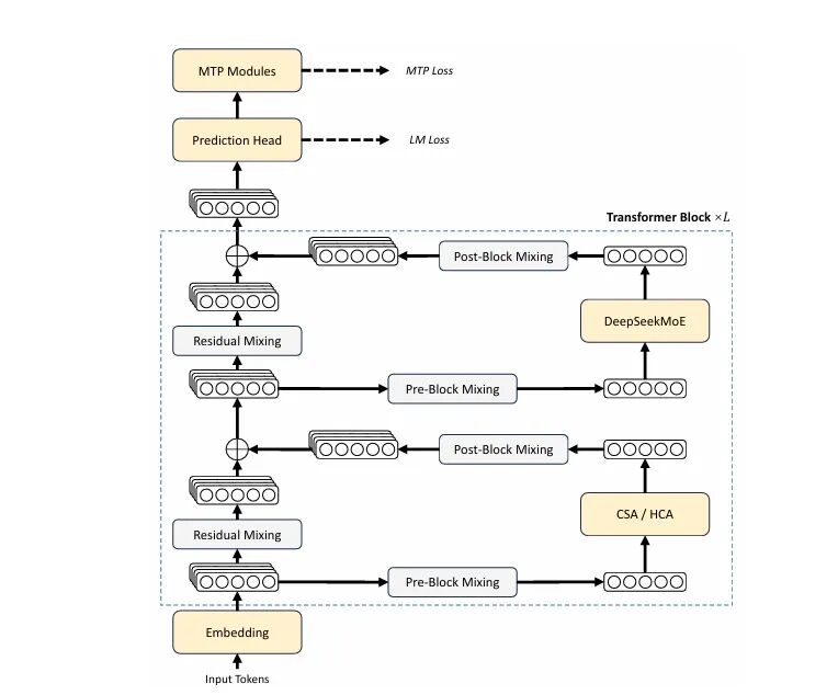
DeepSeek-V4 仍然是 Transformer + DeepSeekMoE + MTP 的底盘,相比 V3 系列做了三处关键升级:
维度 | DeepSeek-V3 / V3.2 | DeepSeek-V4 |
|---|---|---|
注意力 | MLA(V3)/ DSA(V3.2) | CSA + HCA 混合 |
残差连接 | 标准 residual | mHC(流形约束超连接) |
优化器 | AdamW | Muon(embedding/head 仍用 AdamW) |
MoE 路由 | sigmoid + top-k | sqrt(softplus) + 取消节点路由限制 |
前几层 FFN | dense | MoE + Hash 路由 |

V4 的注意力是两种压缩注意力交错的混合架构——CSA(Compressed Sparse Attention)做温和压缩加稀疏选择;HCA(Heavily Compressed Attention)做激进压缩加全量 attention。
CSA:先粗读,再精读
CSA 把每 m 个相邻 token 的 KV 压缩成 1 个压缩 entry(V4-Pro 中 m=4),然后用一个轻量的 Lightning Indexer 给每个 query 选 top-k 个最相关的压缩 entry 做核心 attention(V4-Pro 中 top-k=1024)。

压缩本身是一次加权求和——不是简单平均,用学到的 softmax 权重加位置 bias,相当于让模型自己学这 4 个 token 哪个该多看一点。论文里写得很数学:
对每 m 个 token 的 KV,先算两路 C^a, C^b 和对应的权重 Z^a, Z^b
softmax 归一化后做加权求和,得到 1 个压缩 entry这种重叠压缩C^b 用前 m 个 token、C^a 用后 m 个 token是为了避免硬切边界处的信息断裂。
Lightning Indexer 本质是一个低秩多查询的小 attention:用一组专门的 indexer query 对所有压缩后的 indexer key 算分,再 ReLU 加权求和打个分,最后取 top-k。indexer 的 QK 路径全程跑在 FP4 上,是后面 KV Cache 体积能压到 V3.2 的 10% 的关键之一。
一句话总结就是:CSA 等于先把每 m 个 token 摘要成 1 句话,再用一个小模型挑出最相关的 k 句话精读。
HCA:直接做全局摘要
HCA 是另一个极端:压缩比 m' 拉到 128(V4-Pro/Flash 都用 128),不做 overlap,但保留 dense attention,不再 top-k。

为什么需要 HCA?CSA 虽然能精读细节,但 top-k 的稀疏选择天然会漏掉一些全局摘要级的信息。HCA 把 1M tokens 直接压成约 7800 个 entry,所有 query 都能看,相当于一个永远在线的全局摘要通道。
两者交错排布——V4-Pro 前 2 层 HCA、之后 CSA/HCA 交替——构成了一个局部精读加全局浏览的双轨注意力。
几个让效率再上一层的小动作
Partial RoPE 只在 query/KV 的最后 64 维加 RoPE。压缩后的 entry 拿来当 value 时,会带上绝对位置残留;V4 用 position=−i 的 RoPE 在输出端反向贴一次,把绝对位置改回相对位置。
滑窗分支每层额外保留最近 n_win=128 个 token 的未压缩 KV,专门补强局部细节。Attention Sink 给每个 head 加一个可学的 sink logit,让 attention score 总和可以不是 1,甚至接近 0,缓解极长序列下的强制分散注意力问题。KV Cache 走混合精度——RoPE 维度用 BF16、其余维度用 FP8——直接砍半。
把这些组合在一起,论文给出的对比是:以 BF16 GQA8(head_dim=128)为基线,V4 的 KV Cache 能压到约 2%。这就是开篇那个百万上下文能用了的基础保证。

DeepSeek-V4 没有沿用标准 residual,而是引入了 mHC(Manifold-Constrained Hyper-Connections)。
先回顾原版 Hyper-Connections:把 residual stream 的宽度从 d 拓宽到 n_hc × d(V4 中 n_hc=4),通过三个映射 A、B、C 控制信息流:
X_{l+1} = B_l X_l + C_l \mathcal{F}_l(A_l X_l)
问题在 B——这是任意学出来的方阵,深堆叠时谱范数容易爆,训练经常崩。
mHC 的关键创新是:把 B 强制约束在 doubly stochastic 矩阵流形(Birkhoff polytope)上。也就是 B 的每行每列都和为 1、元素非负——本质上是个概率混合矩阵。两个直接收益:谱范数小于等于 1,残差变换永远是非膨胀的,前向不会爆、反向梯度不会炸;doubly stochastic 矩阵在乘法下封闭,深堆叠的稳定性可以传递。
实现上,B 的原始参数 \tilde{B} 经过 exp 之后用 Sinkhorn-Knopp 迭代 20 步做行列交替归一化,就投影到了流形上。A、C 则用 sigmoid 限制非负有界。
直觉类比:原版 HC 让残差通路可以做任意线性变换;mHC 把它收紧成概率混合,信息在跨层传递时始终是重新分配,不会被某条路径无限放大或抹掉。相当于给残差通路加了一条信息守恒律。
工程上mHC 增加了激活内存和 pipeline 通信量。论文用三个方法把开销控制住——融合 kernel、选择性重计算、调整 DualPipe 1F1B 重叠——最终额外 wall time 只有 1F1B 的 6.7%。
Muon 替换 AdamW 的核心是:不用元素级的二阶矩估计,而是把动量矩阵通过 Newton-Schulz 迭代近似正交化之后再更新。
Algorithm: Muon for DeepSeek-V4
G_t = ∇W L # 梯度
M_t = μ M_{t-1} + G_t # 动量
O'_t = HybridNewtonSchulz(μ M_t + G_t) # 正交化
O_t = O'_t · √max(n,m) · γ # rescale RMS
W_t = W_{t-1}(1 - ηλ) − η O_t # 衰减 + 更新V4 的 hybrid 指 NS 迭代分两段:前 8 步用激进系数 (3.4445, −4.7750, 2.0315) 快速逼近,后 2 步切到保守系数 (2, −1.5, 0.5) 把奇异值精确稳定到 1。
几个细节值得注意。Embedding、prediction head、mHC 的静态 bias 和 RMSNorm 仍然用 AdamW;V4 在 Q、K 上已经加了 RMSNorm,所以不再需要 QK-Clip。ZeRO 兼容性是个工程难题——Muon 需要完整梯度矩阵,跟 ZeRO 的参数切分天然冲突。V4 的方案是 knapsack 算法做 bucket 分配,MoE 参数 flatten 后均匀切分,padding 开销控制在 10% 以内。跨 DP rank 的梯度通信用 BF16(随机舍入),并改成 all-to-all 加本地 FP32 求和的两阶段,避开 BF16 累加误差。
一句话总结:Muon 把找下一步方向从逐元素的 Adam 估计换成对整个梯度矩阵做正交化,方向更稳,收敛更快;但是代价是工程上要重新对齐 ZeRO 流程。
V4 最内卷的部分是它的 infra
MoE 的瓶颈是 EP(Expert Parallelism)的跨节点 all-to-all。V4 提出按 expert wave 分批调度:把 experts 切成多个 wave,每个 wave 完成通信后立即开始计算;当前 wave 计算、下一个 wave 通信、已完成 wave 的结果回传——三件事并发;整套逻辑融进一个 CUDA mega-kernel(已开源到 DeepGEMM)。

实测在通用推理场景下相比强基线加速 1.5–1.73 倍,RL rollout 和高速 agent 场景能到 1.96 倍。
更有意思的是论文给出的硬件设计建议:通信能不能完全被计算覆盖,本质上由 C/B(peak compute / interconnect bandwidth)决定,而不是单纯堆带宽。对 V4-Pro 来说,C/B ≤ 6144 FLOPs/Byte 即可。这条意见对未来 GPU/NPU 互联设计有现实价值。
V4 用 TileLang 写大量 fused kernel,Host Codegen 把 host 端的检查、参数 marshalling 全部编译期生成,单次调用 overhead 从几十微秒压到 1 微秒以下。Z3 SMT 求解器辅助形式化整数分析自动验证向量化、内存 hazard、边界条件,把以前需要手工证明才能开的优化全自动化。Bitwise 可复现层面默认关闭 fast-math,提供显式 IEEE-754 intrinsics(T.ieee_fsqrt 等),并对齐 NVCC 的 lowering 顺序。
这是个对 RL 训练特别重要的能力。V4 实现了端到端的 batch invariance(任一 token 的输出与它在 batch 中的位置无关)和确定性反向。
Attention 用双 kernel 策略避免 split-KV 引入的 wave-quantization 问题;MatMul 放弃 cuBLAS 改用 DeepGEMM,并放弃 split-k;Attention 反向用每 SM 独立 buffer 加全局确定性 reduction 替代 atomicAdd;MoE 反向通过 token 顺序预处理与 buffer 隔离消除多 rank 写竞争。
当训练和推理 bitwise 一致时,RL 中的采样分布偏移问题被缓解,调试体验也质变。
V4 在 post-training 阶段对两类参数引入 MXFP4 量化感知训练:MoE 专家权重(GPU 显存大头)、CSA indexer 的 QK 路径(推理热路径)。
在 FP4 → FP8 的 dequant 是无损的:FP8(E4M3)比 FP4(E2M1)多 2 个指数位,只要每个 FP8 量化块(128×128)内部的 FP4 sub-block scale 比值不超阈值,FP4 的 fine-grained scale 就能完全被 FP8 的 dynamic range 吸收。QAT pipeline 可以完全复用现有 FP8 训练框架,反向传播零修改。
推理时直接用真 FP4 权重,避开 simulated quantization 的双倍读写。论文还顺手把 indexer 的 index score 从 FP32 量化到 BF16,top-k selector 加速 2 倍,KV recall 仍有 99.7%。
V4 的 KV Cache 是异构的:CSA 有压缩 KV 加 indexer KV,HCA 有更激进的压缩 KV,所有层还有 SWA 滑窗 KV,CSA/HCA 还要管未压缩的尾巴 token。

V4 把 KV Cache 拆成两块。State Cache 定长,存 SWA KV 和未达压缩边界的尾部 token,按 request 预分配。经典 KV Cache 分块,每块覆盖 lcm(m, m')=128 个原始 token,对应 32 个 CSA 压缩 entry 加 1 个 HCA 压缩 entry。
对于共享前缀的请求(典型 RAG 或多轮 agent 场景),V4 把压缩 KV 落盘复用,避免重复 prefill。SWA KV 因为没压缩、体积是 CSA/HCA 的 8 倍,所以提供三档策略:Full(全存)、Periodic(定期 checkpoint)、Zero(不存,靠 CSA/HCA cache 重算最后 n_win·L 个 token),根据存储与算力的比例选择。
数据层面 32T+ tokens,相比 V3 强化了多语言、长文档、数学/代码、agentic 数据;改用 sample-level attention masking,不再是 V3 的 doc-level。课程方面,序列长度按 4K → 16K → 64K → 1M 逐步扩展;attention 也是先 1T tokens 纯 dense,再切到 sparse。
模型规模上,V4-Flash 是 43 层、hidden 4096、256 路由 expert、6 激活、13B activated、284B 总参;V4-Pro 是 61 层、hidden 7168、384 路由 expert、6 激活、49B activated、1.6T 总参。Muon 的 RMS rescale γ 调成 0.18,让 Muon 能复用 AdamW 的学习率超参;峰值 LR 在 Flash 是 2.7e-4,Pro 是 2.0e-4。
万亿 MoE 训练一旦炸 loss,rollback 也救不回来——根因往往是 MoE 层的 outlier 在路由机制下被自我放大。V4 给出两个作者自己也承认理论上还没完全搞清楚的解药。
在第 t 步,用历史参数 θ{t−Δt} 算路由 index,但用当前参数 θt 算 feature。
把 backbone 的更新和 router 的更新解耦,打断 outlier → 路由倾斜 → 更大 outlier 的恶性循环。工程上通过提前 Δt 步预取数据加缓存 routing index,把额外 wall time 控制在约 20%。更聪明的是只在检测到 loss spike 时短暂启用,平稳后切回标准训练,长期开销几乎为零。
把 SwiGLU 的 linear 分量 clip 到 [−10, 10],gate 分量上限 10。简单粗暴,直接抹掉激活 outlier。两个 trick 合用,整个 V4 系列训练再也没崩过。
自媒体角度的看点:DeepSeek 把我们也不完全理解为什么 work 写进正文,请社区一起研究——这种开放姿态在现在的闭源年代越来越稀缺。
这是 V4 与 V3.2 最大的方法差异。
V3.2 时代是先 SFT,再 RL,把多个能力混一起训。V4 的 pipeline 改为两步:先做专家培养——对每个领域(数学、代码、agent、指令跟随等)独立做 SFT 加 GRPO RL,得到一组 specialist;再做 OPD 合并——让一个 student 模型在自己采样的 trajectory 上,同时蒸馏所有 specialist 的 logits。
OPD 的 loss 是经典的多教师反向 KL:
\mathcal{L}_{\text{OPD}}(\theta) = \sum_i w_i \cdot D_{\text{KL}}(\pi_\theta \| \pi_{E_i})
关键是 V4 没有用 token-level KL 做简化(虽然省资源但梯度方差大),而是做全词表 logits 蒸馏。十几个 trillion 级教师的 logits 怎么放?V4 的工程方案分四步走:教师权重全部 offload 到分布式存储,按需加载;只缓存最后一层 hidden state,训练时再过 prediction head 重建 logits,避开 100K+ 词表的 logits 物化;按 teacher index 排序数据,确保每个 mini-batch 只加载一次 teacher head;用 TileLang 写专门的 KL 散度 kernel。
这套设计支持几乎无上限的教师数量乘 trillion 级参数。论文承认这种范式比传统混合 RL 更稳定,避开了多目标 RL 的能力互蚀。
V4 提供三档:Non-think、Think High、Think Max。三档 RL 时用不同的长度惩罚和上下文窗口训出来;Think Max 用专门的 system prompt 引导深度推理。工具调用场景的 thinking trace 跨用户消息也保留——V3.2 是每个新 user turn 清空——充分利用 1M context。普通对话场景仍然清空,避免 context 膨胀。
另一个工程亮点是 Quick Instruction:把是否触发搜索、意图识别、标题生成这类辅助任务用特殊 token 直接拼到输入末尾,复用已有 KV cache、并行执行。彻底消除主模型旁边再挂一个小模型的工程债。
13B 激活的 Flash 在大部分指标上已经超过 37B 激活的 V3.2。这个对比把参数数量和参数效率分开,说明 V4 的架构改动有效,不是单纯靠堆参数。
亮点摘要:
Agent 维度上,Terminal Bench 2.0 拿到 67.9(Verified subset 约 72.0);SWE Verified 80.6,与 Opus-4.6、Gemini-3.1-Pro 同档;BrowseComp 83.4,仅次于 Gemini-3.1-Pro。内部代码 R&D 评测里,DeepSeek-V4-Pro-Max 67% pass rate,超过 Claude Sonnet 4.5(47%),逼近 Opus 4.5(70%)。
这是论文里最少被讨论但对应该是我们中文用户最有体感的部分。
中文功能性写作对 Gemini-3.1-Pro 的胜率 62.7% 比 34.1%;主要原因是 Gemini 经常用自己的风格偏好覆盖用户的明确要求。创意写作上指令遵循胜率 60.0%、写作质量胜率 77.5%;最难的多轮加复杂指令子集里,Claude Opus 4.5 仍以 52.0% 比 45.9% 胜出。30 项中文白领任务对比 Opus-4.6-Max,综合非负率 63%——V4 在任务完成和内容质量上更强,格式美观还是 Opus 更胜一筹。


这张图最有价值的信息是:V4-Pro 在相同 token 预算下,比 V3.2 的 token 效率更高。单位思考 token 换来的性能增益更多。混合稀疏注意力加 Muon 共同作用的结果。
论文自己列了三类 limitation。把它们和我个人的观察合并起来,整理成下面几个值得继续追问的问题。
架构复杂度是第一条。CSA 加 HCA 加 mHC 加 Muon 加 FP4 加 Anticipatory Routing 加 SwiGLU Clamping,太多 trick 堆在一起,V4 自己说未来要做减法。机制不明是第二条——Anticipatory Routing 和 SwiGLU Clamping 为什么 work,理论上没讲清楚。第三条是距前沿仍有 3–6 个月差距:reasoning 维度上 V4-Pro-Max 不及 GPT-5.4 与 Gemini-3.1-Pro。
CSA 的 top-k=512/1024 是否足够?1M 上下文下,压缩后的 entry 也有约 7800 个,top-k=1024 意味着只看 13%。这个比例在哪些任务上会成为瓶颈,还需要更多消融数据。
mHC 的 Sinkhorn 20 步会不会成为下一个训练瓶颈?每层都要做一次行列归一化迭代,长期是否需要算法层面的近似,论文没给出明确答案。
FP4 QAT 的稳定性边界——目前是 post-training 才引入,pre-training 全程是否可行?这关系到下一代是否能直接 FP4 训练。
OPD 替代 RL 的代价。OPD 本质是离线模仿(轨迹是 on-policy 采样),失去了 RL 在 reward landscape 上的探索能力。在更长 horizon、更稀疏 reward 的任务上是否会吃亏,需要更长时间验证。
Anticipatory Routing 的 Δt 没披露,这个超参的选取本身就值得一篇消融分析。
Kimi K2.6 与 GLM-5.1 走的是更标准的稀疏 MoE 加长上下文路线,没有把架构改这么深。Qwen3 与 MiniMax-M2 在 attention 上的探索更保守,但训练数据规模可比。V4 的差异化定位是用更激进的架构换长上下文与推理效率,代价是工程复杂度——短期内别人不容易复刻。
DeepSeek-V4 这篇论文最值得记住的,不是某个具体 SOTA 数字,而是它给开源社区贡献的几个可以拿走单独研究的模块:CSA 加 HCA 是长上下文效率的新方向,比 sliding window 或 linear attention 更务实;mHC 给 hyper-connections 装上数学护栏,可能成为下一代 residual 的标配;Muon 加 ZeRO 兼容性方案让非 element-wise 优化器在大规模训练里真正落地;MegaMoE、TileLang、批不变 kernel 这套 infra 哪怕单独拿出来都能撑起一篇系统论文;OPD pipeline 提供了混合 RL 之外的第二条路线——multi-teacher 到 single student 的全词表蒸馏。
更重要的是 DeepSeek 把这些设计的开源实现一并公开——MegaMoE、CSA/HCA inference code、Muon 训练流程都在 huggingface 上能找到。在闭源越来越多、技术报告越来越糊的 2026,这种既写论文又放代码的做法本身就是稀缺品。
V4 是不是开源最强?大部分指标上是。是不是已经追平 GPT-5.4 与 Gemini-3.1-Pro?还差一点,但已经把差距压到了 3–6 个月。
真正的影响在另一面:当百万上下文从贵的玩具变成日常能跑的工作负载,下一波 agentic 应用、长 horizon 任务、在线学习的探索就有了新的基础设施。这才是 V4 系列的分量所在。
本文分享自 DeepHub IMBA 微信公众号,前往查看
如有侵权,请联系 cloudcommunity@tencent.com 删除。
本文参与 腾讯云自媒体同步曝光计划 ,欢迎热爱写作的你一起参与!