
之前AI代码编辑器 用过cursor、windsurf 、 国际版和国内版的trae , 最近铺天盖地看到CodeBuddy 宣传的消息, 我们一起看看它相比这些工具有什么不同。
先给一下官方介绍:
腾讯云代码助手(CodeBuddy)是腾讯自研的AI辅助编程工具,基于腾讯混元大模型与DeepSeek双引擎技术架构,专为开发者设计,旨在通过自然语言交互、智能代码生成与工程化协作能力,全面提升编码效率与代码质量。作为对标Cursor的国产化工具,CodeBuddy不仅支持多种编程语言和主流IDE,还深度融合腾讯生态,成为国内首个兼容MCP协议(Model Context Protocol)的代码助手。其核心理念是通过“对话式编程”与“氛围编码”(Vibe Coding),让开发者从繁琐的代码编写中解放,专注于业务逻辑与创新。
CodeBuddy提供两种核心模式:
看完官网介绍,我差点想顺手关闭。 直到我看到它支持微信小程序开发, 顿时有了兴趣。之前我捣鼓过微信小程序,那就按照官方文档快速安装吧
1. 前往 微信开发者平台 IDE 下载工具。需要下载最新稳定版(1.06.2409140以上)
2. 在开发者平台上创建自己所需的项目。

3. 单击扩展区域图标,在搜索栏中输入腾讯云代码助手,单击腾讯云代码助手右边的安装,等待安装完成即可。

说明:
腾讯云代码助手插件安装完成后,建议重启一下微信开发者平台 IDE。
4. 登录账号使用腾讯云代码助手。
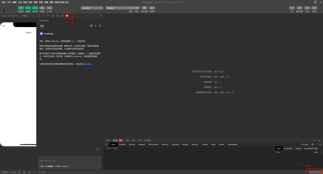
您需要有一个开发小程序的 账号,并且处于登录状态后,如下图所示,即表示登录成功,可以开始使用腾讯云代码助手。

您在正常开发中,可以单击右下角 AI 问答切换到 AI 对话,或者单击如下按钮切换。

下次开发微信小程序,我再也不用curor生成代码后 再用微信IDE打开了。
之前随手用开源项目魔改的一个小程序项目,上次分享有同学觉得其中某几个功能还不错,那这里继续分享下。 如果觉得不错,点个赞给个关注。