背景
这确实是一个直击灵魂的问题。今天,笔者就来尝试解释一下这背后的设计逻辑。说到软件,从界面维度可以分为有界面和无界面两种。数据库、Nginx等很多大型软件都是无界面运行的,但今天咱们只讨论有界面软件。作为有界面软件来说,从开发设计角度可以分为,“桌面端软件”和“手持端软件”。
效率 vs. 便捷
“桌面端软件”主要是为运行于办公电脑或者工作站上的软件,说白了,就是要用鼠标键盘来操作才能发挥其最大价值。“手持端软件”一般用于如手机、平板的手持设备,用手指的点击和滑动就能完成软件的操作。
有人会说:“桌面软件看来没啥用,软件都应该设计成手持的,这样大家用起来多方便”!听起来有几分道理,但该理论忽视了一个极为重要的元素--“工作效率”。因为,除了简洁和美观是用户追求的指标,工作效率也是其中一种。而桌面软件正是把“工作效率”作为其最重要的设计指标,因此桌面软件的界面往往非常紧凑,按钮特别多。目标就是让大家把10个手指充分利用,左手快捷键,右手鼠标左右键,外加上鼠标的滑动和前后的滚轮。
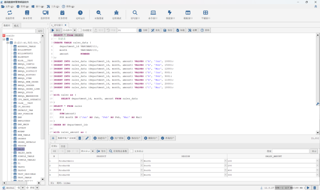
如下为DESK的界面,在没有打开什么功能的情况下,界面上已经有几十个功能按钮或者菜单,但是在这一个界面下,你可以随时操作成千上万的文件。

再举例大家熟悉的WPS办公软件,打开一个文档,也会出现几十个菜单按钮,切换一个界面又会出现几十个。如果用的不熟,找个功能的确是很难的。

反观如下手持软件,一般就一个主界面作为入口,有一个手指点点,两个手指缩放一下,基本就能使用其全部功能了。但是,如果工作的确是需要大家同时管理上千个文件,但只允许用两个手指进行操作,是不是有一种被虐的欲仙欲死的感觉?这时候,再简洁、再漂亮又有什么心情去欣赏呢。

功能 vs. 美观
千万不要小看桌面软件,由于其丰富的键盘和鼠标操作渠道,复杂的工作场景只能设计成桌面软件。比如说,芯片设计需要用EDA软件,数据库、服务器和设备的管理需要用对应的桌面软件,而上述场景基本不可能在手持设备上完成。由于业务需求非常复杂,软件的功能往往是第一位的。下方附加两种图,干相同的事情,界面上做一下对比。第一张为PLSQL(全球最强Oracle数据库管理软件),第二张为DBCS(花名屠龙刀)。两个桌面软件都在管理Oracle数据库,都是一堆功能按钮和SQL语句,真的很难说哪个软件更加美观。


当然,不能以功能为借口,彻底放飞自我,因此DeskUI团队在完成功能的基础上,增加了多种风格,让用户在忙碌的同时,有一点小小的惬意。

总结
桌面端软件的设计初衷就是完成复杂工作,提升工作效率,其使用过程需要把键盘鼠标和界面的交互尽量发挥出来。因此桌面端软件界面会比较复杂,其美观性和简洁性没法和手持软件比。但复杂的操作也是门槛,专业的象征。当一个人熟练掌握多种桌面端软件的时候,就意味着这个人在当前领域有着较深的理解。所以,为了工作和生计,大家还是撸起袖子,多学习几种桌面端软件的使用吧。