电子化的时代各种密码充斥着每个人的生活。几个密码走天下的时代一去不复返了。拿笔者来说,我个人平常用的密码就多达50多个,而且还在不断增加。之前,我都是放在一个文本文件中,如果说安全就见了鬼了。
搜索可以使用的软件,发现还真没有啥好的。比如说:Linux下有个pwgen。喔噻,全命令行。感兴趣的同学可以从下面的文章学习一下,我就不学了,哈哈。

https://developer.aliyun.com/article/1495425
基于上述痛点,DESKUI团队开发了DESK软件的密码管理功能,并且支持8个非常有用的功能:
1.安全防护你的密码
2.自定义生成密码
3.快速的关键字搜索
4.批量修改密码
5.使用密码的时候,不让别人看到密码
6.能够备份到excel表格中
7.支持树状节点进行密码分类
8.支持密码自动输入
启动“密码管理”非常简单,从“工具”菜单下启动即可。

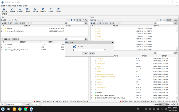
第一次启动要设置密码,之后使用要输入密码。DESK的密码管理器保存的信息通过AES进行加密,破解难度极高。

新建一个密码项目的时候,可以通过【生成】按钮,然后在弹出的对话框中按照自己的需要生成相关密码。如下图:

在树状结构上方输入搜索关键字,可以完成快速搜索

在树状结构中按住shift或者ctrl配合鼠标点击,可以完成多个节点的选择。右键选择结果,可以进行批量删除和批量密码设置。

使用密码的时候,即使你的电脑旁边有其他人,也没有关系,因为大家看不到你的密码,但是你可以点击复制按钮把密码复制下来。

通过点击根节点,进行导入和导出操作,完成密码的备份和恢复。

通过创建目录进行分类

这个功能非常有意思,当你的密码不能粘贴的时候,手动输入会非常麻烦。如下图所示:在统信下调用一个磁盘管理器需要输入root密码,但是这个密码是不能通过粘贴进行输入。这时候点击“自动填充”后把鼠标移动到待输入密码处,密码就会自动填入。

总结
密码管理是每个现代人都需要做的事情,用DESK软件的密码管理,不但功能全面,而且全部是图形操作,使用难度非常低,因此推荐给大家,欢迎大家试试。