首页
学习
活动
专区
圈层
工具
发布
社区首页 >专栏 >刚刚!阿里正式开源下一代基础模型架构 Qwen3-Next,训练成本直降 90%

刚刚!阿里正式开源下一代基础模型架构 Qwen3-Next,训练成本直降 90%

作者头像
民工哥
发布2026-03-24 14:47:49
发布2026-03-24 14:47:49
2160
举报

特色专栏

MySQL/PostgreSQL/MongoDB

ElasticSearch/Hadoop/Redis

Kubernetes/Docker/DevOps

Kafka/RabbitMQ/Zookeeper

监控平台/应用与服务/集群管理

Nginx/Git/Tools/OpenStack

大家好,我是民工哥!

开源大模型真的是越来越卷了,一波接一波!

图片
图片

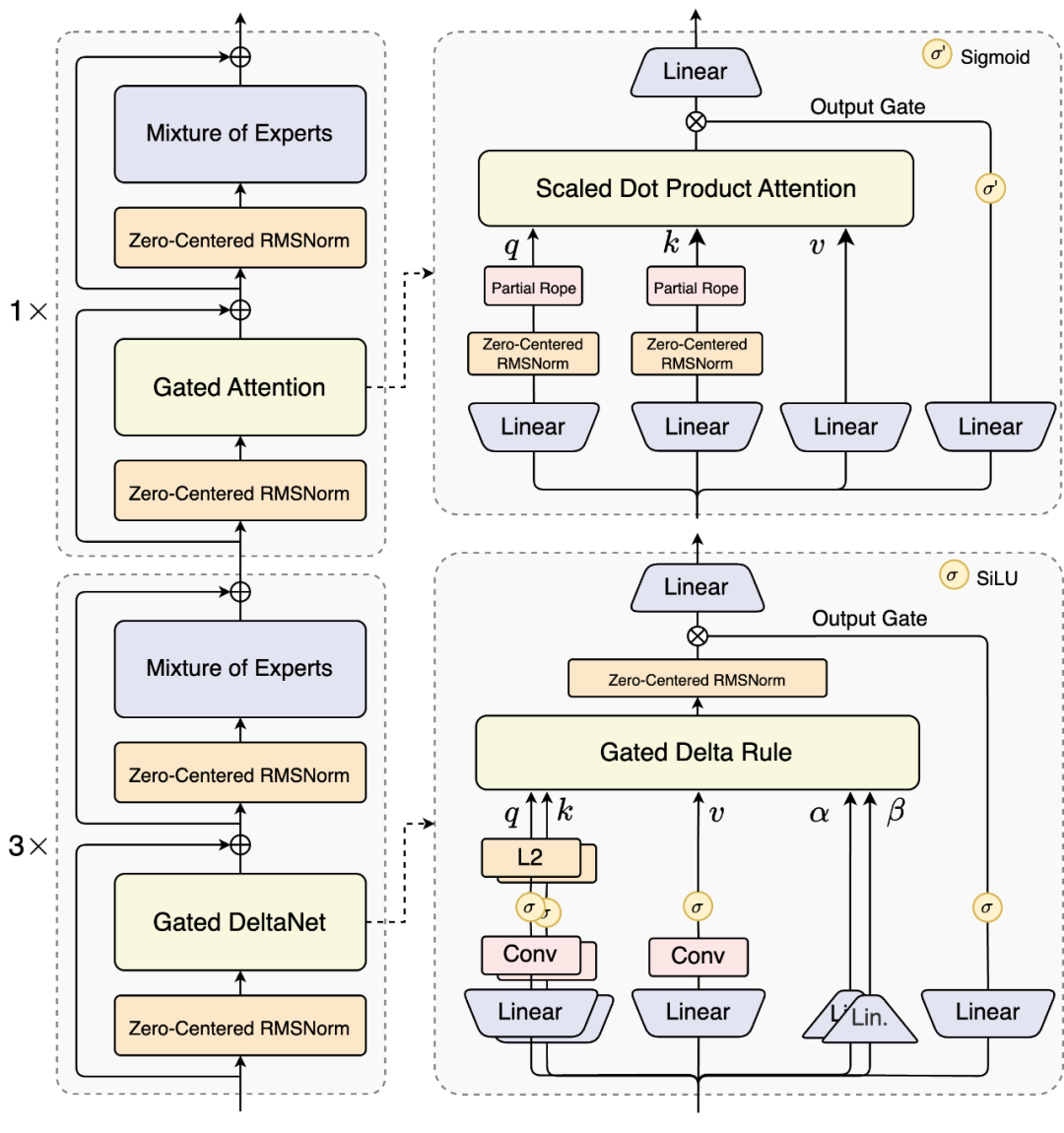
2025年9月12日阿里正式开源下一代基础模型架构Qwen3-Next,并发布Qwen3-Next-80B-A3B系列模型,该系列以高稀疏MoE架构、混合注意力机制及多token预测技术为核心,实现了模型性能与计算效率的双重突破。

高稀疏度MoE(混合专家)架构

  • 参数激活比达1:50:总参数80B的模型仅激活3B参数(实际激活比例可能因版本略有差异,如部分报道提及30亿激活参数),通过动态路由机制选择最相关的专家子集,显著降低计算开销。
  • 专家数量扩展:相比Qwen3的128个总专家,Qwen3-Next扩展至512个总专家,搭配10个路由专家和1个共享专家,提升模型容量与资源利用率。
图片
图片

混合注意力机制

  • Gated DeltaNet + Gated Attention:结合线性注意力(Gated DeltaNet)与自研门控注意力(Gated Attention),突破传统Transformer的二次复杂度限制。
  • 性能优化:在3:1的混合比例下(75%层使用Gated DeltaNet,25%层保留标准注意力),实现上下文学习与计算效率的双重提升,支持百万token超长上下文处理。

多token预测(MTP)技术

  • 训练范式革新:模型在预训练阶段同步预测多个token,学会语言规划与长程逻辑,输出更连贯且训练效率更高。
  • 推理加速:通过多步推理一致性优化,提升Speculative Decoding接受率,解码阶段吞吐量提升近4倍(4k上下文)至10倍以上(32k+上下文)。

性能媲美千亿级模型

  • 基准测试表现:在编程(LiveCodeBench v6)、人类偏好对齐(Arena-Hard v2)等评测中,Qwen3-Next-Instruct超越Qwen3-235B-A22B-Instruct-2507;在数学推理(AIME25)中,Qwen3-Next-Thinking以87.8分全面超越Gemini2.5-Flash-Thinking。
图片
图片
图片
图片
  • 长文本处理能力:支持百万token超长上下文,推理吞吐量较Qwen3-32B提升10倍以上(32k+上下文场景)。
图片
图片
图片
图片

训练成本降低超90%

  • 资源效率:仅需Qwen3-32B 9.3%的GPU计算资源即可完成预训练,训练成本降至密集模型的1/10以下。
  • 稳定性优化:通过Zero-Centered RMSNorm、weight decay及MoE router参数归一化等技术,解决高稀疏MoE架构下的训练稳定性问题。

新模型已在 Qwen.ai 上线,并上传到了 HuggingFace。

  • 新模型网页版:https://chat.qwen.ai/
  • HuggingFace:https://huggingface.co/collections/Qwen/qwen3-next-68c25fd6838e585db8eeea9d
  • Kaggle:https://www.kaggle.com/models/qwen-lm/qwen3-next-80b

并且,Qwen3-Next 模型也已经在很多第三方平台中上线。

通义千问Qwen衍生模型数超17万,稳居全球第一开源模型。

2025年上半年,阿里通义在中国企业级大模型调用市场中占比17.7%,位列第一。

👍 既然都看到这里了,如果觉得不错,随手点个赞、在看、转发三连吧,如果想第一时间收到推送,也可以给我个星标⭐

本文参与 腾讯云自媒体同步曝光计划,分享自微信公众号。
原始发表:2025-09-12,如有侵权请联系 cloudcommunity@tencent.com 删除

本文分享自 民工哥技术之路 微信公众号,前往查看

如有侵权,请联系 cloudcommunity@tencent.com 删除。

本文参与 腾讯云自媒体同步曝光计划  ,欢迎热爱写作的你一起参与!

评论
登录后参与评论
0 条评论
热度
最新
推荐阅读
领券
问题归档专栏文章快讯文章归档关键词归档开发者手册归档开发者手册 Section 归档