首页
学习
活动
专区
圈层
工具
发布
社区首页 >专栏 >VFP AI 插件开发花絮6:基于策略模式的词性标注系统(英文)

VFP AI 插件开发花絮6:基于策略模式的词性标注系统(英文)

作者头像
firstxinjie
发布2026-03-10 16:28:40
发布2026-03-10 16:28:40
1160
举报

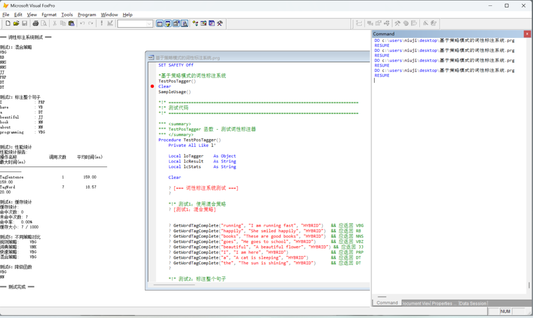
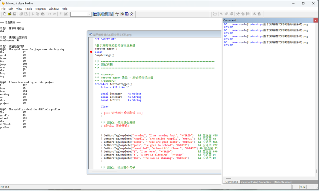
在完善关键词提取引擎时,由于代码在词性标注方面的算法过于简单,因为,我使用 VFP AI 获得了一段长达 1722 行的“基于策略模式的词性标注系统(英文)”,经过有效时间几个小时的修改调试,完美运行。

本文参与 腾讯云自媒体同步曝光计划,分享自微信公众号。
原始发表:2026-01-14,如有侵权请联系 cloudcommunity@tencent.com 删除

本文分享自 xinjie的VFP 微信公众号,前往查看

如有侵权,请联系 cloudcommunity@tencent.com 删除。

本文参与 腾讯云自媒体同步曝光计划  ,欢迎热爱写作的你一起参与!

评论
登录后参与评论
0 条评论
热度
最新
推荐阅读
领券
问题归档专栏文章快讯文章归档关键词归档开发者手册归档开发者手册 Section 归档