
喜欢本是孤心事 何须岁岁盼回音
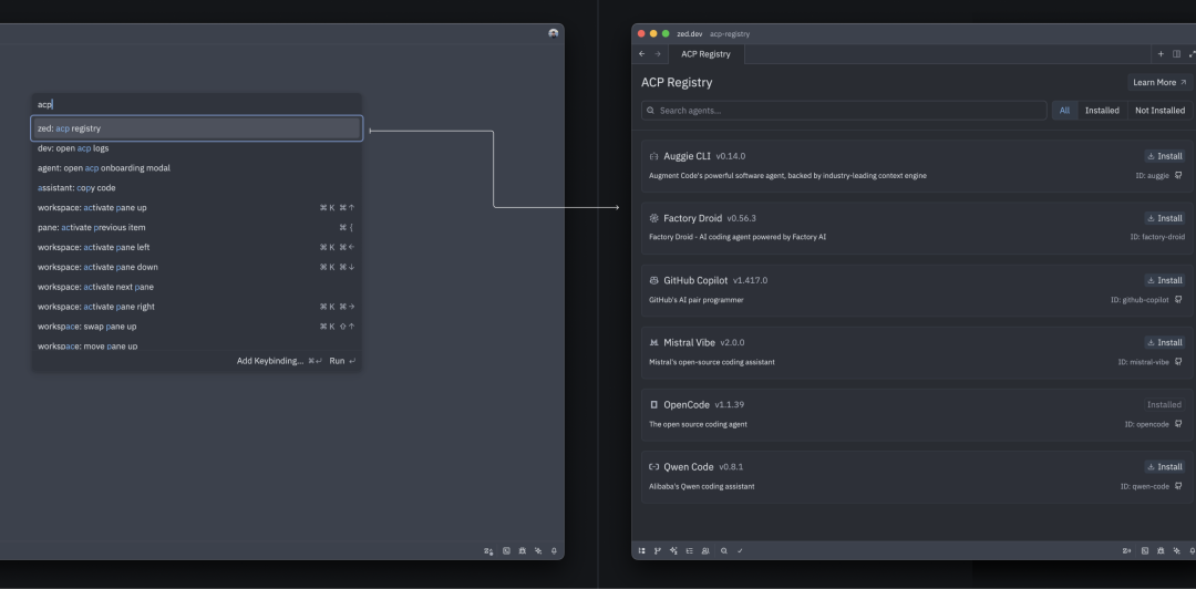
以前每个编辑器都要单独装 Copilot、Claude Code?现在只要支持 ACP,一个注册,全平台同步更新!
2026 年初,Zed 和 JetBrains 联合推出了一项改变 AI 编程生态的关键基础设施 —— Agent Client Protocol Registry(ACP Registry)。 它解决了长期以来 AI 编程代理(如 Claude Code、codex)分发碎片化、版本滞后、维护成本高的痛点。
简单说:开发者只需注册一次代理,所有兼容 ACP 的编辑器(Zed、RustRover、GoLand ,VSCode等)都能自动发现并使用最新版。
Agent Client Protocol(ACP) 是一种标准化协议,定义了:
有了 ACP,编辑器不再需要为每个 AI 工具写专属插件,而是统一调用符合协议的代理。
在 ACP Registry 出现前,开发者面临两大难题:
💡 ACP Registry 就是这个问题的“终极答案”:一个中央注册表,统一管理所有 ACP 代理。
传统方式 | ACP Registry 方式 |
|---|---|
每个编辑器单独发布扩展 | 一次注册,全平台生效 |
用户手动下载/更新 | 自动同步最新版 |
版本碎片化严重 | 统一版本源,避免兼容问题 |
开发者维护多套构建脚本 | 只需实现 ACP 协议 + 提交元数据 |

✅ 对开发者:专注代理能力,不用操心分发。 ✅ 对用户:在 Zed 或 RustRover 里点一下,就能用上最新版 Claude Code。
🔗 JetBrains 官方已宣布深度参与 ACP Registry 规范制定,双方共建生态。
在 Zed 中使用 ACP Registry:
ACP Registry;
ACP Registry 不只是一个分发渠道,更是 AI 编程工具标准化的关键一步。
它的出现意味着:
正如 Zed 团队所说:
“Implement once, work everywhere.” (一次实现,处处运行)
ACP Registry 的诞生,标志着 AI 编程工具从“各自为战”走向“生态协同”。
对开发者:
“你只管写出最聪明的 AI 代理,剩下的交给我们。”
对用户:
“你只管选最喜欢的编辑器,所有 AI 工具自动就位。”
这不仅是效率的提升,更是开发体验的一次范式升级。