
大家是不是也经常觉得,Windows系统虽然好用,但有些地方就是不太顺手?比如任务栏总被占满,系统自带的文件资源管理器不够简洁,或者某些功能明明可以做得更好却偏偏被限制了?
在Windows的世界里,我们通常只能接受微软的"出厂设置",但其实,Windows系统也像一款可以玩"模组"的游戏一样,有着无限的定制可能。最近我发现了一个叫Windhawk的开源项目,它就像为Windows系统装上了一个"模组"市场,让你可以轻松地为各种Windows程序添加自定义功能。

Windhawk是什么?简单来说,它是一个Windows程序的定制化工具。你可以把它理解为Windows版的"Mod"工具,但它专注于Windows系统中各种程序的定制,比如任务栏、文件资源管理器、系统设置等。
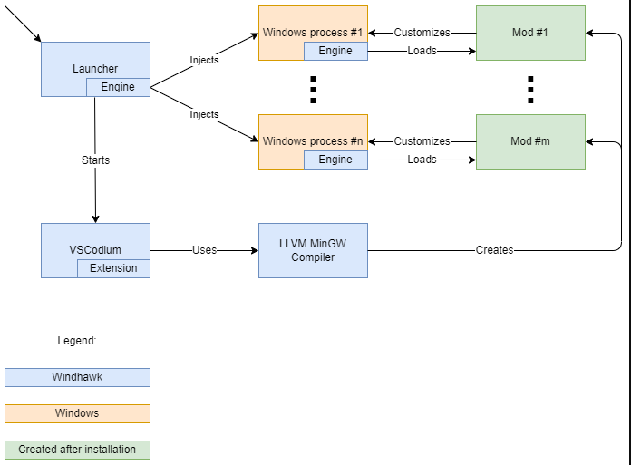
为什么需要Windhawk?因为Windows系统虽然强大,但很多功能都被固定了,用户很难按照自己的习惯来调整。传统的系统定制工具往往需要修改系统文件,风险高且不稳定。而Windhawk采用了一种更安全的"全局注入和钩子"技术,可以在不修改系统文件的情况下,安全地定制程序行为。

Windhawk的使用非常简单。它提供了一个插件市场,让你可以轻松地浏览、安装和管理各种"模组"。比如,你可以安装一个"任务栏图标美化"模组,让任务栏图标更简洁;或者安装一个"文件资源管理器增强"模组,让文件管理更高效。
在Windhawk的插件市场里,我常推荐几个真正能解决日常痛点的实用插件。
任务栏增强类:想自定义任务栏显示,可以试试“任务栏时钟自定义”(添加秒数/自定义日期格式)和“任务栏音量控制”(鼠标悬停滚轮调音)。对于Windows 11用户,“任务栏高度和图标大小”插件能自由调整外观。如果怀念传统样式,“禁用任务栏分组”能让每个窗口独立显示;而“任务栏缩略图重新排序”则允许你直接拖动缩略图来整理窗口顺序。

资源管理器优化类:“资源管理器文件大小优化”插件能以更清晰的单位显示大文件,并可计算文件夹大小(建议配合Everything软件使用)。同时,“经典资源管理器导航栏”能将Win11的新样式恢复为直观的旧版布局。若觉得文件重命名警告繁琐,可用“关闭更改文件扩展名警告”插件将其关闭。
系统交互与外观类:希望窗口操作更优雅?“流畅的窗口排列”能为窗口移动和吸附添加平滑动画。视觉上,“在Windows 11中禁用圆角”插件可恢复直角窗口风格。功能强大的“文本替换”插件甚至能在全系统范围内替换指定文本。
软件功能扩展类:浏览网页时,“Chrome/Edge滚轮切换标签页”插件允许你在悬停标签栏时用滚轮切换。对于系统自带工具,“记事本深色模式”能为记事本启用深色主题。而“默认在开始菜单中显示所有应用”插件则能让开始菜单打开后直接展示完整应用列表,跳过推荐项目。

Windhawk 地址: https://github.com/ramensoftware/windhawk,
它采用GPL-3.0开源许可证,完全免费。项目目前已经有6.2k颗星,153个fork,说明它已经得到了很多开发者的认可。

Windhawk的作者m417z在博客中详细介绍了它的技术实现,使用了"全局注入和钩子"技术,这是一种在Windows系统中安全修改程序行为的方法。这种方法避免了直接修改系统文件,大大降低了风险。
如果你是Windows用户,想要让系统更贴合自己的使用习惯,又不想冒风险去折腾系统文件,那么Windhawk绝对值得尝试。它就像给Windows系统装上了一个"外挂",让你的系统真正属于你。
Windhawk虽然还在发展中,但它的潜力已经展现出来。如果你也想让Windows系统更符合你的使用习惯,不妨去试试这个开源项目。记住,系统不应该限制你,而应该为你服务。
原创声明:本文系作者授权腾讯云开发者社区发表,未经许可,不得转载。
如有侵权,请联系 cloudcommunity@tencent.com 删除。
原创声明:本文系作者授权腾讯云开发者社区发表,未经许可,不得转载。
如有侵权,请联系 cloudcommunity@tencent.com 删除。