
在高并发推荐引擎场景中,C++的极致性能往往以开发效率为妥协,尤其在业务频繁迭代时,C++的开发效率流程成为显著瓶颈。传统嵌入式脚本(如Lua)虽支持动态加载,但其与C++的交互成本(如虚拟栈数据中转、类型转换)仍会带来额外性能损耗。
为此,我们探索设计DScript2.0——一种与C++内存布局及调用约定深度兼容的动态脚本语言,通过自研编译器实现即时编译与无缝嵌入,尝试在保留脚本灵活性的同时,尽可能贴近C++的原生性能,为性能与效率的平衡提供了轻量化解决方案。
在搜推引擎中的实践中,出于对高并发场景下极致性能的追求,使用C++进行引擎自研成为了一种业界常态。
众所周知,C++通过开放底层控制权限(如内存分配,指令优化等),提升了可达的性能上限,但这种提升伴随了大量底层细节的处理,消耗了更多的开发时间,追求性能优先的同时,却又限制了开发效率。
我们希望能够在保持性能的同时,提升引擎的开发效率。
我们的目标是寻求一种平衡性能与迭代效率的方案,一种主流方案是在C++中嵌入脚本语言。例如,在游戏引擎和Nginx开发中集成Lua,在C/C++代码中实现性能需求,结合脚本代码中实现控制逻辑,从而提升开发效率。
嵌入式脚本对迭代效率的提升
引擎的迭代拆解
业务侧的需求非常适合引入嵌入式脚本,实现对易变需求的自迭代,提升开发效率,这也是一种业界主流方案。例如,一些搜索中台中,对于相关性和粗排逻辑封装为插件,业务侧的算法工程师使用Lua开发计算逻辑,可以极大地提升迭代效率。
在引擎中嵌入脚本,虽然可以提升迭代效率,但并非全无代价,高阶语言与低阶语言的交互存在着额外的性能开销。
例如,Lua和C++的交互机制基于Lua提供的虚拟栈来实现,这个栈是两者进行数据交换的核心通道。
使用虚拟栈实现语言交互存在额外的开销,包括但不限于压栈和弹栈操作、栈空间管理、类型检查和转换、复杂数据结构的处理等。

基于以上的瓶颈,我们期望一种更加极致的方案,实现性能与效率的平衡。
嵌入式脚本的额外性能开销
(主要源于两种语言在ABI层面的不一致)
一个直观的解决方案就是我们设计一种编程语言,在底层实现上与C++具有一致内存布局与调用约定,从而消除额外的转换开销。
同时,这种编程语言可以在C++嵌入,也支持即时编译,提升效率的同时,也拥有与原生C++近似的执行性能。
以上是我们规划DScript2.0项目初衷。
DScript2.0被设计为一种轻量级面向过程的编程语言,同时它也是静态类型的编译语言。
在语法支持上,包含了基础数据类型、变量、运算符、控制流和函数,额外支持了与C++的语言互操作。
数据类型 | int,long,bool,float,double,void |
|---|---|
变量 | 自定义变量,隐式类型转换。 |
C++变量:支持访问和操作外部注册的C++变量,支持C++的结构体部分操作。 | |
运算符 | 算术运算符:+,-,*,/,% |
关系运算符:==,!=,>=,>,<=,< | |
逻辑运算符:!,&&,|| | |
赋值运算符:=,+= | |
自增自减运算符:++i,--i | |
控制流 | 分支语句:if (...) else if (...) else |
循环语句: for循环 | |
函数 | 自定义函数:基础类型值传递,对象类型引用传递。 |
C++API:支持调用外部注册的C++函数。 |

(编译器的三段结构)
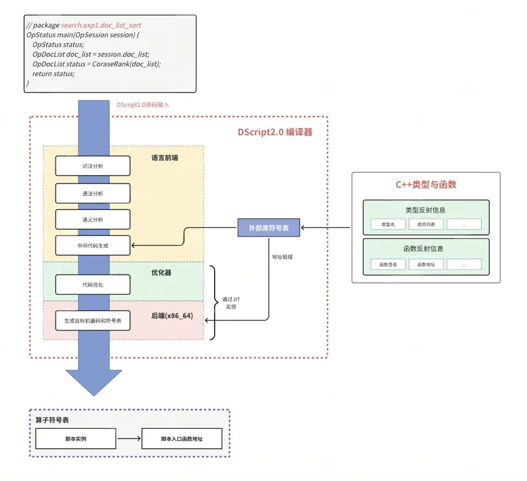
一个完整的编译器通常由三个主要部分组成:前端、优化器和后端。
基于LLVM实现DScript2.0编译器

LLVM 是一个模块化且高度可重用的编译器基础设施项目。它提供了前端、优化器和后端工具链,已支持多种编程语言和平台。LLVM具有跨平台性,允许开发者灵活定制编译流程,提供高级优化能力,支持即时编译,被广泛用于编译器开发、虚拟机和代码分析工具场景。
※ 采用LLVM实现DScript2.0的优势
DScript2.0编译器架构

前端的实现流程
编译器前端的任务是将源码转换为优化器可处理的中间代码,这个转换的流程通常包含4个步骤:

(编译器前端架构)
词法分析
原理:源代码是一堆连续的字符,计算机要先识别出这些字符组成的基本单元,才能进一步理解代码含义。就像读句子先得认出单词一样,这是理解程序的第一步。词法分析的本质是将代码的字符流,转换为更易处理的token流。
输入与输出:字符流->记号流(Tokens)。
※ 词法分析器
DScript2.0中了使用Flex,可以根据自定义的正则表达式规则,自动生成词法分析的扫描器,减少手工编写词法分析器的工作量。
Flex工作流程

Flex语法
在Flex的定义文件中包含三部分:
示例:
/* 定义段段开始 */
/* 引入的c/c++代码 */
%{
#include <string>
%}
/* 正则表达式的宏定义 */
LineTerminator \n|\r|\r\n
WhiteSpace [ \t\f]|{LineTerminator}
Identifier [a-zA-Z_][a-zA-Z0-9_]*
/* 定义段结束 */
%%
/* 规则段开始 */
/* 规则:正则表达式 { return 传递给语法分析器的记号类型 } */
"int" { return INT; }
"float" { return FLOAT; }
"void" { return VOID; }
{Identifier} {
yylval.identifier = new std::string(yytext);
return IDENTIFIER;
}
{LineTerminator} {}
{WhiteSpace} {}
<<EOF>> {
return END;
}
/* 规则段结束 */
%%
/* 用户代码段开始 */
/* 用户代码段结束 */

匹配规则
语法分析
原理:语法分析的原理是根据上下文无关文法(CFG)对输入的 tokens 序列进行分析,验证其是否符合某种语言的语法规则,并构建对应的抽象语法树。其核心在于建立程序的分层逻辑结构,并确保这种结构符合语法约束。
输入与输出:记号流->抽象语法树(AST)。
由语法分析原理拆分
// 示例:分支语法规则:if (conditon) { stmts }
// 符合语法规则
if (a < 1) {
// 不符合语法规则
if a < 1 {

int func(int a) {
int b = a + 1;
return b;
}

FunctionDefinition
├── ReturnType: int
├── FunctionName: func
├── Parameters
│ └── Parameter
│ ├── Type: int
│ └── Name: a
└── Body
├── VariableDeclaration
│ ├── Type: int
│ ├── Name: b
│ └── InitialValue
│ └── +
│ ├── Variable: a
│ └── Constant: 1
└── ReturnStatement
└── Variable: b

※ 上下文无关文法(CFG)
上下文无关文法(CFG) 是编译器语法分析的核心工具,用于形式化描述编程语言的语法结构。
其核心要素包括:
产生式规则定义示例:
/* 局部变量声明 -> 类型 变量声明 */
/* 例如 int a = 1 */
/* Type对应int */
/* Variable_Declartor对应a = 1 */
Local_Variable_Declartor ->
Type Variable_Declartor;
/* 变量声明 -> 变量ID 或 变量ID = 变量初始化 */
Variable_Declartor ->
Variable_ID
| Variable_ID EQ Variable_Initializer;
/* 变量ID -> 标识符 */
Variable_ID -> IDENTIFIER;
/* 变量初始化 -> 任意表达式 */
Variable_initializer -> expression;

示例中根据形式化的语法,描述了变量定义和变量初始化规则。
示例中包含4条产生式规则:
终止符:
※ 语法分析器
语法分析器采用Bison来实现,Bison可以与Flex进行协作,将词法分析器生成的记号序列解析为语法树,供编译器进一步处理。
通过与 Flex 协同工作,Bison 可以自动化地处理复杂的语法分析任务,使编译器的开发更加高效和灵活。
语义分析
原理:通过遍历抽象语法树,实现上下文相关的文法检查,对程序的类型、作用域和标识符等进行详细检查,确保程序在逻辑上符合编程语言的规则,同时生成中间表示代码,作为优化器或后端的输入。
输入与输出:抽象语法树->中间代码。
语法分析与语义分析的区别:
※ 语义分析的主要任务
符号表管理
类型系统校验
控制流合法性
常量表达式求值
※ 中间代码生成
中间代码的生成流程是通过递归遍历AST完成的,将语义检查无误的逻辑,转换为中间表示语言,这是编译器前端工作的最后一步。
DScript2.0中使用了LLVM IR作为中间代码语言,它介于高级语言和目标代码之间,既能表达高级语言的抽象概念,又能适应底层机器代码的生成需求。
LLVM IR提供了丰富的指令集,涵盖了从基本运算到复杂控制流、内存操作、同步操作等各种编程需求。
LLVM IR指令集示例
指令种类 | 指令/作用 |
|---|---|
算术和位操作指令 | add: 整数加法 sub: 整数减法 mul: 整数乘法 udiv/sdiv:无符号/有符号整数除法 |
内存访问指令 | alloca: 在栈上分配内存 load: 从内存中加载值 store: 将值存储到内存 getelementptr: 计算数组或结构体成员的地址 |
比较指令 | icmp: 整数比较 fcmp: 浮点数比较 |
控制流指令 | br: 条件或无条件分支 |
函数管理指令 | call: 调用函数 invoke: 类似 call,但支持异常处理 ret: 函数返回 phi: 选择多个前驱块中的值 |
转换示例:
int func(int a) {
int b = a + 1;
return b;
}

(源代码)
; 函数定义: 函数名为 func,返回类型为 i32(32位整数),参数为 i32 类型的 a
define i32 @func(i32 %a) {
entry:
; 定义局部变量 b,并将其初始化为 a + 1 的结果
%b = add i32 %a, 1
; 返回 b 的值
ret i32 %b
}

(与之对应的LLVM的中间代码)

在DScript2.0中,优化器是通过复用LLVM的中端优化能力来实现的,通过一系列LLVM预置的优化遍(Pass),对程序生成的中间代码进行优化,以提高代码的性能。
在LLVM中,优化遍是指按照一定顺序执行的一个或多个优化算法。
以下是一些常用的优化算法:


DScript2.0 使用 LLVM 的 ORC JIT 作为即时编译器的实现,支持在程序运行时编译脚本,并通过查找函数地址的方式执行脚本。
采用即时编译器的优势:
语言互操作性是指不同编程语言能够相互调用、协同工作的能力。通过这种能力,开发者可以在同一项目中结合多种语言的优势。
例如,C++ 与 Lua 的结合是就互操作的经典场景,常见于游戏开发、搜推引擎、嵌入式系统等领域。
在我们的需求中,要支持动态脚本访问引擎的表列资源,就需要DScript2.0也能具备与C++交互操作的能力。
DScript2.0与C++的语言互操作性体现在
DScript2.0基于GDB实现了基本的调试能力:
调试能力的实现主要基于GDB的通用调试接口,在编译DScript2.0源码时,生成调试信息,插入到LLVM IR的元数据中,然后通过JIT的监听器挂载GDB调试接口,并注入调试信息,最终实现调试能力。

DScript2.0中也实现了异常处理能力,主要包括了硬件异常的主动防御和跨C++与DScript2.0边界的异常传播。
硬件异常防御
程序异常可以划分为硬件异常和主动异常:
典型例子:
※ 硬件异常的主动防御
DScript2.0在语言层面上,对代码引发的硬件异常进行了主动防御。实现上,是在语义分析阶段,对中间代码添加防御逻辑,防御策略则采用了可被捕获的主动异常抛出。
例如下图所示,在编译阶段,编译器对于结构体指针进行了空引用检查逻辑,将硬件异常转换为了主动异常,而主动异常可以通过捕获来进行处理,避免了进程崩溃。

跨语言边界传播
因为DScript2.0的语言互操作性特性,会涉及到C++与DScript2.0的函数互相调用(如下图所示),就会涉及到异常处理时,异常在C++和DScript2.0之间传播,即所谓跨语言边界。
DScript2.0主要实现了如下的异常传播机制:

四、DScript2.0在线开发工作流

DScript2.0通过平台化实现了在线开发的工作流:
DScript2.0的实践为推荐引擎的敏捷迭代探索了一条新路径。通过编译器架构与C++底层机制的高度兼容设计,它在降低跨语言交互成本、支持动态加载等方面展现出潜力,同时保持了接近原生C++的运行时性能。
其即时编译能力与在线开发流程,使业务团队能独立完成逻辑更新,减少对传统C++开发中编译部署的依赖,初步验证了兼顾性能与效率的可能性。
未来,我们计划进一步完善调试工具链与异常处理机制,并探索其在混合语言场景下的扩展性,以更轻量的方式推动引擎架构的持续优化。
算法团队大量HC,欢迎加入我们:得物技术大量算法岗位多地上线,“职”等你来!
往期回顾
1.社区造数服务接入MCP|得物技术
2.CSS闯关指南:从手写地狱到“类”积木之旅|得物技术
3.从零实现模块级代码影响面分析方案|得物技术
4.以细节诠释专业,用成长定义价值——对话@孟同学 |得物技术
5.得物可观测平台架构升级:基于GreptimeDB的全新监控体系实践
文 / 明远
关注得物技术,每周更新技术干货
要是觉得文章对你有帮助的话,欢迎评论转发点赞~
未经得物技术许可严禁转载,否则依法追究法律责任。
原创声明:本文系作者授权腾讯云开发者社区发表,未经许可,不得转载。
如有侵权,请联系 cloudcommunity@tencent.com 删除。
原创声明:本文系作者授权腾讯云开发者社区发表,未经许可,不得转载。
如有侵权,请联系 cloudcommunity@tencent.com 删除。