本文将会介绍推理引擎转换中的图优化模块,该模块负责实现计算图中的各种优化操作,包括算子融合、布局转换、算子替换和内存优化等,以提高模型的推理效果。计算图是一种表示和执行数学运算的数据结构,在机器学习和深度学习中,模型的训练和推理过程通常会被表示成一个复杂的计算图,其中节点代表运算操作,边代表数据(通常是张量)在操作之间的流动。
计算图优化是一种重要的技术,主要目标是提高计算效率和减少内存占用,通常由 AI 框架的编译器自动完成,通过优化,可以降低模型的运行成本,加快运行速度,提高模型的运行效率,尤其在资源有限的设备上,优化能显著提高模型的运行效率和性能.

首先整体看下在离线优化模块中的挑战和架构,在最开始第一篇文章中已经跟大家详细的普及过,优化模块的挑战主要由以下几部分组成:
针对每一种冗余,我们在离线优化模块都是有对应的方式处理的:
3*4,那么在优化过程中,可以将这个操作替换为12。现在来到了核心内容,离线优化模块的计算图优化。早在本文之前,AI 编译器的前端优化已经讲述了很多计算图优化相关的内容。但这些是基于 AI 框架实现的且通常出现于训练场景中,主要原因在于在在线训练的过程中。实验时间的要求相对宽松,所以可以引入较多的 GIT 编译或者是其他编译。
而在推理引擎计算图的优化中,更多的是采用预先写好的模板,而不是通过 AI 编译去实现的。常见的推理引擎如 TensorIR、ONLIX Runtime 还有 MMN、MCNN 等,大部分都是基于已经预先写好的模板进行转换的,主要目的就是减少计算图中的冗余的计算。因此衍生出了各种各样的图优化的技术
在特定场景确实图优化,能够给带来相当大的计算的收益,但是基于这种模板的方式,其缺点主要在于需要根据先验的知识来实现图的优化,相比于模型本身的复杂度而言注定是稀疏的,无法完全去除结构冗余。
Basic: 基础优化,主要是对计算图进行一些基本的优化操作,这些操作主要保留了计算图的原有语义,亦即在优化过程中,不会改变计算图的基本结构和运算逻辑,只是在一定程度上提高了计算图的运行效率。基础优化主要包括以下几种:
Ⅰ. 常量折叠
主要用于处理计算图中的常量节点。在计算图中,如果有一些节点的值在编译时就已经确定了,那么这些节点就可以被称为常量节点。常量折叠就是在编译时就对这些常量节点进行计算,然后把计算结果存储起来,替换原来的常量节点,这样可以在运行时节省计算资源。
#Before optimization
x = 2, y = 3, z = x * y
#After constant folding
z = 6Ⅱ. 冗余节点消除
在计算图中,可能会有一些冗余的节点,这些节点在运算过程中并没有起到任何作用,只是增加了计算的复杂度。冗余节点消除就是找出这些冗余节点,然后从计算图中移除它们,从而简化计算图的结构,提高运行效率。
#Before optimization
x = a + b, y = c + d, z = x
#After constant folding
z = a + bⅢ. 有限数量的算子融合
算子融合是一种常用的图优化技术,它主要是将计算图中的多个运算节点融合为一个节点,从而减少运算节点的数量,提高运算效率。在基础优化中,算子融合通常只会融合有限数量的算子,以防止融合过多导致的运算复杂度增加。
#Before optimization
x = a + b, y = x * c
#After constant folding
y = (a + b) * cⅣ. Extended 扩展优化
扩展优化主要是针对特定硬件进行优化的。不同的硬件设备其架构和运行机制都有所不同,因此,相应的优化方式也会有所不同。扩展优化就是根据这些硬件设备的特性,采用一些特殊且复杂的优化策略和方法,以提高计算图在这些设备上的运行效率。例如,对于支持并行计算的 CUDA 设备,可以通过算子融合的方式将多个独立的运算操作合并成一个操作,从而充分利用 CUDA 设备的并行计算能力。
示例:CUDA 后端的算子融合,以下是一个简单的计算图优化的例子,通过在 CUDA 中合并加法和乘法操作来实现的。
// 优化前:(1)独立的 CUDA 内核实现加法
__global__ void add(float *x, float *y, float *z, int n) {
int index = threadIdx.x;
if (index < n) {
z[index] = x[index] + y[index];
}
}
//优化前:(2)独立的 CUDA 内核实现乘法
__global__ void mul(float *x, float *y, float *z, int n) {
int index = threadIdx.x;
if (index < n) {
z[index] = x[index] * y[index];
}
}原始的代码包含两个独立的 CUDA 内核函数,一个执行加法操作,一个执行乘法操作。这意味着每个操作都需要将数据从全局内存(GPU 内存)传输到设备内存(GPU 核心),执行计算后再将结果写回全局内存。这样的数据传输和转换会占用大量的时间和带宽,降低了计算效率。
//优化后:单一 CUDA 内核实现加法和乘法,减少数据从全局内存到设备内存的传输次数,从而提高计算效率
__global__ void add(float *x, float *y, float *z, int n) {
int index = threadIdx.x;
if (index < n) {
float tmp = x[index] + y[index];
w[index] = tmp * z[index];
}
}优化后的代码将加法和乘法操作合并到了一个 CUDA 内核中。这样,数据只需要从全局内存传输到设备内存一次,然后在设备内存中完成所有的计算,最后再将结果写回全局内存。这大大减少了数据传输和转换的次数,从而提高了计算效率。
这种优化方法称为算子融合,是计算图优化的常用手段。它可以减少数据在操作之间的传输和转换,提高计算效率。同时,算子融合也可以减少全局内存的占用,因为不需要为每个操作的中间结果分配内存。
Layout & Memory: 布局转换优化,主要是不同 AI 框架,在不同的硬件后端训练又在不同的硬件后端执行,数据的存储和排布格式不同。
例如在 TensorFlow 中,数据默认以"NHWC"(批量大小、高度、宽度、通道数)的格式存储,而在 PyTorch 中,数据默认以"NCHW"(批量大小、通道数、高度、宽度)的格式存储。当在不同的硬件后端进行训练和执行时,可能需要进行类似的数据格式转换,以确保数据能够在不同的环境中正确地被处理。
在讲述了图优化的相关方式之后,这些方法与架构中优化模块的对应关系如下所示:
ONNX Runtime(Open Neural Network Exchange Runtime,简称 ORT),这是一个用于神经网络模型推理的跨平台库。ONNXRuntime 作为优秀的推理引擎不仅提供了对 ONNX 的完美支持同时还支持多种不同的后端执行器在不同的硬件平台上进行推理,支持多种运行后端包括 CPU,GPU,TensorRT,DML 等。可以说 ONNXRuntime 是对 ONNX 模型最原生的支持,只要掌握模型导出的相应操作,便能对将不同框架的模型进行部署,提高开发效率。
ORT 提供了五种优化方向,分别为:
对于计算图中节点的消融、算子融合、常量折叠等操作主要提供了两种接口即 GraphTransofrmer 和 RewriteRule 。ORT 还进一步按照 selectors+actions 策略设计了 SelectorActionTransformer 接口,按照多个既定规则设计了 RuleBasedGraphTransformer 接口。ORT 提供的绝大多数计算图优化方法都是继承自如上接口。

GraphTransformer:接口定义在 include/onnxruntime/core/optimizer/graph_transformer.h 路径中。GraphTransformer 定义了在计算图上 in-place 转化接口,旨在提供全局的优化操作。继承的子类需要实现函数 virtual Status ApplyImpl(Graph& graph, bool& modified, int graph_level, const logging::Logger& logger),具体的优化过程在该函数中编写。GraphTransformer 有一个方法 Recurse 会递归地在所有子图上应用 ApplyImpl 函数。
在 graph_transformer.h 中还定义了一个数据结构 OpkernelRegistryId 用于检查 kernel 是否在提供的 EP(execution provider) 中注册过,如果没有注册对应融合后的 kernel,则不能执行融合操作生成对应的融合节点。
RewriteRule:是计算图中一种保留语义的转换操作,与 GraphTransformer 相比,它更关注于局部的变换操作,例如消除无效操作或用简化的函数来替换复杂的函数等。实现 RewriteRule 接口需要定义两个函数:satisfycondition 和 apply,它们分别用于检查规则的适用条件以及执行具体的转换操作。
其中,函数virtual common::Status Apply(Graph& graph, Node& node, RewriteRuleEffect& rule_effect, const logging::Logger& logger)是 RewriteRule 执行的核心,所有子类都需要实现这个函数。从函数的参数可以看出,规则的应用需要一个锚点,也就是传入的参数 node。
另外,在 rewrite_rule.h 文件中定义了一个 RewriteRuleEffect 类,用于描述规则对计算图的影响。它包括四种状态:kNone(不修改原图)、kUpdatedCurrentNode(更新当前节点)、kRemoveCurrentNode(移除当前节点)和 kModifiedRestOfGraph(修改其他节点)。
GraphTransformer vs RewriteRule:ORT 提供的这两种优化接口主要的差别在于 GraphTransformer 会全局遍历所有节点,找到符合优化条件的节点优化并进一步分析优化对应子图。RewriteRule 会从指定的节点出发,在该节点局部按照指定规则进行优化,并不会扩展到全图。
Selectoractiontransformer 继承自 GraphTransformer,是通过一组 selectors+actions 的方式实现对计算图的转换。这种逻辑类似于 RewriteRule 中的 satisfyCondition 函数和 Apply 函数,不同之处在于 selector 和 action 是两个类,选择和执行的逻辑更加复杂并且可以派生不同的子类,组合不同的情况。SelectorActionTransformer 还支持在 minimal build 版本的运行时阶段应用优化方法。
RuleBasedGraphTransformer 是 GraphTransformer 的子类,是融合了 GraphTransformer 和 RewriteRule 的接口。它是由一组 RewriteRule 定义的 GraphTransformer,该转化过程会按照指定的策略迭代地应用所有重写规则。ORT 提供的策略是从上到下的遍历方式。
在 ORT(Open Neural Network Exchange Runtime)中,优化实例可以大致分为三类操作:融合操作(Fusion)、消融操作(Elimination)、其他转化操作(Transform)。此外,这些优化实例可以进一步划分为两种类型,一种是继承了 GraphTransformer 的实例,另一种是继承了 RewriteRule 的实例。
以下是几个具体的 ORT 优化实例:
Attention Fusion (融合操作,GraphTransformer 类型):这是一种针对自注意力机制的优化,它可以将一系列计算自注意力的操作合并成一个单一的操作。这样可以减少计算过程中的数据传输,提高运行效率。
Cast Elimination (消融操作,RewriteRule 类型):这是一种消除不必要类型转换的优化。在计算图中,有时会存在一些数据类型的转换操作,如从 float 转为 int,然后又转回 float。这种优化可以消除这些不必要的转换操作,减少计算的复杂性,提高运行速度。
Convolution Fusion (融合操作,GraphTransformer 类型):这是一种针对卷积操作的优化,它可以将多个连续的卷积操作合并成一个单一的操作。这样可以减少计算过程中的数据传输,提高运行效率。
BatchNormalization Elimination (消融操作,RewriteRule 类型):这是一种消除批量标准化操作的优化。在计算图中,有时批量标准化操作会在模型推理阶段变得不必要,这种优化可以消除这些不必要的操作,减少计算的复杂性,提高运行速度。
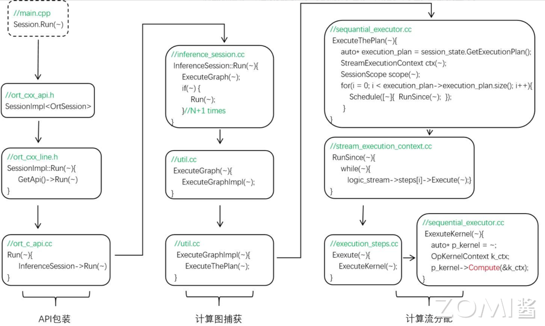
ORT 的推理脚本需要创建几个变量才能实现模型的加载和推理,分别为 Env(用于声明运行的环境主要做 ExecutionProvider 的声明,ORT 还有一个 Environment 变量是记录操作系统信息的,不是 runtime 环境)、SessionOption(主要设置或从配置文件中解析 session 的配置信息)、Session(模型运行的主要对象,解析模型,内部封装了 InferenceSession 来完成主要的推理工作)、Allocator(主要给输入输出分配存储空间)。
ORT 的整个推理过程可以分为三个阶段分别为管理器的配置、管理器的初始化以及模型的运行,这些部分都由 session 完成,由 CreateSession 函数和 Session.Run 函数实现。

Session.Run() 函数会调用 ExecutionGraph() 函数来运行计算图,这里的 Session.Run() 是调用了 InferenceSession 中的 Run 函数,而该函数是个递归函数,会调用 N+1 次来捕获全图。ExecutionGraph 会调用 ExecutionGraphImpl 函数,ExecutionGraphImpl 会调用 ExecuteThePlan。
接着 ExecutionThePlan 函数会优先通过 session_state 来获取计算图的执行计划,即 execution plan 类型为 SequentialExecutionPlan,然后依次遍历 execution plan 中的所有 logicstream,在每个 logicstram 中依次调用 ExecutionStep 的 Execute 函数,ExecutionStep 的一个子类就是 lanuch kernel,该子类会调用当前 kernel 的 copmute 函数实现 kernel 的调用。
到此为止,整个推理过程从模型加载到 kernel 计算就完成了。
这里我们给出一个简单的具体示例:首先我们先简单定义一个 Pytorch 模型
import torch
import torch.nn as nn
class Model(nn.Module):
def __init__(self):
super(Model, self).__init__()
self.conv1 = nn.Conv2d(3, 10, kernel_size=5)
self.conv2 = nn.Conv2d(10, 20, kernel_size=5)
self.fc1 = nn.Linear(320, 50)
self.fc2 = nn.Linear(50, 10)
def forward(self, x):
x = F.relu(self.conv1(x))
x = F.relu(self.conv2(x))
x = x.view(-1, 320)
x = F.relu(self.fc1(x))
x = self.fc2(x)
return x
model = Model()接着,我们可以通过 ONNX 进行模型的转换
dummy_input = torch.randn(1, 3, 32, 32)
torch.onnx.export(model, dummy_input, "model.onnx")最后,我们可以使用 ONNX Runtime 进行模型推理,并开启图优化:
import onnxruntime
sess_options = onnxruntime.SessionOptions()
# 开启图优化
sess_options.graph_optimization_level = onnxruntime.GraphOptimizationLevel.ORT_ENABLE_ALL
# 加载模型
session = onnxruntime.InferenceSession("model.onnx", sess_options)
# 执行推理
input_name = session.get_inputs()[0].name
output_name = session.get_outputs()[0].name
result = session.run([output_name], {input_name: dummy_input.numpy()})原创声明:本文系作者授权腾讯云开发者社区发表,未经许可,不得转载。
如有侵权,请联系 cloudcommunity@tencent.com 删除。
原创声明:本文系作者授权腾讯云开发者社区发表,未经许可,不得转载。
如有侵权,请联系 cloudcommunity@tencent.com 删除。