首页
学习
活动
专区
圈层
工具
发布
社区首页 >专栏 >微信支付or支付宝支付调用流程图

微信支付or支付宝支付调用流程图

作者头像
oktokeep
发布2024-10-09 10:50:22
发布2024-10-09 10:50:22
4640
举报
文章被收录于专栏:第三方工具第三方工具

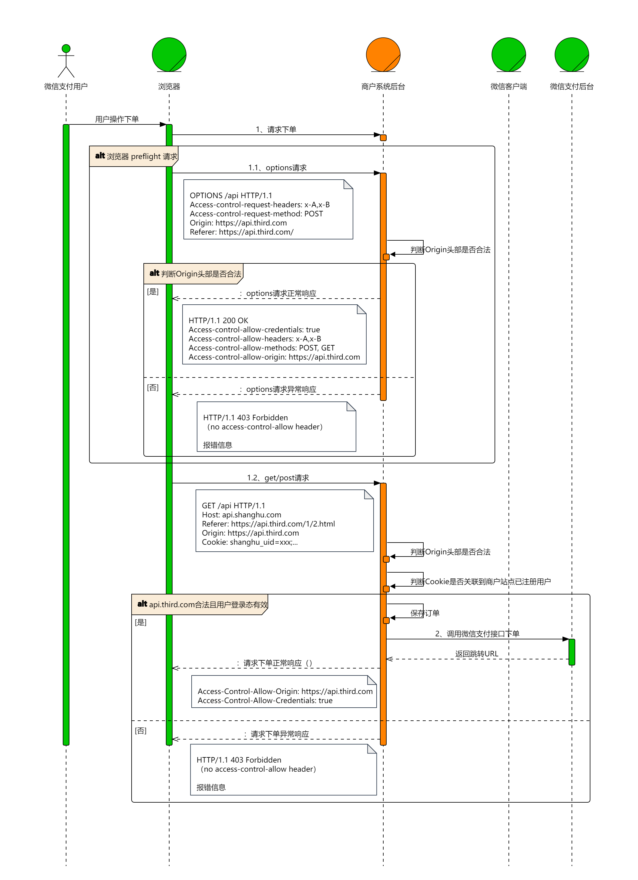
微信支付or支付宝支付调用流程图

支付宝小程序支付调用流程 https://opendocs.alipay.com/mini/03l735

微信H5支付调用流程 https://pay.weixin.qq.com/wiki/doc/apiv3/open/pay/chapter2_6_2.shtml

免费在线流程图思维导图 https://www.processon.com/

本文参与 腾讯云自媒体同步曝光计划,分享自作者个人站点/博客。
原始发表:2023-03-27,如有侵权请联系 cloudcommunity@tencent.com 删除

本文分享自 作者个人站点/博客 前往查看

如有侵权,请联系 cloudcommunity@tencent.com 删除。

本文参与 腾讯云自媒体同步曝光计划  ,欢迎热爱写作的你一起参与!

评论
登录后参与评论
0 条评论
热度
最新
推荐阅读
领券
问题归档专栏文章快讯文章归档关键词归档开发者手册归档开发者手册 Section 归档